TransMorph_Transformer_for_Medical_Image_Registration
TransMorph 是一款基于 PyTorch 开发的开源工具,专为医学图像的无监督配准任务设计。在医学影像分析中,将不同时间、设备或患者拍摄的图像进行精准对齐(即配准)是诊断与研究的关键步骤,而传统方法往往依赖复杂的参数调整或难以捕捉长距离的空间依赖关系。TransMorph 通过引入先进的 Vision Transformer 和 Swin Transformer 架构,有效解决了这一难题,能够自动学习图像间的复杂形变,实现高精度的自动对齐。
该工具特别适合医学影像领域的研究人员、算法工程师及开发者使用,尤其是那些希望利用深度学习技术提升脑部 MRI 等影像处理效率的专业人士。其核心技术亮点在于采用了混合架构,巧妙结合了 Transformer 的全局感知能力与卷积神经网络(CNN)的局部特征提取优势。此外,TransMorph 提供了多种变体以满足不同需求:包括确保拓扑结构不变的微分同胚版本、基于 B 样条的平滑版本,以及能输出配准不确定性估计的贝叶斯版本。作为曾在 MICCAI 挑战赛中斩获榜首的模型,它不仅支持单模态和多模态配准,还提供了预训练模型和 Docker 部署方案,帮助用户快速复现前沿研究成果并应用于实际项目。
使用场景
某三甲医院影像科研究员正致力于构建阿尔茨海默病早期筛查系统,需要将数千例不同患者的脑部 MRI 扫描图像进行高精度对齐,以提取统一的生物标志物特征。
没有 TransMorph_Transformer_for_Medical_Image_Registration 时
- 配准精度不足:传统卷积神经网络(CNN)受限于局部感受野,难以捕捉大脑整体解剖结构的长距离依赖关系,导致海马体等关键微小区域的配准误差较大。
- 形变场不合理:生成的形变场容易出现折叠或非物理性扭曲,破坏了生物组织的拓扑结构,后续需花费大量时间编写额外代码进行平滑约束或人工修正。
- 缺乏不确定性评估:模型仅输出单一结果,无法告知医生在哪些区域配准可信度较低,影响临床诊断的严谨性。
- 多模态支持受限:面对 T1 加权与 T2 加权等不同成像序列的对齐任务,往往需要调整复杂的损失函数或更换模型架构,开发周期漫长。
使用 TransMorph_Transformer_for_Medical_Image_Registration 后
- 全局特征精准捕获:借助 Swin Transformer 架构,TransMorph 有效建模了全脑范围的上下文信息,显著提升了细微解剖结构的对齐精度,在 MICCAI 挑战赛中曾斩获榜首。
- 保证微分同胚特性:利用其内置的 TransMorph-diff 或 TransMorph-bspl 变体,自动确保形变场的可逆性与平滑度,直接生成符合物理规律的拓扑保持结果,无需后处理。
- 量化配准置信度:通过 TransMorph-Bayes 变体,可直接输出每个像素点的配准不确定性热力图,帮助医生快速识别低可信区域,辅助谨慎决策。
- 灵活适配多模态任务:原生支持单模态与多模态配准,结合 NCC 等多种损失函数,一套代码即可流畅处理不同 MRI 序列间的对齐需求,大幅缩短研发流程。
TransMorph 通过将 Transformer 的全局感知能力引入医学图像配准,在确保解剖结构合理性的同时,为高精度、可信赖的自动化影像分析提供了核心引擎。
运行环境要求
- 未说明
需要 NVIDIA GPU(基于 PyTorch 实现及医学图像配准任务特性推断,且提供了 Docker 镜像),具体型号和显存大小未说明
未说明

快速开始
TransMorph:用于无监督医学图像配准的Transformer
关键词:视觉Transformer、Swin Transformer、卷积神经网络、图像配准
这是我的论文的PyTorch实现:
Chen, Junyu, 等.“TransMorph:用于无监督医学图像配准的Transformer。”《医学图像分析》,第102615页,2022年。
此处为勘误,更正了论文中的若干错别字。
新功能与更新 
2025年5月22日 - 我们开发了一个轻量级配准工具包,包含多款性能优异的模型,并提供了在一些公开数据集和基准测试上部署这些模型的教程。详情请见这里
2024年9月12日 - 我们基于TransMorph构建了一个用于脑部MRI配准的Docker镜像。详情请见这里!
2022年9月3日 - TransMorph论文已被《医学图像分析》期刊正式接收发表!根据审稿人意见,后续还将进行一些修改。
2022年3月24日 - 在MICCAI 2021 L2R挑战赛的任务03(脑部MR)TEST集上,TransMorph目前排名第一(结果由Learn2Reg挑战赛主办方提供)。训练脚本、数据集以及预训练模型均可在此获取:TransMorph on OASIS
2022年2月3日 - 在MICCAI 2021 L2R挑战赛的任务03(脑部MR)VALIDATION集上,TransMorph目前排名第一。
2021年12月29日 - 我们已公开发布预处理后的IXI数据集及预训练模型!更多信息请参阅此页面:TransMorph on IXI
TransMorph DIR变体:
TransMorph共有四种变体:TransMorph、TransMorph-diff、TransMorph-bspl和TransMorph-Bayes。
训练与推理脚本位于TransMorph/目录下,模型则存放在TransMorph/model/中。
- TransMorph: 一种用于图像配准的混合Transformer-ConvNet网络。
- TransMorph-diff: 一种确保微分同胚性的概率型TransMorph。
- TransMorph-bspl: 一种同样确保微分同胚性的B样条TransMorph。
- TransMorph-Bayes: 一种能够输出配准不确定性估计的贝叶斯不确定性TransMorph。
TransMorph仿射模型:
TransMorph affine模型的相关脚本位于TransMorph_affine/文件夹内。
2023年11月17日 - 我们提供了一个使用IXI数据集子集训练TransMorph-affine的示例代码,详见这里。
train_xxx.py和infer_xxx.py分别是TransMorph模型的训练与推理脚本。
损失函数:
TransMorph同时支持单模态和多模态配准。我们提供了以下用于图像相似性度量的损失函数(链接可直接跳转至代码):
此外,还提供了以下形变正则化项:
基线模型:
我们对比了TransMorph与八种基线配准方法以及四种Transformer架构。
以下链接将带您前往它们的官方仓库。
基线配准方法:
训练与推理脚本位于 Baseline_registration_models/
- SyN/ANTsPy(官方网站)
- NiftyReg(官方网站)
- LDDMM(官方网站)
- deedsBCV(官方网站)
- VoxelMorph-1 & -2(官方网站)
- CycleMorph(官方网站)
- MIDIR(官方网站)
基线Transformer架构:
训练与推理脚本位于 Baseline_Transformers/
约翰霍普金斯大学脑部MRI与杜克大学CT数据集:
由于相关限制,我们无法公开分发我们的脑部MRI和CT数据。不过,目前网络上已有一些公开的脑部MRI数据集可供使用,例如ADNI、OASIS、ABIDE等。请注意,这些数据集可能不包含标签(分割信息)。若需生成标签,可以使用FreeSurfer软件,这是一款用于标准化脑部MRI图像的开源工具。以下是FreeSurfer中的一些实用命令:使用FreeSurfer进行脑部MRI预处理及皮层下结构分割。
您可以在下一节找到我们预处理过的IXI数据集。
IXI数据集上的可复现结果:
您可以在此处找到预处理后的IXI数据集、预训练的基础模型和TransMorph模型,以及针对IXI数据集的训练与推理脚本:→ TransMorph在IXI数据集上的应用
OASIS数据集上的可复现结果:
您可以在此处找到预处理后的OASIS数据集、预训练的基础模型和TransMorph模型,以及针对OASIS数据集的训练与推理脚本:→ TransMorph在OASIS数据集上的应用
从零开始使用Docker进行脑部MRI图像配准:
您可以在这里找到如何将TransMorph应用于去颅骨的MRI图像的详细说明:→ 此处。
引用:
如果您在研究中使用了本代码并认为其有所帮助,请考虑引用以下文献:
@article{chen2022transmorph,
title = {TransMorph: 用于无监督医学图像配准的Transformer},
journal = {Medical Image Analysis},
pages = {102615},
year = {2022},
issn = {1361-8415},
doi = {https://doi.org/10.1016/j.media.2022.102615},
url = {https://www.sciencedirect.com/science/article/pii/S1361841522002432},
author = {Junyu Chen、Eric C. Frey、Yufan He、William P. Segars、Ye Li、Yong Du}
}
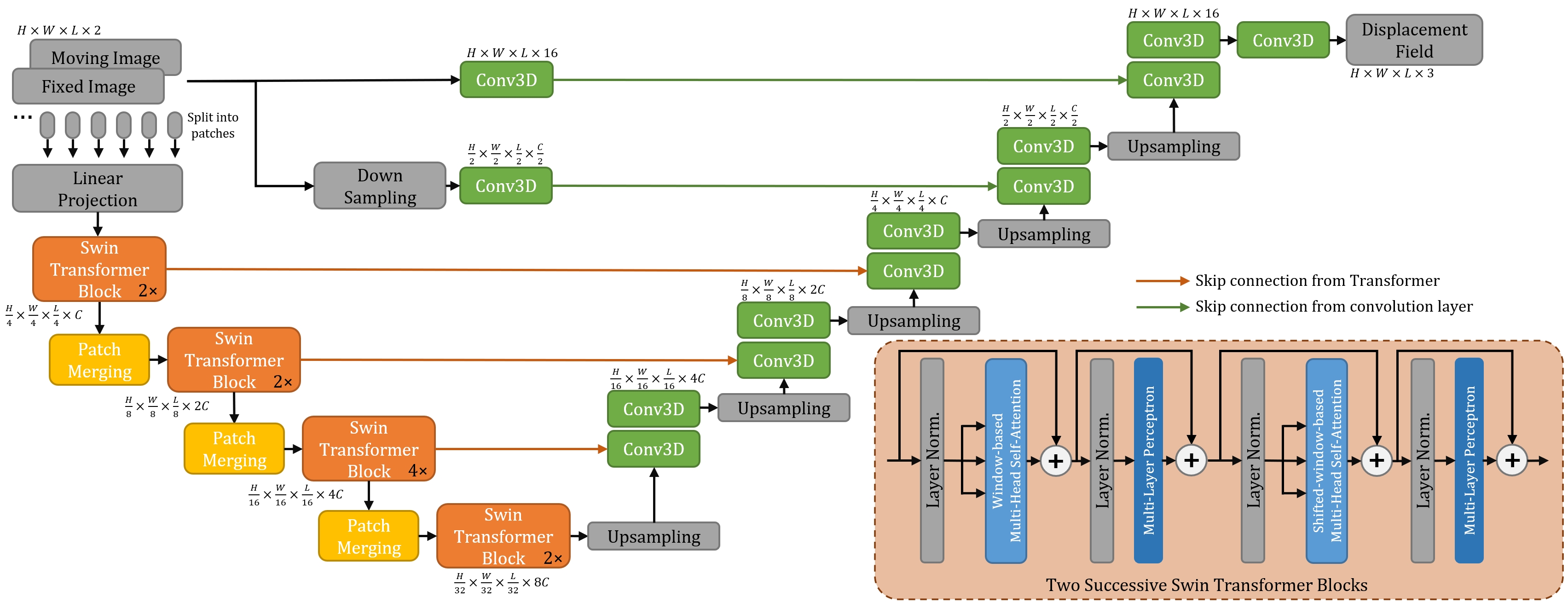
TransMorph架构:
示例结果:
定性比较:
TransMorph-Bayes的不确定性估计:
定量结果:
患者间脑部MRI配准:
XCAT到CT的配准:
参考文献:
Swin Transformer
easyreg
MIDIR
VoxelMorph
关于我
常见问题
相似工具推荐
openclaw
OpenClaw 是一款专为个人打造的本地化 AI 助手,旨在让你在自己的设备上拥有完全可控的智能伙伴。它打破了传统 AI 助手局限于特定网页或应用的束缚,能够直接接入你日常使用的各类通讯渠道,包括微信、WhatsApp、Telegram、Discord、iMessage 等数十种平台。无论你在哪个聊天软件中发送消息,OpenClaw 都能即时响应,甚至支持在 macOS、iOS 和 Android 设备上进行语音交互,并提供实时的画布渲染功能供你操控。 这款工具主要解决了用户对数据隐私、响应速度以及“始终在线”体验的需求。通过将 AI 部署在本地,用户无需依赖云端服务即可享受快速、私密的智能辅助,真正实现了“你的数据,你做主”。其独特的技术亮点在于强大的网关架构,将控制平面与核心助手分离,确保跨平台通信的流畅性与扩展性。 OpenClaw 非常适合希望构建个性化工作流的技术爱好者、开发者,以及注重隐私保护且不愿被单一生态绑定的普通用户。只要具备基础的终端操作能力(支持 macOS、Linux 及 Windows WSL2),即可通过简单的命令行引导完成部署。如果你渴望拥有一个懂你
n8n
n8n 是一款面向技术团队的公平代码(fair-code)工作流自动化平台,旨在让用户在享受低代码快速构建便利的同时,保留编写自定义代码的灵活性。它主要解决了传统自动化工具要么过于封闭难以扩展、要么完全依赖手写代码效率低下的痛点,帮助用户轻松连接 400 多种应用与服务,实现复杂业务流程的自动化。 n8n 特别适合开发者、工程师以及具备一定技术背景的业务人员使用。其核心亮点在于“按需编码”:既可以通过直观的可视化界面拖拽节点搭建流程,也能随时插入 JavaScript 或 Python 代码、调用 npm 包来处理复杂逻辑。此外,n8n 原生集成了基于 LangChain 的 AI 能力,支持用户利用自有数据和模型构建智能体工作流。在部署方面,n8n 提供极高的自由度,支持完全自托管以保障数据隐私和控制权,也提供云端服务选项。凭借活跃的社区生态和数百个现成模板,n8n 让构建强大且可控的自动化系统变得简单高效。
stable-diffusion-webui
stable-diffusion-webui 是一个基于 Gradio 构建的网页版操作界面,旨在让用户能够轻松地在本地运行和使用强大的 Stable Diffusion 图像生成模型。它解决了原始模型依赖命令行、操作门槛高且功能分散的痛点,将复杂的 AI 绘图流程整合进一个直观易用的图形化平台。 无论是希望快速上手的普通创作者、需要精细控制画面细节的设计师,还是想要深入探索模型潜力的开发者与研究人员,都能从中获益。其核心亮点在于极高的功能丰富度:不仅支持文生图、图生图、局部重绘(Inpainting)和外绘(Outpainting)等基础模式,还独创了注意力机制调整、提示词矩阵、负向提示词以及“高清修复”等高级功能。此外,它内置了 GFPGAN 和 CodeFormer 等人脸修复工具,支持多种神经网络放大算法,并允许用户通过插件系统无限扩展能力。即使是显存有限的设备,stable-diffusion-webui 也提供了相应的优化选项,让高质量的 AI 艺术创作变得触手可及。
everything-claude-code
everything-claude-code 是一套专为 AI 编程助手(如 Claude Code、Codex、Cursor 等)打造的高性能优化系统。它不仅仅是一组配置文件,而是一个经过长期实战打磨的完整框架,旨在解决 AI 代理在实际开发中面临的效率低下、记忆丢失、安全隐患及缺乏持续学习能力等核心痛点。 通过引入技能模块化、直觉增强、记忆持久化机制以及内置的安全扫描功能,everything-claude-code 能显著提升 AI 在复杂任务中的表现,帮助开发者构建更稳定、更智能的生产级 AI 代理。其独特的“研究优先”开发理念和针对 Token 消耗的优化策略,使得模型响应更快、成本更低,同时有效防御潜在的攻击向量。 这套工具特别适合软件开发者、AI 研究人员以及希望深度定制 AI 工作流的技术团队使用。无论您是在构建大型代码库,还是需要 AI 协助进行安全审计与自动化测试,everything-claude-code 都能提供强大的底层支持。作为一个曾荣获 Anthropic 黑客大奖的开源项目,它融合了多语言支持与丰富的实战钩子(hooks),让 AI 真正成长为懂上
ComfyUI
ComfyUI 是一款功能强大且高度模块化的视觉 AI 引擎,专为设计和执行复杂的 Stable Diffusion 图像生成流程而打造。它摒弃了传统的代码编写模式,采用直观的节点式流程图界面,让用户通过连接不同的功能模块即可构建个性化的生成管线。 这一设计巧妙解决了高级 AI 绘图工作流配置复杂、灵活性不足的痛点。用户无需具备编程背景,也能自由组合模型、调整参数并实时预览效果,轻松实现从基础文生图到多步骤高清修复等各类复杂任务。ComfyUI 拥有极佳的兼容性,不仅支持 Windows、macOS 和 Linux 全平台,还广泛适配 NVIDIA、AMD、Intel 及苹果 Silicon 等多种硬件架构,并率先支持 SDXL、Flux、SD3 等前沿模型。 无论是希望深入探索算法潜力的研究人员和开发者,还是追求极致创作自由度的设计师与资深 AI 绘画爱好者,ComfyUI 都能提供强大的支持。其独特的模块化架构允许社区不断扩展新功能,使其成为当前最灵活、生态最丰富的开源扩散模型工具之一,帮助用户将创意高效转化为现实。
gemini-cli
gemini-cli 是一款由谷歌推出的开源 AI 命令行工具,它将强大的 Gemini 大模型能力直接集成到用户的终端环境中。对于习惯在命令行工作的开发者而言,它提供了一条从输入提示词到获取模型响应的最短路径,无需切换窗口即可享受智能辅助。 这款工具主要解决了开发过程中频繁上下文切换的痛点,让用户能在熟悉的终端界面内直接完成代码理解、生成、调试以及自动化运维任务。无论是查询大型代码库、根据草图生成应用,还是执行复杂的 Git 操作,gemini-cli 都能通过自然语言指令高效处理。 它特别适合广大软件工程师、DevOps 人员及技术研究人员使用。其核心亮点包括支持高达 100 万 token 的超长上下文窗口,具备出色的逻辑推理能力;内置 Google 搜索、文件操作及 Shell 命令执行等实用工具;更独特的是,它支持 MCP(模型上下文协议),允许用户灵活扩展自定义集成,连接如图像生成等外部能力。此外,个人谷歌账号即可享受免费的额度支持,且项目基于 Apache 2.0 协议完全开源,是提升终端工作效率的理想助手。