stocks-insights-ai-agent
stocks-insights-ai-agent 是一款全栈开源应用,旨在利用大语言模型(LLM)智能分析股票数据与新闻资讯。它主要解决了投资者在面对海量金融信息时,难以快速提取关键洞察、关联新闻背景以及直观查看历史走势的痛点。
该项目特别适合具备一定技术背景的开发者、量化研究人员或 AI 爱好者使用。用户不仅可以获取特定股票的详细属性数据,还能通过自然语言问答,得到结合实时新闻与市场数据的深度分析报告及可视化图表。
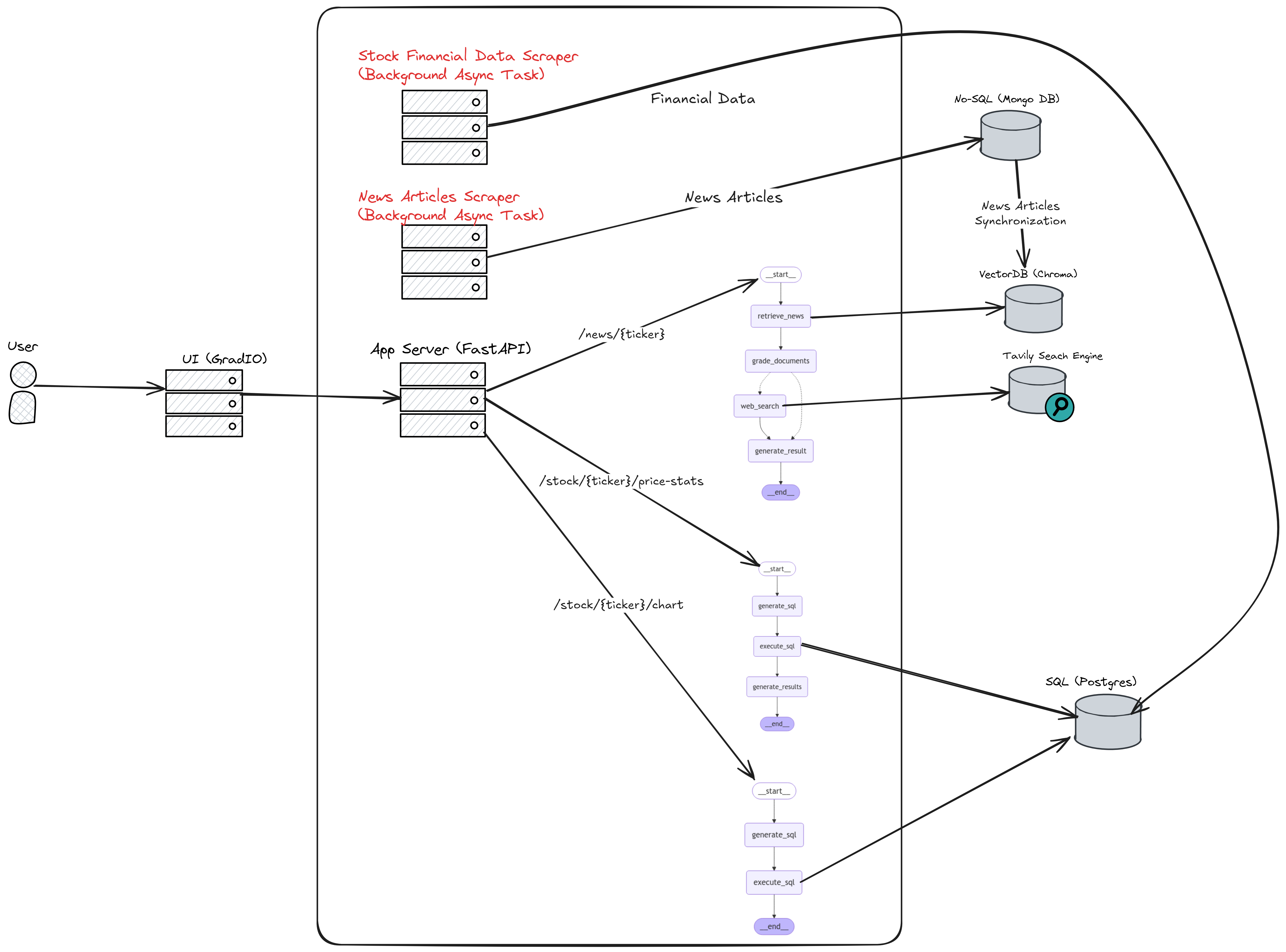
其核心技术亮点在于构建了基于 LangGraph 的“代理式检索增强生成(Agentic RAG)”工作流。系统能异步抓取并存储新闻与财务数据,分别利用向量数据库(ChromaDB)和关系型数据库(PostgreSQL)进行管理。当用户提问时,智能体不仅能检索本地库,还具备自主判断能力:若本地信息不足,会自动触发网络搜索补充内容;针对数据查询,它能自动生成并执行 SQL 语句,甚至直接绘制趋势图。这种将传统数据查询与大模型推理深度结合的架构,为构建复杂的金融分析助手提供了极佳的参考范例。
使用场景
某独立量化分析师需要在每日开盘前快速整合多家科技公司的财报数据与突发新闻,以制定当天的交易策略。
没有 stocks-insights-ai-agent 时
- 数据源割裂严重:必须手动在财经网站查股价、在新闻门户搜资讯,再切换到数据库导出历史报表,耗时且容易遗漏关键信息。
- 非结构化数据处理难:面对海量新闻资讯,难以快速筛选出与特定股票强相关的内容,人工阅读效率极低。
- 查询门槛高:若需定制特定维度的财务分析(如“过去三年 Q3 的研发投入占比”),必须编写复杂的 SQL 语句,容错率低。
- 可视化滞后:获取数据后还需借助 Excel 或 BI 工具手动制图,无法实时响应盘中突发的市场波动。
使用 stocks-insights-ai-agent 后
- 全流程自动化聚合:通过自然语言指令,自动异步抓取并同步 MongoDB 中的新闻与 PostgreSQL 中的财报,一键获取完整情报。
- 智能语义检索:利用 LangGraph 构建的 RAG 工作流,自动对新闻文档进行相关性评分,精准提取目标公司动态,无关噪音自动过滤。
- 自然语言转 SQL:内置 LLM 节点直接将口语化问题转化为可执行 SQL 查询,无需手写代码即可获取深层财务指标。
- 即时图表生成:Stock Data Charts RAG Graph 节点直接根据查询结果渲染历史走势与对比图表,实现从提问到可视化的秒级响应。
stocks-insights-ai-agent 通过将分散的数据源、复杂的查询逻辑与可视化流程整合为自主智能体,让投资者从繁琐的数据搬运工转型为高效的决策者。
运行环境要求
- 未说明
未说明
未说明

快速开始

本作品采用知识共享 署名-非商业性使用-相同方式共享 4.0 国际许可协议授权。
股票数据洞察应用
本项目展示了如何利用代理式检索增强生成(RAG)工作流,从新闻和金融数据中提取关于特定公司及整个股票市场的洞察。它结合了大型语言模型(LLM)、ChromaDB 向量数据库、LangChain、LangChain 表达式语言(LCEL)以及 LangGraph,以提供全面的分析报告。
功能特性
- 股票表现可视化:展示所选股票的历史表现图表。
- 属性级数据检索:获取与特定股票相关属性的详细信息。
- 新闻聚合:呈现与特定股票或公司相关的通用新闻或主题文章。
高层次架构

实现方法
异步爬取
- 新闻数据:定期异步爬取预定义股票集合的新闻数据,并将信息存储在 MongoDB 中。这些文档会同步到 ChromaDB,以便 LLM 进行语义搜索,从而检索与特定股票或公司相关的信息。
- 财务数据:定期异步爬取选定股票的财务数据,并将信息存储在 PostgreSQL 数据库中。
LangGraph 工作流
新闻数据 RAG 图
一个代理式 RAG 图,用于在向量数据库(来自 MongoDB 的同步文档)中搜索股票相关新闻数据;若未找到相关文档,则执行网络搜索。

该图包含以下节点:
- 从数据库检索新闻 (
retrieve_news):利用 LLM、LangChain 和检索工具,在向量数据库中对特定股票主题的相关文档进行语义搜索。 - 文档评分 (
grade_documents):评估上一步检索到的文档质量,并为其相关性打分。通过条件边决定是直接生成结果,还是在文档不相关时执行额外的网络搜索。 - 网络搜索 (
web_search):使用集成于 LangChain 的 TavilySearch 工具及 LLM 调用,执行网络搜索。 - 生成结果 (
generate_results):根据用户查询及先前步骤中检索到的文档生成最终结果。
股票数据 RAG 图

一个代理式 RAG 图,用于在 SQL 数据库(PostgreSQL)中搜索股票的财务数据。
该图包含以下节点:
- 生成 SQL 查询 (
generate_sql):利用 LLM 和 LangChain 根据用户输入生成 SQL 查询。 - 执行 SQL 查询 (
execute_sql):执行上一步生成的 SQL 查询,从数据库中获取数据。 - 生成结果 (
generate_results):利用 LLM 根据用户查询及前一步获取的数据生成最终结果。
股票数据图表 RAG 图

一个代理式 RAG 图,用于从 SQL 数据库(PostgreSQL)中检索股票的财务数据,并生成可视化图表。
该图由以下节点组成:
- 生成 SQL 查询 (
generate_sql):使用 LLM 和 LangChain 根据用户输入创建 SQL 查询。 - 执行 SQL 查询 (
execute_sql):运行之前生成的 SQL 查询,从数据库中获取数据。
API 接口
有关详细的 API 规范,请参阅随附的 openapi.json 文件。
价格统计 (GET /stock/{ticker}/price-stats)
获取特定股票代码的价格统计信息。
参数:
ticker(str):股票代码。operation(str):要执行的操作(例如,“最高”、“最低”、“平均”)。price_type(str):价格类型(例如,“开盘价”、“收盘价”、“最低价”、“最高价”)。duration(int):天数。
返回:
- 字典:包含请求统计信息的股票数据。
参数说明:
ticker:字符串 - 股票代码operation:字符串 - 操作类型:“最高”、“最低”、“平均”price_type:字符串 - 价格类型:“开盘价”、“收盘价”、“最低价”、“最高价”duration:字符串 - 时间范围(天数):“1”、“7”、“14”、“30”
图表 (GET /stock/{ticker}/chart)
获取特定股票的价格统计数据,并返回相应的直方图或图表。
参数:
ticker(str):股票代码。price_type(str):价格类型(例如,“开盘价”、“收盘价”、“最低价”、“最高价”)。duration(int):天数。
返回:
- 字典:包含请求统计信息的股票数据。
参数说明:
ticker:字符串 - 股票代码price_type:字符串 - 价格类型:“开盘价”、“收盘价”、“最低价”、“最高价”duration:字符串 - 时间范围(天数):“1”、“7”、“14”、“30”
按主题获取新闻 (GET /news/{ticker})
获取特定股票的相关新闻。
参数:
ticker(str):股票代码。topic(str):要获取新闻的主题。
返回:
- 字典:与特定股票相关的新闻内容。
参数说明:
ticker:字符串 - 股票代码topic:字符串 - 新闻主题
根路径 (GET /)
应用程序的根页面/首页。
参数说明:
无参数
类图

图片
有关可视化内容,请参阅 images/ 目录中的图片。
测试框架
该项目采用 pytest 框架进行自动化测试,以确保所有模块都经过充分测试,从而保持系统的可靠性和健壮性。测试设置的主要特点包括:
- 全面的测试用例:为每个模块编写测试用例,确保覆盖整个应用程序。
- 易于使用:只需运行以下命令即可执行所有测试:
pytest
- 测试报告:框架会为每次测试运行生成详细的报告,突出显示成功和失败的情况。
此测试设置可确保在添加新功能或更新现有功能时,应用程序始终保持稳定和正常运行。
可观测性与追踪
为监控应用性能并调试与大语言模型相关的流程,该项目集成了 LangSmith 追踪功能。这使得所有大语言模型调用都能被详细追踪,从而深入了解应用的执行流程。
关键特性:
- 大语言模型调用追踪:跟踪与大语言模型的所有交互,包括输入、输出和执行时间。
- 调试辅助:帮助识别大语言模型工作流中的瓶颈或错误。
- LangSmith 控制台:提供友好的用户界面,用于可视化和分析追踪数据。
工作原理: LangSmith 追踪已无缝集成到应用中。所有 RAG 工作流,包括新闻 RAG 图、股票数据 RAG 图以及股票数据图表 RAG 图,均使用 LangSmith 来提供可操作的可观测性洞察。
参考资料
- LangGraph:一个用于构建具有状态的多智能体应用的库,支持创建智能体及多智能体工作流。
- LangChain 表达式语言 (LCEL):一种声明式的链式组合方法,能够实现复杂工作流的无缝集成与优化。
本项目展示了如何整合先进的 AI 工作流,以对金融和新闻数据进行深入分析,为用户提供一套全面的股市评估工具。
常见问题
相似工具推荐
openclaw
OpenClaw 是一款专为个人打造的本地化 AI 助手,旨在让你在自己的设备上拥有完全可控的智能伙伴。它打破了传统 AI 助手局限于特定网页或应用的束缚,能够直接接入你日常使用的各类通讯渠道,包括微信、WhatsApp、Telegram、Discord、iMessage 等数十种平台。无论你在哪个聊天软件中发送消息,OpenClaw 都能即时响应,甚至支持在 macOS、iOS 和 Android 设备上进行语音交互,并提供实时的画布渲染功能供你操控。 这款工具主要解决了用户对数据隐私、响应速度以及“始终在线”体验的需求。通过将 AI 部署在本地,用户无需依赖云端服务即可享受快速、私密的智能辅助,真正实现了“你的数据,你做主”。其独特的技术亮点在于强大的网关架构,将控制平面与核心助手分离,确保跨平台通信的流畅性与扩展性。 OpenClaw 非常适合希望构建个性化工作流的技术爱好者、开发者,以及注重隐私保护且不愿被单一生态绑定的普通用户。只要具备基础的终端操作能力(支持 macOS、Linux 及 Windows WSL2),即可通过简单的命令行引导完成部署。如果你渴望拥有一个懂你
stable-diffusion-webui
stable-diffusion-webui 是一个基于 Gradio 构建的网页版操作界面,旨在让用户能够轻松地在本地运行和使用强大的 Stable Diffusion 图像生成模型。它解决了原始模型依赖命令行、操作门槛高且功能分散的痛点,将复杂的 AI 绘图流程整合进一个直观易用的图形化平台。 无论是希望快速上手的普通创作者、需要精细控制画面细节的设计师,还是想要深入探索模型潜力的开发者与研究人员,都能从中获益。其核心亮点在于极高的功能丰富度:不仅支持文生图、图生图、局部重绘(Inpainting)和外绘(Outpainting)等基础模式,还独创了注意力机制调整、提示词矩阵、负向提示词以及“高清修复”等高级功能。此外,它内置了 GFPGAN 和 CodeFormer 等人脸修复工具,支持多种神经网络放大算法,并允许用户通过插件系统无限扩展能力。即使是显存有限的设备,stable-diffusion-webui 也提供了相应的优化选项,让高质量的 AI 艺术创作变得触手可及。
everything-claude-code
everything-claude-code 是一套专为 AI 编程助手(如 Claude Code、Codex、Cursor 等)打造的高性能优化系统。它不仅仅是一组配置文件,而是一个经过长期实战打磨的完整框架,旨在解决 AI 代理在实际开发中面临的效率低下、记忆丢失、安全隐患及缺乏持续学习能力等核心痛点。 通过引入技能模块化、直觉增强、记忆持久化机制以及内置的安全扫描功能,everything-claude-code 能显著提升 AI 在复杂任务中的表现,帮助开发者构建更稳定、更智能的生产级 AI 代理。其独特的“研究优先”开发理念和针对 Token 消耗的优化策略,使得模型响应更快、成本更低,同时有效防御潜在的攻击向量。 这套工具特别适合软件开发者、AI 研究人员以及希望深度定制 AI 工作流的技术团队使用。无论您是在构建大型代码库,还是需要 AI 协助进行安全审计与自动化测试,everything-claude-code 都能提供强大的底层支持。作为一个曾荣获 Anthropic 黑客大奖的开源项目,它融合了多语言支持与丰富的实战钩子(hooks),让 AI 真正成长为懂上
ComfyUI
ComfyUI 是一款功能强大且高度模块化的视觉 AI 引擎,专为设计和执行复杂的 Stable Diffusion 图像生成流程而打造。它摒弃了传统的代码编写模式,采用直观的节点式流程图界面,让用户通过连接不同的功能模块即可构建个性化的生成管线。 这一设计巧妙解决了高级 AI 绘图工作流配置复杂、灵活性不足的痛点。用户无需具备编程背景,也能自由组合模型、调整参数并实时预览效果,轻松实现从基础文生图到多步骤高清修复等各类复杂任务。ComfyUI 拥有极佳的兼容性,不仅支持 Windows、macOS 和 Linux 全平台,还广泛适配 NVIDIA、AMD、Intel 及苹果 Silicon 等多种硬件架构,并率先支持 SDXL、Flux、SD3 等前沿模型。 无论是希望深入探索算法潜力的研究人员和开发者,还是追求极致创作自由度的设计师与资深 AI 绘画爱好者,ComfyUI 都能提供强大的支持。其独特的模块化架构允许社区不断扩展新功能,使其成为当前最灵活、生态最丰富的开源扩散模型工具之一,帮助用户将创意高效转化为现实。
markitdown
MarkItDown 是一款由微软 AutoGen 团队打造的轻量级 Python 工具,专为将各类文件高效转换为 Markdown 格式而设计。它支持 PDF、Word、Excel、PPT、图片(含 OCR)、音频(含语音转录)、HTML 乃至 YouTube 链接等多种格式的解析,能够精准提取文档中的标题、列表、表格和链接等关键结构信息。 在人工智能应用日益普及的今天,大语言模型(LLM)虽擅长处理文本,却难以直接读取复杂的二进制办公文档。MarkItDown 恰好解决了这一痛点,它将非结构化或半结构化的文件转化为模型“原生理解”且 Token 效率极高的 Markdown 格式,成为连接本地文件与 AI 分析 pipeline 的理想桥梁。此外,它还提供了 MCP(模型上下文协议)服务器,可无缝集成到 Claude Desktop 等 LLM 应用中。 这款工具特别适合开发者、数据科学家及 AI 研究人员使用,尤其是那些需要构建文档检索增强生成(RAG)系统、进行批量文本分析或希望让 AI 助手直接“阅读”本地文件的用户。虽然生成的内容也具备一定可读性,但其核心优势在于为机器
LLMs-from-scratch
LLMs-from-scratch 是一个基于 PyTorch 的开源教育项目,旨在引导用户从零开始一步步构建一个类似 ChatGPT 的大型语言模型(LLM)。它不仅是同名技术著作的官方代码库,更提供了一套完整的实践方案,涵盖模型开发、预训练及微调的全过程。 该项目主要解决了大模型领域“黑盒化”的学习痛点。许多开发者虽能调用现成模型,却难以深入理解其内部架构与训练机制。通过亲手编写每一行核心代码,用户能够透彻掌握 Transformer 架构、注意力机制等关键原理,从而真正理解大模型是如何“思考”的。此外,项目还包含了加载大型预训练权重进行微调的代码,帮助用户将理论知识延伸至实际应用。 LLMs-from-scratch 特别适合希望深入底层原理的 AI 开发者、研究人员以及计算机专业的学生。对于不满足于仅使用 API,而是渴望探究模型构建细节的技术人员而言,这是极佳的学习资源。其独特的技术亮点在于“循序渐进”的教学设计:将复杂的系统工程拆解为清晰的步骤,配合详细的图表与示例,让构建一个虽小但功能完备的大模型变得触手可及。无论你是想夯实理论基础,还是为未来研发更大规模的模型做准备