ComfyUI-Custom-Scripts
ComfyUI-Custom-Scripts 是一套专为 ComfyUI 设计的增强脚本集合,旨在通过丰富的界面优化功能,显著提升用户的工作流效率与操作体验。它主要解决了原生界面在节点管理、模型选择及交互细节上的不足,让复杂的绘图流程变得更加直观和便捷。
该工具非常适合各类 ComfyUI 用户,无论是需要高效调试工作流的开发者、研究人员,还是追求便捷操作的设计师与普通爱好者,都能从中受益。其核心亮点包括:智能自动补全功能,支持嵌入向量与自定义词汇(如 Danbooru 标签)的快速输入;一键自动整理节点布局,按执行顺序排列杂乱的工作图;以及“更优”的模型加载器,允许用户在选择 Checkpoint 或 LoRA 时直接预览关联图片,并快速调用预设提示词。此外,它还提供了图像尺寸约束节点、自定义节点配色、始终吸附网格等实用小工具,甚至能在浏览器标签页通过图标颜色实时显示任务状态。这些功能无需修改核心代码即可安装使用,是优化 ComfyUI 交互体验的得力助手。
使用场景
一位资深 AI 插画师正在 ComfyUI 中调试包含数十个节点的大型工作流,并频繁切换不同的 LoRA 模型以寻找最佳风格。
没有 ComfyUI-Custom-Scripts 时
- 提示词输入低效:手动拼写复杂的 Danbooru 标签和 Embedding 名称极易出错,且无法快速查看嵌入模型的详细信息。
- 工作流杂乱无章:复杂的节点连线导致画布混乱,手动排列节点耗时费力,难以理清执行逻辑。
- 模型选择盲目:加载 LoRA 或 Checkpoint 时仅能看到文件名,无法预览效果,必须逐个测试才能确认风格。
- 操作精度不足:移动节点时难以对齐网格,导致连线歪斜,影响整体视觉整洁度。
使用 ComfyUI-Custom-Scripts 后
- 智能联想辅助:利用 Autocomplete 功能自动补全提示词,支持一键加载 Danbooru 标签库,点击图标即可查阅 Embedding 详情。
- 一键自动排版:通过"Auto Arrange Graph"功能,瞬间将杂乱的节点按执行顺序整齐排列,大幅提升可读性。
- 可视化模型管理:增强的加载器节点支持悬停预览图片,直接将生成图保存为模型封面,选模型时“所见即所得”。
- 强制网格吸附:开启"Always Snap to Grid"后,节点移动自动吸附网格,确保工作流始终整洁规范。
ComfyUI-Custom-Scripts 通过增强交互细节与可视化能力,将原本繁琐的调试过程转化为流畅高效的创作体验。
运行环境要求
- 未说明 (作为 ComfyUI 插件,继承主程序环境,通常支持 Windows
- Linux
- macOS)
未说明 (本工具主要为前端脚本和节点逻辑增强,无独立 GPU 计算需求,依赖宿主 ComfyUI 环境)
未说明

快速开始
ComfyUI-自定义脚本
⚠️ 虽然这些扩展大部分都能正常工作,但我目前非常忙碌,无法及时跟进这里的所有内容,感谢您的耐心!
安装
克隆仓库:
git clone https://github.com/pythongosssss/ComfyUI-Custom-Scripts.git
到你的 ComfyUIcustom_nodes目录中。脚本随后会自动安装所有自定义脚本和节点。
它会尝试使用符号链接和连接点来避免复制文件,并保持文件的最新状态。
- 卸载方法:
- 删除
custom_nodes中克隆的仓库 - 确保
web/extensions/pysssss/CustomScripts也被移除
- 删除
更新
- 导航到克隆的仓库,例如
custom_nodes/ComfyUI-Custom-Scripts git pull
功能
自动补全

提供嵌入和自定义词汇的自动补全功能。你可以通过点击列表上的信息图标查看嵌入详情。
通过设置定义你的自定义词汇列表。
你可以使用“加载”按钮快速默认为 danbooru 标签,或者加载/管理其他自定义词汇列表。
自动排列图

添加了一个菜单选项,可以按照执行顺序自动排列图,这使得非常宽的图也能整齐排列!
始终吸附网格

增加了一个设置,使移动节点时始终吸附网格。
[测试] “更好”的加载器列表

添加了自定义的 Lora 和 Checkpoint 加载节点,这些节点能够显示预览图片。只需在文件旁边放置一个 png 或 jpg 文件,鼠标悬停时就会在列表中显示(例如 sdxl.safetensors 和 sdxl.png)。
也可以通过设置启用子文件夹:
添加了一个“示例”小部件,用于加载示例提示、触发词等:
这些文件应存储在与模型名称匹配的文件夹中,例如,如果模型是 loras/add_detail.safetensors,则将文件放在 loras/add_detail/*.txt 中。
要快速将生成的图像保存为该模型的预览图,可以在节点上的图像上右键单击,选择“另存为预览”,然后选择要保存预览的模型:
Checkpoint/LORA/嵌入信息

添加了“查看信息”菜单选项,用于查看所选 LoRA 或 Checkpoint 的详细信息。要查看嵌入详情,在使用嵌入自动补全时点击信息按钮即可。
图像约束
添加了一个节点,用于将图像调整为最大和最小尺寸,必要时还可以进行裁剪。
自定义颜色

为节点和组添加了自定义颜色选择器。
页签状态

为窗口添加了页签和标题,生成时页签颜色会发生变化,窗口标题会显示队列中的提示数量。
图像流
添加了一个面板,显示当前会话中已生成的图像。你可以通过 ComfyUI 设置界面控制图像添加的方向和面板的位置,通过面板顶部的滑块调整面板和图像的大小。
KSampler(高级)去噪助手
提供了一种简单的方法,可以在高级采样器上设置自定义去噪参数。

数学表达式
允许使用图中的值来计算复杂的表达式。你可以输入 INT、FLOAT、IMAGE 和 LATENT 类型的值。
其他节点的值可以通过节点的“属性”菜单项或节点标题中的“用于搜索和替换的节点名称”来引用。
支持的运算符:+ - * /(基本运算)//(向下取整除法)**(幂运算)^(异或)%(取模)
支持的函数:floor(num, dp?) floor(num) ceil(num) randomint(min,max)
如果使用 LATENT 或 IMAGE,可以通过 a.width 或 a.height 获取其尺寸,其中 a 是输入名称。
节点查找

添加了一个菜单项,用于跟随/跳转到正在执行的节点,以及一个菜单,可快速跳转到特定类型的节点。
预设文本

添加了一个节点,允许你保存和使用文本预设(例如用于你的“常规”负面提示)。
快速节点

为一些节点添加了多个菜单项,以便快速设置图中的常见部分。
播放声音

当节点被执行时播放声音,可以选择在每次提示后播放,或仅在队列为空时播放以排队多个提示。
你可以通过替换 mp3 文件 ComfyUI/custom_nodes/ComfyUI-Custom-Scripts/web/js/assets/notify.mp3 来自定义声音。
系统通知

当节点执行时,通过浏览器发送系统通知,可以在每次提示后或仅在队列为空时触发,以便排队处理多个提示。
[开发中] 重复器

该节点允许你创建输入节点的N次重复列表,或者从输入节点生成N个输出。
你可以选择是否重复使用输入节点,或者每次创建一个新的实例(例如,检查点加载器希望重复使用,而随机数则需要每次都不同)。
待办事项:为通配符输出添加类型安全检查,以确保与输入匹配。
显示文本

接收来自产生字符串的节点的输入并显示出来,适用于询问器、提示生成器等场景。
在菜单上显示图像

在底部菜单上显示当前正在生成的图像,可通过设置菜单关闭此功能。
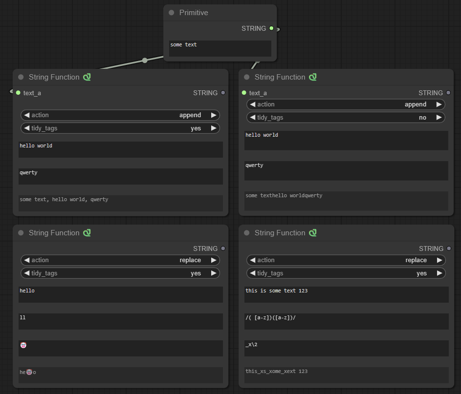
字符串函数

支持追加和替换文本。
在“追加”模式下,“tidy_tags”会在各部分之间添加逗号。
“替换”模式支持使用正则表达式进行替换,只需输入 /your regex here/,并可使用 \number 引用捕获组,例如 \1。
触摸支持
为触摸屏设备提供基本支持,虽然不完美,但总比没有好。
小部件默认值

允许你在添加新节点时为小部件指定默认值,这些值可以通过设置菜单进行配置。
工作流
在菜单中添加保存和加载工作流的选项:
工作流动画

添加了将图表导入/导出为SVG和PNG格式的菜单选项,以展示节点视图。
(测试中)重路由原语
提供一个允许重路由原语的节点。
该节点还可以折叠成一个单点,方便拖动。
警告:请勿将普通重路由或原语与这些节点一起使用,因为尚未经过充分测试,此节点已替代了它们的功能。
WD14 标签器
已迁移至:https://github.com/pythongosssss/ComfyUI-WD14-Tagger
锁定节点与组
现已成为ComfyUI的标准功能。为节点和组添加锁定选项,防止在解锁前被移动
常见问题
相似工具推荐
openclaw
OpenClaw 是一款专为个人打造的本地化 AI 助手,旨在让你在自己的设备上拥有完全可控的智能伙伴。它打破了传统 AI 助手局限于特定网页或应用的束缚,能够直接接入你日常使用的各类通讯渠道,包括微信、WhatsApp、Telegram、Discord、iMessage 等数十种平台。无论你在哪个聊天软件中发送消息,OpenClaw 都能即时响应,甚至支持在 macOS、iOS 和 Android 设备上进行语音交互,并提供实时的画布渲染功能供你操控。 这款工具主要解决了用户对数据隐私、响应速度以及“始终在线”体验的需求。通过将 AI 部署在本地,用户无需依赖云端服务即可享受快速、私密的智能辅助,真正实现了“你的数据,你做主”。其独特的技术亮点在于强大的网关架构,将控制平面与核心助手分离,确保跨平台通信的流畅性与扩展性。 OpenClaw 非常适合希望构建个性化工作流的技术爱好者、开发者,以及注重隐私保护且不愿被单一生态绑定的普通用户。只要具备基础的终端操作能力(支持 macOS、Linux 及 Windows WSL2),即可通过简单的命令行引导完成部署。如果你渴望拥有一个懂你
stable-diffusion-webui
stable-diffusion-webui 是一个基于 Gradio 构建的网页版操作界面,旨在让用户能够轻松地在本地运行和使用强大的 Stable Diffusion 图像生成模型。它解决了原始模型依赖命令行、操作门槛高且功能分散的痛点,将复杂的 AI 绘图流程整合进一个直观易用的图形化平台。 无论是希望快速上手的普通创作者、需要精细控制画面细节的设计师,还是想要深入探索模型潜力的开发者与研究人员,都能从中获益。其核心亮点在于极高的功能丰富度:不仅支持文生图、图生图、局部重绘(Inpainting)和外绘(Outpainting)等基础模式,还独创了注意力机制调整、提示词矩阵、负向提示词以及“高清修复”等高级功能。此外,它内置了 GFPGAN 和 CodeFormer 等人脸修复工具,支持多种神经网络放大算法,并允许用户通过插件系统无限扩展能力。即使是显存有限的设备,stable-diffusion-webui 也提供了相应的优化选项,让高质量的 AI 艺术创作变得触手可及。
ComfyUI
ComfyUI 是一款功能强大且高度模块化的视觉 AI 引擎,专为设计和执行复杂的 Stable Diffusion 图像生成流程而打造。它摒弃了传统的代码编写模式,采用直观的节点式流程图界面,让用户通过连接不同的功能模块即可构建个性化的生成管线。 这一设计巧妙解决了高级 AI 绘图工作流配置复杂、灵活性不足的痛点。用户无需具备编程背景,也能自由组合模型、调整参数并实时预览效果,轻松实现从基础文生图到多步骤高清修复等各类复杂任务。ComfyUI 拥有极佳的兼容性,不仅支持 Windows、macOS 和 Linux 全平台,还广泛适配 NVIDIA、AMD、Intel 及苹果 Silicon 等多种硬件架构,并率先支持 SDXL、Flux、SD3 等前沿模型。 无论是希望深入探索算法潜力的研究人员和开发者,还是追求极致创作自由度的设计师与资深 AI 绘画爱好者,ComfyUI 都能提供强大的支持。其独特的模块化架构允许社区不断扩展新功能,使其成为当前最灵活、生态最丰富的开源扩散模型工具之一,帮助用户将创意高效转化为现实。
LLMs-from-scratch
LLMs-from-scratch 是一个基于 PyTorch 的开源教育项目,旨在引导用户从零开始一步步构建一个类似 ChatGPT 的大型语言模型(LLM)。它不仅是同名技术著作的官方代码库,更提供了一套完整的实践方案,涵盖模型开发、预训练及微调的全过程。 该项目主要解决了大模型领域“黑盒化”的学习痛点。许多开发者虽能调用现成模型,却难以深入理解其内部架构与训练机制。通过亲手编写每一行核心代码,用户能够透彻掌握 Transformer 架构、注意力机制等关键原理,从而真正理解大模型是如何“思考”的。此外,项目还包含了加载大型预训练权重进行微调的代码,帮助用户将理论知识延伸至实际应用。 LLMs-from-scratch 特别适合希望深入底层原理的 AI 开发者、研究人员以及计算机专业的学生。对于不满足于仅使用 API,而是渴望探究模型构建细节的技术人员而言,这是极佳的学习资源。其独特的技术亮点在于“循序渐进”的教学设计:将复杂的系统工程拆解为清晰的步骤,配合详细的图表与示例,让构建一个虽小但功能完备的大模型变得触手可及。无论你是想夯实理论基础,还是为未来研发更大规模的模型做准备
Deep-Live-Cam
Deep-Live-Cam 是一款专注于实时换脸与视频生成的开源工具,用户仅需一张静态照片,即可通过“一键操作”实现摄像头画面的即时变脸或制作深度伪造视频。它有效解决了传统换脸技术流程繁琐、对硬件配置要求极高以及难以实时预览的痛点,让高质量的数字内容创作变得触手可及。 这款工具不仅适合开发者和技术研究人员探索算法边界,更因其极简的操作逻辑(仅需三步:选脸、选摄像头、启动),广泛适用于普通用户、内容创作者、设计师及直播主播。无论是为了动画角色定制、服装展示模特替换,还是制作趣味短视频和直播互动,Deep-Live-Cam 都能提供流畅的支持。 其核心技术亮点在于强大的实时处理能力,支持口型遮罩(Mouth Mask)以保留使用者原始的嘴部动作,确保表情自然精准;同时具备“人脸映射”功能,可同时对画面中的多个主体应用不同面孔。此外,项目内置了严格的内容安全过滤机制,自动拦截涉及裸露、暴力等不当素材,并倡导用户在获得授权及明确标注的前提下合规使用,体现了技术发展与伦理责任的平衡。
opencv
OpenCV 是一个功能强大的开源计算机视觉库,被誉为机器视觉领域的“瑞士军刀”。它主要解决让计算机“看懂”图像和视频的核心难题,提供了从基础的图像读取、色彩转换、边缘检测,到复杂的人脸识别、物体追踪、3D 重建及深度学习模型部署等全方位算法支持。无论是处理静态图片还是分析实时视频流,OpenCV 都能高效完成特征提取与模式识别任务。 这款工具特别适合计算机视觉开发者、人工智能研究人员以及机器人工程师使用。对于希望将视觉感知能力集成到应用中的软件工程师,或是需要快速验证算法原型的学术研究者,OpenCV 都是不可或缺的基础设施。虽然普通用户通常不会直接操作代码,但日常生活中使用的扫码支付、美颜相机和自动驾驶系统,背后往往都有它的身影。 OpenCV 的独特亮点在于其卓越的性能与广泛的兼容性。它采用 C++ 编写以确保高速运算,同时提供 Python、Java 等多种语言接口,极大降低了开发门槛。库中内置了数千种优化算法,并支持跨平台运行,能够无缝对接各类硬件加速器。作为社区驱动的项目,OpenCV 拥有活跃的生态系统和丰富的学习资源,持续推动着视觉技术的前沿发展。