deep_learning_and_the_game_of_go
deep_learning_and_the_game_of_go 是一个专为围棋游戏设计的综合机器学习框架,也是同名技术书籍的配套代码库。它致力于解决从基础规则实现到构建顶级人工智能棋手的完整开发链路问题,帮助用户从零开始打造自己的围棋机器人。
该项目非常适合对深度学习、强化学习感兴趣的开发者、研究人员以及围棋爱好者使用。无论是希望入门游戏 AI 的新手,还是想要复现前沿算法的专家,都能从中获益。其最大的技术亮点在于“一站式”的教学与实践体系:代码库循序渐进地涵盖了从早期的树搜索算法、基于深度神经网络的策略预测,到完整的 AlphaGo 及 AlphaGo Zero 复现实现。所有功能均封装在统一的框架内,支持通过 pip 直接安装,并提供了多个可在线交互的演示案例,让用户能直观体验不同章节的技术成果。通过将理论知识与可运行的代码紧密结合,deep_learning_and_the_game_of_go 极大地降低了探索围棋人工智能的门槛。
使用场景
某高校人工智能实验室的研究团队正致力于复现 AlphaGo Zero 算法,以探索强化学习在复杂博弈中的最新应用。
没有 deep_learning_and_the_game_of_go 时
- 框架从零搭建耗时巨大:研究人员需手动编写围棋规则引擎、状态编码及神经网络基础架构,耗费数周时间却容易引入底层逻辑错误。
- 算法演进路径断裂:从传统的树搜索到深度强化学习的过渡缺乏统一代码基准,难以对比不同阶段(如策略梯度与 Actor-Critic)的性能差异。
- 复现顶刊论文门槛极高:直接阅读 AlphaGo 相关论文并转化为可运行代码难度极大,缺乏中间步骤的参考实现,导致实验屡屡受阻。
- 部署与调试环境复杂:缺少现成的机器人部署示例和云端训练指南,团队在配置 AWS 训练环境及对接在线围棋服务器时频繁踩坑。
使用 deep_learning_and_the_game_of_go 后
- 即插即用的完整框架:通过
pip install dlgo即可获取涵盖从基础规则到 AlphaGo Zero 的全套代码库,将环境搭建时间从数周缩短至几小时。 - 循序渐进的技术阶梯:库内提供了从第 4 章树搜索到第 14 章 AlphaZero 的连贯实现,研究人员可在同一框架下平滑切换并对比不同算法效果。
- 书本结合的可解释性代码:配套书籍章节与代码分支严格同步,将晦涩的数学公式转化为清晰的 Python 实现,大幅降低了理解顶级算法的认知负荷。
- 开箱即用的演示与部署:利用内置的 Web 演示和 AWS 部署脚本,团队能快速验证模型并在真实对弈平台上测试机器人性能,加速迭代循环。
deep_learning_and_the_game_of_go 将高深的围棋 AI 研究转化为标准化的工程实践,让开发者能站在巨人的肩膀上快速创新而非重复造轮子。
运行环境要求
未说明
未说明

快速开始
深度学习与围棋 
本仓库首先是一个面向围棋的全面机器学习框架,专注于深度学习技术。在这里,您将找到一个从基础对弈功能逐步构建到非常高级技术的库。特别是,您会发现从早期游戏 AI 方法、使用深度学习的中级技术,到 AlphaGo 和 AlphaGo Zero 的实现——全部以统一的框架呈现。您可以使用 pip 安装此库,并按照 code 文件夹中的 examples 进行操作。
pip install dlgo
另一方面,本仓库同时包含代码,以及 Manning 出版的图书《深度学习与围棋》的样章,可通过此处提前访问。这些内容与库紧密相连,循序渐进地讲解库的各项组件。如果您正在跟随书中的代码示例,请查看对应各章节的分支。
贡献者须知:为确保书籍内容与代码保持同步,请尽量在 improvements 分支上提出更改并提交拉取请求,而非直接在 master 分支上操作(master 分支我们保留用于修复 bug 等)。

可玩演示
本书旨在帮助您开始创建自己的机器人。为了让体验更加有趣和互动,我们构建并部署了多个展示相应章节技术的机器人。目前您可以试玩:
- 第4章 一款在 5x5 棋盘上运行的小型树搜索机器人 在此。
- 第7章 一款基于深度神经网络训练而成、能够预测人类落子的完整 19x19 棋盘机器人 在此。
- 第9章 一款使用策略梯度算法在 9x9 棋盘上对弈的机器人 在此。
这些演示也将收录在本书的LiveBook 版本中。
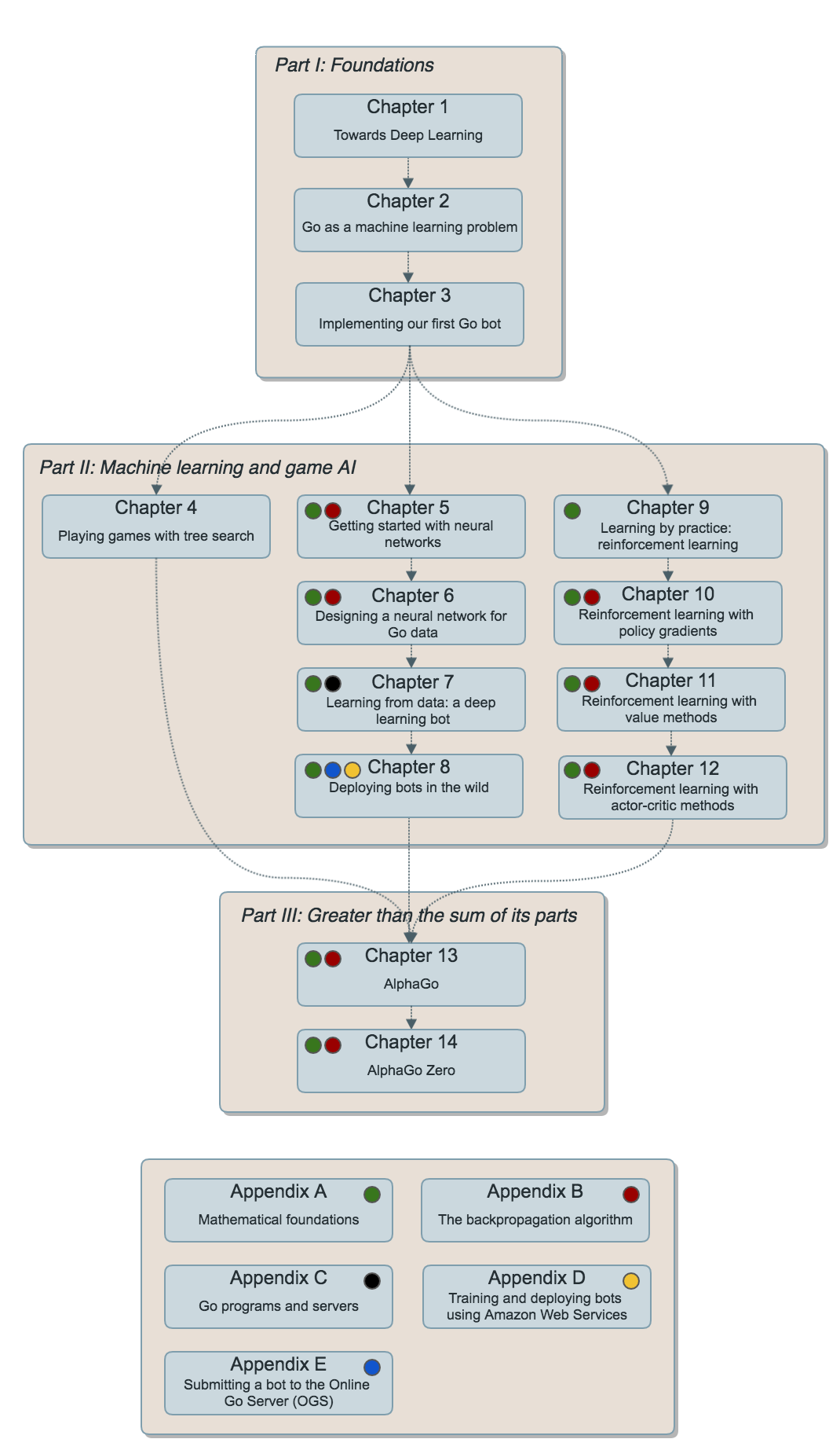
目录
- 走向深度学习:机器学习入门
- 围棋作为机器学习问题
- 实现您的第一个围棋机器人
- 使用树搜索下棋
- 初识神经网络
- 为围棋数据设计神经网络
- 从数据中学习:深度学习机器人
- 将机器人部署到实际环境中
- 深入强化学习
- 使用策略梯度进行强化学习
- 使用价值方法进行强化学习
- 使用演员-评论家方法进行强化学习
- AlphaGo:结合多种方法
- AlphaGoZero 和 AlphaZero:结合多种方法
附录
- A. 使用 Python 的数学基础
- B. 反向传播算法
- C. 围棋程序与服务器
- D. 使用亚马逊云服务训练和部署机器人
- E. 向在线围棋服务器 (OGS) 提交机器人

欢迎
2016 年初,当 AlphaGo 登上新闻头条时,我们对这一计算机围棋领域的突破性进展感到无比兴奋。当时普遍认为,达到人类水平的围棋人工智能至少还需要十年时间。我们仔细观看了每一场对决,甚至不惜早起或熬夜观看直播。事实上,我们并不孤单——全球数以百万计的人们都被这场对阵樊麾、李世石,以及后来柯洁等人的比赛深深吸引。
AlphaGo 问世不久后,我们便开始着手开发一个名为 BetaGo 的开源小库,试图亲自实现 AlphaGo 中的一些核心机制。BetaGo 的初衷是将 AlphaGo 的理念带给普通开发者。尽管我们清楚自身在资源(时间、计算能力、智力)方面无法与 DeepMind 的惊人成就相媲美,但亲手打造属于自己的围棋机器人仍然充满乐趣。此后,我们有幸在许多场合分享关于计算机围棋的经验。
我们坚信,AlphaGo 背后的原理可以以实用的方式教授给广大的软件工程师群体。对围棋的喜爱与理解源于亲自下棋和不断尝试;同样地,机器学习乃至其他任何领域也适用这一道理。在这本书中,我们希望以围棋为切入点,带领读者进入激动人心的深度学习世界。我们将从经典的棋类游戏 AI 原理入手,从一开始就让您拥有一个可运行的围棋 AI,并能与之对弈——尽管起初它还很弱。随后,我们会介绍深度学习和强化学习中的一些技术。每当您掌握一项新技能,就可以将其融入您的围棋 AI 中,亲眼见证它的进步。
如果您对围棋或机器学习抱有同样的热情,甚至两者兼具,那么在读完本书之后,我们就认为我们的目标已经达成。更进一步,如果您掌握了如何构建和部署围棋机器人,并能开展自己的实验,那么许多其他有趣的 AI 应用也将触手可及。祝您阅读愉快!
常见问题
相似工具推荐
openclaw
OpenClaw 是一款专为个人打造的本地化 AI 助手,旨在让你在自己的设备上拥有完全可控的智能伙伴。它打破了传统 AI 助手局限于特定网页或应用的束缚,能够直接接入你日常使用的各类通讯渠道,包括微信、WhatsApp、Telegram、Discord、iMessage 等数十种平台。无论你在哪个聊天软件中发送消息,OpenClaw 都能即时响应,甚至支持在 macOS、iOS 和 Android 设备上进行语音交互,并提供实时的画布渲染功能供你操控。 这款工具主要解决了用户对数据隐私、响应速度以及“始终在线”体验的需求。通过将 AI 部署在本地,用户无需依赖云端服务即可享受快速、私密的智能辅助,真正实现了“你的数据,你做主”。其独特的技术亮点在于强大的网关架构,将控制平面与核心助手分离,确保跨平台通信的流畅性与扩展性。 OpenClaw 非常适合希望构建个性化工作流的技术爱好者、开发者,以及注重隐私保护且不愿被单一生态绑定的普通用户。只要具备基础的终端操作能力(支持 macOS、Linux 及 Windows WSL2),即可通过简单的命令行引导完成部署。如果你渴望拥有一个懂你
stable-diffusion-webui
stable-diffusion-webui 是一个基于 Gradio 构建的网页版操作界面,旨在让用户能够轻松地在本地运行和使用强大的 Stable Diffusion 图像生成模型。它解决了原始模型依赖命令行、操作门槛高且功能分散的痛点,将复杂的 AI 绘图流程整合进一个直观易用的图形化平台。 无论是希望快速上手的普通创作者、需要精细控制画面细节的设计师,还是想要深入探索模型潜力的开发者与研究人员,都能从中获益。其核心亮点在于极高的功能丰富度:不仅支持文生图、图生图、局部重绘(Inpainting)和外绘(Outpainting)等基础模式,还独创了注意力机制调整、提示词矩阵、负向提示词以及“高清修复”等高级功能。此外,它内置了 GFPGAN 和 CodeFormer 等人脸修复工具,支持多种神经网络放大算法,并允许用户通过插件系统无限扩展能力。即使是显存有限的设备,stable-diffusion-webui 也提供了相应的优化选项,让高质量的 AI 艺术创作变得触手可及。
everything-claude-code
everything-claude-code 是一套专为 AI 编程助手(如 Claude Code、Codex、Cursor 等)打造的高性能优化系统。它不仅仅是一组配置文件,而是一个经过长期实战打磨的完整框架,旨在解决 AI 代理在实际开发中面临的效率低下、记忆丢失、安全隐患及缺乏持续学习能力等核心痛点。 通过引入技能模块化、直觉增强、记忆持久化机制以及内置的安全扫描功能,everything-claude-code 能显著提升 AI 在复杂任务中的表现,帮助开发者构建更稳定、更智能的生产级 AI 代理。其独特的“研究优先”开发理念和针对 Token 消耗的优化策略,使得模型响应更快、成本更低,同时有效防御潜在的攻击向量。 这套工具特别适合软件开发者、AI 研究人员以及希望深度定制 AI 工作流的技术团队使用。无论您是在构建大型代码库,还是需要 AI 协助进行安全审计与自动化测试,everything-claude-code 都能提供强大的底层支持。作为一个曾荣获 Anthropic 黑客大奖的开源项目,它融合了多语言支持与丰富的实战钩子(hooks),让 AI 真正成长为懂上
ComfyUI
ComfyUI 是一款功能强大且高度模块化的视觉 AI 引擎,专为设计和执行复杂的 Stable Diffusion 图像生成流程而打造。它摒弃了传统的代码编写模式,采用直观的节点式流程图界面,让用户通过连接不同的功能模块即可构建个性化的生成管线。 这一设计巧妙解决了高级 AI 绘图工作流配置复杂、灵活性不足的痛点。用户无需具备编程背景,也能自由组合模型、调整参数并实时预览效果,轻松实现从基础文生图到多步骤高清修复等各类复杂任务。ComfyUI 拥有极佳的兼容性,不仅支持 Windows、macOS 和 Linux 全平台,还广泛适配 NVIDIA、AMD、Intel 及苹果 Silicon 等多种硬件架构,并率先支持 SDXL、Flux、SD3 等前沿模型。 无论是希望深入探索算法潜力的研究人员和开发者,还是追求极致创作自由度的设计师与资深 AI 绘画爱好者,ComfyUI 都能提供强大的支持。其独特的模块化架构允许社区不断扩展新功能,使其成为当前最灵活、生态最丰富的开源扩散模型工具之一,帮助用户将创意高效转化为现实。
gemini-cli
gemini-cli 是一款由谷歌推出的开源 AI 命令行工具,它将强大的 Gemini 大模型能力直接集成到用户的终端环境中。对于习惯在命令行工作的开发者而言,它提供了一条从输入提示词到获取模型响应的最短路径,无需切换窗口即可享受智能辅助。 这款工具主要解决了开发过程中频繁上下文切换的痛点,让用户能在熟悉的终端界面内直接完成代码理解、生成、调试以及自动化运维任务。无论是查询大型代码库、根据草图生成应用,还是执行复杂的 Git 操作,gemini-cli 都能通过自然语言指令高效处理。 它特别适合广大软件工程师、DevOps 人员及技术研究人员使用。其核心亮点包括支持高达 100 万 token 的超长上下文窗口,具备出色的逻辑推理能力;内置 Google 搜索、文件操作及 Shell 命令执行等实用工具;更独特的是,它支持 MCP(模型上下文协议),允许用户灵活扩展自定义集成,连接如图像生成等外部能力。此外,个人谷歌账号即可享受免费的额度支持,且项目基于 Apache 2.0 协议完全开源,是提升终端工作效率的理想助手。
markitdown
MarkItDown 是一款由微软 AutoGen 团队打造的轻量级 Python 工具,专为将各类文件高效转换为 Markdown 格式而设计。它支持 PDF、Word、Excel、PPT、图片(含 OCR)、音频(含语音转录)、HTML 乃至 YouTube 链接等多种格式的解析,能够精准提取文档中的标题、列表、表格和链接等关键结构信息。 在人工智能应用日益普及的今天,大语言模型(LLM)虽擅长处理文本,却难以直接读取复杂的二进制办公文档。MarkItDown 恰好解决了这一痛点,它将非结构化或半结构化的文件转化为模型“原生理解”且 Token 效率极高的 Markdown 格式,成为连接本地文件与 AI 分析 pipeline 的理想桥梁。此外,它还提供了 MCP(模型上下文协议)服务器,可无缝集成到 Claude Desktop 等 LLM 应用中。 这款工具特别适合开发者、数据科学家及 AI 研究人员使用,尤其是那些需要构建文档检索增强生成(RAG)系统、进行批量文本分析或希望让 AI 助手直接“阅读”本地文件的用户。虽然生成的内容也具备一定可读性,但其核心优势在于为机器