machine-learning-interview
machine-learning-interview 是一个专为准备机器学习岗位面试的开发者打造的开源学习指南。它系统整理了来自 FAANG、Snapchat、LinkedIn 等顶尖科技公司的真实面试经验与核心考点,旨在帮助求职者高效攻克技术难关。
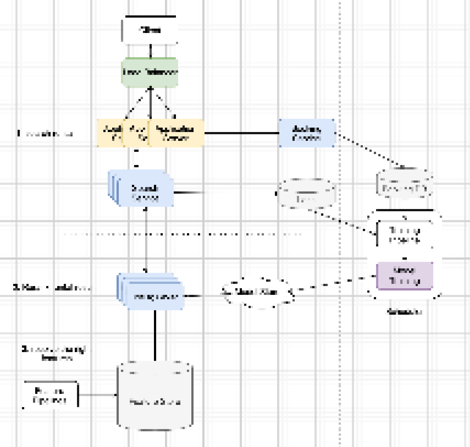
该资源主要解决了候选人在面对机器学习系统设计(MLSD)和算法考核时无从下手、缺乏实战案例的痛点。通过提供“最小可行学习计划”,它将庞大的知识体系拆解为可执行的步骤,涵盖了 YouTube 推荐、LinkedIn 信息流排序、广告点击预测及 Airbnb 搜索排名等经典系统设计场景,并辅以具体的应用案例和自测题库。
其内容非常适合正在求职的软件工程师、机器学习工程师以及希望提升系统设计能力的进阶开发者使用。独特的亮点在于,它不仅罗列理论,更结合作者十年一线大厂实战经验,提供了从简历筛选到最终拿 offer 的全流程策略,甚至包含对五百道算法题的深度复盘心得。无论是想进入初创公司还是瞄准头部大厂,machine-learning-interview 都能作为一份实用的案头参考,帮助用户建立清晰的知识框架,从容应对高难度的技术面试。
使用场景
一位拥有传统软件开发背景的工程师正在备战 FAANG 大厂的机器学习岗位面试,面对复杂的系统设计题感到无从下手。
没有 machine-learning-interview 时
- 知识体系碎片化:候选人只能在网上零散搜索"推荐系统”或“广告点击预测”的面经,缺乏像 YouTube 推荐或 LinkedIn 信息流排序这样成体系的真实案例解析。
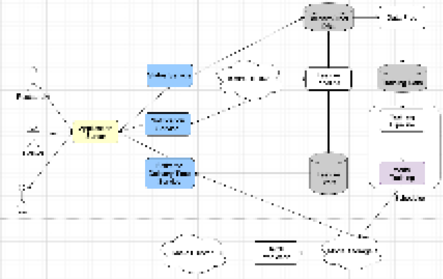
- 设计思路模糊:在回答机器学习系统设计(MLSD)问题时,不知道如何构建从数据收集、特征工程到模型服务的完整闭环,容易遗漏关键组件。
- 备考重点偏差:由于不了解大厂实际考察范围,花费大量时间钻研偏门的算法推导,却忽视了工业界最看重的场景落地能力和架构思维。
- 缺乏实战参照:没有来自 Snapchat、LinkedIn 等一线大厂的真实成功路径参考,难以评估自己的准备程度是否达到了录用标准。
使用 machine-learning-interview 后
- 掌握核心案例:直接研读库中提供的 YouTube 推荐、Airbnb 搜索排序等 6 大经典系统设计案例,快速建立对主流业务场景的深刻理解。
- 构建标准化框架:通过学习 MLSD 的核心组件拆解,能够条理清晰地设计出包含数据流水线、模型训练及在线服务的高可用架构。
- 聚焦最小可行计划:依据官方提供的“最小可行性学习计划”,精准锁定高频考点,将有限的备考时间集中在最能提升通过率的关键领域。
- 复刻成功路径:参考作者从半导体转行并斩获 Google、Snap 等多家 Offer 的真实经验与博客故事,获得针对性的策略指导和信心加持。
machine-learning-interview 通过将大厂真实的面试真题与系统化的设计方法论相结合,帮助候选人从盲目刷题转向具备工业级思维的精准备战。
运行环境要求
未说明
未说明

快速开始
机器学习面试的最小可行学习计划
机器学习系统设计 - 提前预览 - 在亚马逊购买
关注 AI项目新闻
- 最受欢迎的文章:解决500道LeetCode题目后我学到的一课
- 10月10日:机器学习系统设计课程成为educative平台上的排名第一的ML课程。
- 6月8日:推出面试故事系列。
- 4月29日:我推出了mlengineer.io博客,以便您获取最新的机器学习面试经验。
- 2021年4月15日:机器学习系统设计在interviewquery.com上线。
- 2021年2月9日:机器学习系统设计现已在educative.io上架。
- 我是一名拥有10年经验的软件工程师兼机器学习工程师(LinkedIn个人资料)。我曾收到过来自Google、LinkedIn、Coupang、Snap和StitchFix的录用通知。请阅读我的博客。
机器学习设计
| 版块 | |
|---|---|
| 1. YouTube推荐系统 | |
| 2. MLSD中的主要组件 | |
| 3. LinkedIn信息流排序 | |
| 4. 广告点击率预测 | |
| 5. 预计送达时间 | |
| 6. Airbnb搜索排名 | |
入门指南
| 如何操作 | 资源 |
|---|---|
| 有前景的公司列表 | WealthFront 2021年榜单。 |
| 面试准备 | 机器学习面试流程常见问题。 |
| 学习指南 | 学习指南包含了通过面试所需的最小重点领域。 |
| 设计机器学习系统 | 机器学习系统设计包括实际的机器学习系统设计用例。 |
| 机器学习用例 | 顶级公司的机器学习用例 |
| 测试你的机器学习知识 | 机器学习测验基于数十家大型公司的实际面试题设计而成。 |
| 现场面试前一周 | 阅读一周检查清单 |
| 如何获得录用? | 阅读成功案例 |
| FAANG公司的真实MLE面试 | 阅读面试故事 |
| 编程练习 | MLE分类的LeetCode题目 |
| 进阶主题 | 阅读进阶主题 |
学习指南
LeetCode(并非所有公司都会问LeetCode题目)
注意:有很多公司不会问LeetCode题目。成为一名MLE有很多途径,如果你觉得刷LeetCode浪费时间,也可以选择自己的道路。
我使用LC时间跟踪来记录自己解一道题的次数以及每次花费的时间。一旦我把那些非平凡的中等难度LeetCode题目做了三次,我在实际面试中就能毫无困难地解决它们(有时甚至只需8到10分钟)。这确实有很大帮助。更好的方法是使用LeetPlug Chrome扩展程序这里
SQL
- 掌握SQL连接:自连接、内连接、左连接、右连接等。
- 使用hackerrank练习SQL。
- 复习/学习SQL窗口函数:窗口函数
编程
统计与概率
- 你永远需要的唯一作弊表
- 学习贝叶斯方法并练习 贝叶斯相关问题
- 设A和B是同一样本空间上的两个事件,其中P(A) = 0.6,P(B) = 0.7。这两个事件能否互斥?
- 已知爱丽丝有两个孩子,至少有一个是女孩,那么这两个孩子都是女孩的概率是多少?(感谢 swierdo 提供)
- 一群60名学生被随机分成3个大小相等的班级,所有分组方式的可能性均等。杰克和吉尔是该群体中的两名学生。他们两人最终会分到同一个班级的概率是多少?
- 给定一枚不均匀的硬币,其正面朝上的概率不等于0.5。你可以使用什么算法来生成一个由随机1和0组成的列表?
大数据(Google、Facebook面试非必考内容)
- Spark 架构 和 Spark 经验总结(自Spark 3.0发布后已过时)
- Spark OOM问题
- Cassandra 最佳实践 和 这里,链接,Cassandra性能
- 练习题 使用MapReduce查找朋友
- 所有内容都在 一页.
机器学习基础
- 共线性 和 更多阅读
- 特征缩放
- 随机森林与GBDT对比
- SMOTE合成少数类过采样技术
- 判别模型与生成模型比较 和 额外阅读
- 逻辑回归。尝试从头实现逻辑回归。如果用numpy实现向量化版本并在20分钟内完成,可获得加分 参考代码来自martinpella。随后可以进一步实现MapReduce版本。
- 分位数回归
- L1/L2直观理解
- 决策树和随机森林基础
- 梯度提升解释
- 最小二乘法作为最大似然估计量
- 最大似然估计量简介
- K均值聚类。尝试从头实现K均值聚类 参考代码来自flothesof.github.io。如果用numpy实现向量化版本并在20分钟内完成,可获得加分。后续可以探讨最坏情况下的时间复杂度以及对 初始化 的改进。
- 关于 PCA 的基础知识
- 我没有使用 记忆卡片,但我相信它在一定程度上会有帮助。
A/B测试
深度学习基础
机器学习系统设计
机器学习经典论文
- 机器学习中的技术债务
- 机器学习规则
- 机器学习研究的主观指南。文末的个人发展部分包含有价值的建议。
机器学习生产实践
食品配送
机器学习设计常见用例
欺诈检测(待补充)
广告技术
推荐系统:
用户评价
- V,亚马逊L5数据科学家
我觉得这些测验对检验我的机器学习理解非常有帮助。此外,分享的资源也极大地帮助我复习了面试准备中的相关概念。这门课程肯定会帮助工程师们顺利通过机器学习工程和数据科学相关的面试。
- K,Facebook MLE
我非常喜欢你所做的工作,它会对很多工程师有很大帮助。
- D,NVIDIA数据科学家
我一直在使用你的GitHub仓库来准备面试,并成功拿到了NVIDIA数据科学团队的offer。再次感谢你的帮助!
- A,Booking
哇,这些总结太实用了,真是太棒了。
- H,微软
太不可思议了!
- V,英特尔
这个仓库内容非常连贯!再次感谢。
简介
本仓库的内容基于大型公司的真实面试题目编写而成,学习资料则参考了多位权威专家,如吴恩达、约书亚·本吉奥等。
我拥有6年的机器学习从业经验,并曾参加过多家大公司的面试。这份最小可行的学习计划涵盖了来自Facebook、Amazon、Apple、Google、微软、Snapchat、LinkedIn等公司的所有实际面试问题。
如果您有兴趣了解更多关于付费机器学习系统设计课程的信息,请点击此处。该课程将提供6到7个具有成熟解决方案的实际应用场景。完成课程后,您将能够以系统化的方法解决新问题。
致谢与贡献
感谢Vivian、aragorn87以及其他人的早期反馈和贡献。您可以在本仓库中创建Issue或Pull Request。您也可以在ProductHunt上为该项目点赞。
如果您觉得本项目有所帮助,可以考虑赞助该项目。当然,不赞助也没有关系。
感谢社区的支持,我们已向HopeForPaws捐赠了约200美元。如果您也希望支持,可以通过他们的官网进行捐助。
相似工具推荐
openclaw
OpenClaw 是一款专为个人打造的本地化 AI 助手,旨在让你在自己的设备上拥有完全可控的智能伙伴。它打破了传统 AI 助手局限于特定网页或应用的束缚,能够直接接入你日常使用的各类通讯渠道,包括微信、WhatsApp、Telegram、Discord、iMessage 等数十种平台。无论你在哪个聊天软件中发送消息,OpenClaw 都能即时响应,甚至支持在 macOS、iOS 和 Android 设备上进行语音交互,并提供实时的画布渲染功能供你操控。 这款工具主要解决了用户对数据隐私、响应速度以及“始终在线”体验的需求。通过将 AI 部署在本地,用户无需依赖云端服务即可享受快速、私密的智能辅助,真正实现了“你的数据,你做主”。其独特的技术亮点在于强大的网关架构,将控制平面与核心助手分离,确保跨平台通信的流畅性与扩展性。 OpenClaw 非常适合希望构建个性化工作流的技术爱好者、开发者,以及注重隐私保护且不愿被单一生态绑定的普通用户。只要具备基础的终端操作能力(支持 macOS、Linux 及 Windows WSL2),即可通过简单的命令行引导完成部署。如果你渴望拥有一个懂你
stable-diffusion-webui
stable-diffusion-webui 是一个基于 Gradio 构建的网页版操作界面,旨在让用户能够轻松地在本地运行和使用强大的 Stable Diffusion 图像生成模型。它解决了原始模型依赖命令行、操作门槛高且功能分散的痛点,将复杂的 AI 绘图流程整合进一个直观易用的图形化平台。 无论是希望快速上手的普通创作者、需要精细控制画面细节的设计师,还是想要深入探索模型潜力的开发者与研究人员,都能从中获益。其核心亮点在于极高的功能丰富度:不仅支持文生图、图生图、局部重绘(Inpainting)和外绘(Outpainting)等基础模式,还独创了注意力机制调整、提示词矩阵、负向提示词以及“高清修复”等高级功能。此外,它内置了 GFPGAN 和 CodeFormer 等人脸修复工具,支持多种神经网络放大算法,并允许用户通过插件系统无限扩展能力。即使是显存有限的设备,stable-diffusion-webui 也提供了相应的优化选项,让高质量的 AI 艺术创作变得触手可及。
everything-claude-code
everything-claude-code 是一套专为 AI 编程助手(如 Claude Code、Codex、Cursor 等)打造的高性能优化系统。它不仅仅是一组配置文件,而是一个经过长期实战打磨的完整框架,旨在解决 AI 代理在实际开发中面临的效率低下、记忆丢失、安全隐患及缺乏持续学习能力等核心痛点。 通过引入技能模块化、直觉增强、记忆持久化机制以及内置的安全扫描功能,everything-claude-code 能显著提升 AI 在复杂任务中的表现,帮助开发者构建更稳定、更智能的生产级 AI 代理。其独特的“研究优先”开发理念和针对 Token 消耗的优化策略,使得模型响应更快、成本更低,同时有效防御潜在的攻击向量。 这套工具特别适合软件开发者、AI 研究人员以及希望深度定制 AI 工作流的技术团队使用。无论您是在构建大型代码库,还是需要 AI 协助进行安全审计与自动化测试,everything-claude-code 都能提供强大的底层支持。作为一个曾荣获 Anthropic 黑客大奖的开源项目,它融合了多语言支持与丰富的实战钩子(hooks),让 AI 真正成长为懂上
ComfyUI
ComfyUI 是一款功能强大且高度模块化的视觉 AI 引擎,专为设计和执行复杂的 Stable Diffusion 图像生成流程而打造。它摒弃了传统的代码编写模式,采用直观的节点式流程图界面,让用户通过连接不同的功能模块即可构建个性化的生成管线。 这一设计巧妙解决了高级 AI 绘图工作流配置复杂、灵活性不足的痛点。用户无需具备编程背景,也能自由组合模型、调整参数并实时预览效果,轻松实现从基础文生图到多步骤高清修复等各类复杂任务。ComfyUI 拥有极佳的兼容性,不仅支持 Windows、macOS 和 Linux 全平台,还广泛适配 NVIDIA、AMD、Intel 及苹果 Silicon 等多种硬件架构,并率先支持 SDXL、Flux、SD3 等前沿模型。 无论是希望深入探索算法潜力的研究人员和开发者,还是追求极致创作自由度的设计师与资深 AI 绘画爱好者,ComfyUI 都能提供强大的支持。其独特的模块化架构允许社区不断扩展新功能,使其成为当前最灵活、生态最丰富的开源扩散模型工具之一,帮助用户将创意高效转化为现实。
gemini-cli
gemini-cli 是一款由谷歌推出的开源 AI 命令行工具,它将强大的 Gemini 大模型能力直接集成到用户的终端环境中。对于习惯在命令行工作的开发者而言,它提供了一条从输入提示词到获取模型响应的最短路径,无需切换窗口即可享受智能辅助。 这款工具主要解决了开发过程中频繁上下文切换的痛点,让用户能在熟悉的终端界面内直接完成代码理解、生成、调试以及自动化运维任务。无论是查询大型代码库、根据草图生成应用,还是执行复杂的 Git 操作,gemini-cli 都能通过自然语言指令高效处理。 它特别适合广大软件工程师、DevOps 人员及技术研究人员使用。其核心亮点包括支持高达 100 万 token 的超长上下文窗口,具备出色的逻辑推理能力;内置 Google 搜索、文件操作及 Shell 命令执行等实用工具;更独特的是,它支持 MCP(模型上下文协议),允许用户灵活扩展自定义集成,连接如图像生成等外部能力。此外,个人谷歌账号即可享受免费的额度支持,且项目基于 Apache 2.0 协议完全开源,是提升终端工作效率的理想助手。
markitdown
MarkItDown 是一款由微软 AutoGen 团队打造的轻量级 Python 工具,专为将各类文件高效转换为 Markdown 格式而设计。它支持 PDF、Word、Excel、PPT、图片(含 OCR)、音频(含语音转录)、HTML 乃至 YouTube 链接等多种格式的解析,能够精准提取文档中的标题、列表、表格和链接等关键结构信息。 在人工智能应用日益普及的今天,大语言模型(LLM)虽擅长处理文本,却难以直接读取复杂的二进制办公文档。MarkItDown 恰好解决了这一痛点,它将非结构化或半结构化的文件转化为模型“原生理解”且 Token 效率极高的 Markdown 格式,成为连接本地文件与 AI 分析 pipeline 的理想桥梁。此外,它还提供了 MCP(模型上下文协议)服务器,可无缝集成到 Claude Desktop 等 LLM 应用中。 这款工具特别适合开发者、数据科学家及 AI 研究人员使用,尤其是那些需要构建文档检索增强生成(RAG)系统、进行批量文本分析或希望让 AI 助手直接“阅读”本地文件的用户。虽然生成的内容也具备一定可读性,但其核心优势在于为机器

