ComfyUI-Crystools
ComfyUI-Crystools 是一套专为 ComfyUI 设计的高效增强工具集,旨在为用户提供更透明、可控的工作流体验。它主要解决了用户在复杂生成任务中难以实时监控系统资源、追踪执行进度以及查看图像隐藏元数据的痛点。
通过内置的资源监控面板,用户可以实时查看 CPU、GPU、内存及显存占用情况,快速定位性能瓶颈;进度条功能则清晰展示工作流执行状态与耗时,并支持点击定位当前运行节点。此外,该工具提供了强大的元数据提取与对比功能,不仅能解析图像中的生成提示词和工作流信息,还能兼容 Photoshop 等其他来源的元数据,甚至支持直接对比两张图片或两个 JSON 文件的差异,无需重新加载工作流即可洞察细节。
ComfyUI-Crystools 特别适合需要精细调优工作流的 AI 艺术家、研究人员以及希望深入理解生成过程的进阶用户。其独特的技术亮点在于低开销的实时硬件监测(基于 NVIDIA CUDA)和灵活的元数据格式化输出(支持 JSON、CSV 等),让原本“隐形”的数据变得直观可用,帮助用户更高效地调试和优化创作流程。
使用场景
一位资深 AI 绘画工作流开发者正在调试一个包含数十个节点、耗时较长的复杂图像生成流程,试图优化显存占用并复现某张高质量样图的参数。
没有 ComfyUI-Crystools 时
- 资源监控盲区:无法实时查看 GPU 显存和温度变化,只能在系统崩溃或报错后才意识到是显存溢出,缺乏预警机制。
- 进度黑盒状态:长任务运行时不知道当前执行到哪个节点,也无法预估剩余时间,只能盲目等待或强制中断重试。
- 元数据提取困难:想要分析参考图的生成参数(Prompt、工作流结构),必须手动编写脚本解析图片或依赖外部网站,效率极低。
- 调试成本高昂:对比两次生成的差异时,难以直观比对 JSON 配置或图像细节,往往靠肉眼猜测哪里出了问题。
使用 ComfyUI-Crystools 后
- 实时资源透视:通过菜单栏的资源监控器,实时掌握 CPU、GPU、显存及温度数据,精准定位瓶颈并在过载前主动卸载模型。
- 可视化进度追踪:顶部进度条清晰展示当前运行节点和已用时间,点击即可跳转定位,让漫长等待变得可控且透明。
- 一键元数据洞察:利用“元数据提取器”节点,直接读取图片内嵌的完整工作流和 Prompt,甚至支持 Photoshop 等非标准元数据,瞬间复现他人作品。
- 高效差异比对:内置的图像与 JSON 对比功能,帮助开发者快速识别参数微调带来的具体变化,大幅缩短调试迭代周期。
ComfyUI-Crystools 将原本黑盒般的运行过程转化为可视、可控、可分析的透明工作流,是提升复杂任务开发效率的必备利器。
运行环境要求
- 未说明
- GPU 监控功能仅支持 NVIDIA 显卡(需 CUDA),AMD 显卡不支持该特定功能
- 整体运行依赖 ComfyUI 环境,通常建议具备 CUDA 支持的 NVIDIA GPU
未说明

快速开始
comfyui-crystools

🪛 在使用 ComfyUI 时,您工具箱中的强大工具集 🪛
借助这套工具,您可以查看资源监控、进度条与已用时间、元数据,并比较两张图片或两个 JSON 文件;还可以将任意值输出到控制台或显示界面上,实现管道功能等更多操作!它提供了更优秀的节点来加载/保存图像、预览等,并能在不重新加载工作流的情况下查看“隐藏”的数据。

目录
概述
资源监控
🎉 终于可以在菜单中实时查看 ComfyUI 使用的资源(CPU、GPU、内存、显存、GPU 温度和存储空间)了!
水平布局:
垂直布局:
现在您可以识别工作流中的瓶颈,判断何时需要重启服务器、卸载模型甚至关闭某些标签页!
您还可以配置刷新频率以及要显示的资源:

注意事项:
进度条
您现在可以在菜单中看到工作流的进度条!

此外,它还会在工作流结束时显示已用时间,您还可以点击它来查看当前正在运行的节点。
注意事项:
- 如果不想显示进度条,可以在设置中将其关闭(“在菜单中显示进度条”)。
元数据
节点:元数据提取器
此节点用于从图像中提取元数据,并将其作为 JSON 数据源供其他节点使用。您可以查看所有信息,甚至包括来自其他来源的元数据(如 Photoshop,见示例)。
输入可以来自【带元数据的图像加载】节点或【图像预览】节点(未来还将支持更多输入来源)。

其他元数据示例(Photoshop)
包含 Photoshop 元数据
参数说明
- 输入:
- metadata_raw:来自图像或预览节点的原始元数据
- 输出:
- prompt:生成该图像时使用的提示词。
- workflow:生成该图像的工作流(包含所有节点、数值等详细信息)。
- file info:图像/元数据的文件信息(分辨率、大小等),以人类可读格式呈现。
- raw to JSON:完整的原始元数据被格式化为可读的 JSON。
- raw to property:完整的原始元数据被转换成“属性”格式。
- raw to csv:完整的原始元数据被转换成 CSV 格式。
节点:元数据比较器
这个节点非常实用,可用于比较两份元数据并找出差异(这正是我开发此扩展的主要原因!)
您可以比较三个输入:“Prompt”、“Workflow”和“Fileinfo”。
有三种可能的输出:values_changed、dictionary_item_added 和 dictionary_item_removed(按优先级排列)。

注意事项:
- 我们使用了 DeepDiff 库来实现这一功能。更多信息请参阅链接。
- 如果您想比较两个 JSON 文件,可以使用【JSON 比较器】节点。
参数说明
- 选项:
- what:选择要比较的内容,可选“Prompt”、“Workflow”或“Fileinfo”
- 输入:
- metadata_raw_old:用于开始比较的原始元数据
- metadata_raw_new:用于对比的原始元数据
- 输出:
- diff:这是您可以在节点显示界面上看到的结果,也可用于其他节点。
调试器
节点:显示元数据
通过此节点,您可以快速查看由整个提示词和工作流生成的 JSON 数据,从而无需打开 PNG 或 JSON 文件即可了解提示词中的所有值及其他信息。

参数说明
- 选项:
- Active:启用或禁用该节点
- Parsed:显示解析后的 JSON 或纯文本
- What:显示提示词或工作流(提示词是生成图像的参数,而工作流则是 ComfyUI 的完整流程)
节点:显示任意内容
您可以将任何文本或节点数据输出到控制台或显示界面上。只需将其连接到您想要检查的内容,即可立即查看。

参数说明
- 输入:
- any_value:要显示的任意值,可以是字符串、数字等
- 选项:
- Console:是否写入控制台
- Display:是否在此节点上显示
- Prefix:控制台前缀
节点:将任意内容转换为 JSON 并显示
此节点与上一个类似,但会将值格式化为 JSON(仅在显示界面上)。

参数说明
- 输入:
- any_value:要尝试转换为 JSON 的任意值
- 输出:
- string:显示界面上呈现的相同字符串
图像
节点:加载带元数据的图像
此节点与默认节点相同,但增加了三个功能:提示词、元数据,并支持“input”文件夹的子文件夹。

示例: image-load.json
参数
- 输入:
- image:从输入文件夹(及子文件夹)中读取图像(你可以将图像拖放到此处,甚至可以直接从剪贴板粘贴图像)
- 输出:
- 图像/遮罩:与默认节点相同
- 提示词:用于生成该图像的提示词(非工作流中的提示词)
- 元数据原始数据:图像的元数据原始内容(完整工作流),以字符串形式输出
注意: 子文件夹支持灵感来源于:comfyui-imagesubfolders
节点:保存带额外元数据的图像
此节点与默认节点相同,但增加了两个功能:是否将工作流一同保存到 PNG 文件中,以及可以添加任意元数据(以 JSON 格式)。
这会在图像中保存自定义数据,以便与其他用户共享,他们可以看到工作流和元数据(参见从元数据预览),甚至包括你的自定义数据。
这些数据可以是任何支持文本和 JSON 的信息类型。

示例: image-save.json
参数
- options:
- with_workflow:是否要将工作流一同保存到图像中(特别适合与他人分享工作流)
- 输入:
- image:要保存的图像(与默认节点相同)
- 输出:
- 元数据原始数据:图像的元数据原始内容(完整工作流),以字符串形式输出
注意: 数据会以特殊的“exif”格式(如同 ComfyUI 所做)保存在 PNG 文件中;你可以使用加载带元数据的图像来读取这些数据。
重要提示:
- 如果你想以特定名称保存你的工作流,并将自己的数据作为创作者信息一并保存,你需要使用 ComfyUI-Crystools-save 插件;不妨试试!
节点:从图像预览
此节点用于根据当前提示词及其他附加信息预览图像。

功能: 支持缓存(显示为“CACHED”)(目前还不是永久性的),因此即使断开节点连接,你仍然可以看到图像和相关数据,从而可以用来与其他图像进行对比!

如你所见,种子、步骤和 CFG 已被更改
参数
- 输入:
- image:任何类型的图像链接
- 输出:
- 元数据原始数据:图像及其完整工作流的元数据原始内容。
- 你可以用它来与其他图像比较(参见元数据比较器)
- 包括文件名、分辨率、日期时间及大小等文件信息,但这些信息均基于当前提示词,而非原始提示词!(请参阅重要提示)
重要提示:
- 如果你想读取图像的元数据,需要使用加载带元数据的图像,并使用其“元数据原始数据”输出,而不是图像链接。
- 进行预览时,必须先将其保存到临时文件夹中,显示的数据来自临时图像,并非原始图像或原始提示词!
节点:从元数据预览
此节点用于根据图像的元数据预览图像,并显示附加信息(围绕该图像的所有信息)。
它支持与从图像预览相同的功能(缓存、元数据原始数据等)。但重要的区别在于,你看到的是图像的真实数据(而非临时图像或当前提示词)。

示例: image-preview-metadata.json
节点:显示分辨率
此节点用于显示图像的分辨率。
可用于任何图像链接。

参数
- 输入:
- image:任何类型的图像链接
- 输出:
- 宽度:图像的宽度
- 高度:图像的高度
管道
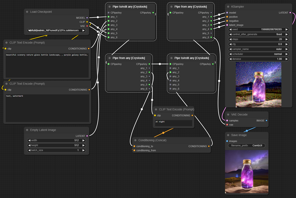
节点:管道至/编辑任意,管道自任意
这一组强大的节点用于更好地组织你的管道。
“管道至/编辑任意”节点用于将多个链接封装成一个单一的链接。它支持编辑功能,并可轻松将修改后的内容重新添加回同一管道编号中。
“管道自任意”节点则用于提取管道中的内容。
典型示例:

使用管道后:

示例: pipe-1.json
编辑管道:

示例: pipe-2.json
参数
- 输入:
- CPipeAny:这是可用于编辑的管道类型(参见示例)
- any_*:6 种可能的输入来源
- 输出:
- CPipeAny:你可以继续使用此输出来延续管道;也可以用它来分叉管道(参见示例)
重要提示:
- 请注意,它支持“any”,这意味着它不会验证输入节点与输出节点之间的对应关系(目前尚未实现)。创建链接时,建议有意识地按编号逐一连接。
- “递归错误” 必须注意的是,链接的流向必须保持一致方向,不能与其他使用此管道结果的流程混合。否则可能导致递归,进而阻塞服务器(需要重启!)
带有“递归错误:超过最大递归深度”的不良示例
如果你在控制台中看到类似情况,就需要检查你的管道。那是一个不良的管道示例,不能混用不同的流程。
工具类节点
一些在工作流中非常实用的节点。
节点:JSON 比较器
这个节点非常有用,可以用来比较两个 JSON 文件并查看它们之间的差异。

示例: utils-json-comparator.json
参数
- 输入:
- json_old:用于开始比较的第一个 JSON
- json_new:要比较的 JSON
- 输出:
- diff:包含差异的新 JSON
注释:
正如你所看到的,它与元数据比较器类似,但处理的是 JSON 数据。
另一个节点是为了简单地比较两张图像的元数据而设计的;而这个节点则更加通用。
主要区别在于,它可以比较任何 JSON 数据,而不仅仅是元数据。
节点:系统统计信息
此节点用于显示系统统计信息(RAM、VRAM 和磁盘空间)。
它应该以管道方式连接。

示例: utils-stats.json
参数
- 输入:
- latent:用于测量系统统计信息的潜变量
- 输出:
- latent:返回相同的潜变量以继续管道
注释: 原始版本来自 WAS,我只是将其显示在界面上。
基本类型节点
节点:基本布尔型、基本整数型、基本浮点型、基本字符串型、基本多行字符串型
一组用于在提示词中使用的原始值节点。

列表
一组包含任意值或字符串/文本列表的节点,可用于各种用途(即将推出使用这些节点的新功能!)。
重要提示: 你可以使用“显示任意”等其他节点来查看列表中的值。
节点:字符串列表
特点: 你可以将它们连接起来。

参数
- 输入:
- string_*:8 个可能的输入
- delimiter:用于在输出中连接各个值的分隔符
- 输出:
- concatenated:所有值连接成的一个字符串
- list_string:仅包含值的字符串列表
节点:任意值列表
你可以连接任何类型的值(它会尝试将其转换为字符串并显示),因此非常适合同时查看多个值。

示例: list-any.json
参数
- 输入:
- any_*:8 个可能的输入
- 输出:
- list_any:仅包含值的任意值列表
开关
一组用于在不同流程之间切换的节点。
所有开关都是布尔型的;只需更改开关的值即可在不同流程之间切换。
你有预定义的开关(字符串、潜变量、图像、条件),但也可以使用“任意开关”来处理任何值/类型。

示例: switch.json
关于
作者注:
- 这是我用 Python 编写的第一个项目 ¯\(ツ)/¯(欢迎提交 PR!)
- 我是一名软件工程师,但主要从事其他语言(Web 技术)的工作。
- 我的 Instagram 是:https://www.instagram.com/crystian.ia 我会在上面发布我的作品,所以请关注我以获取最新消息! :)
- 我不是英语母语者,所以如果我的英语不好,请见谅 :P
待办事项
- 多个单元测试
- 为预览/元数据图像添加永久缓存(以便在刷新页面或重启服务器时仍能保留)
更改记录
Crystools
1.27.0 (2025年8月17日)
- 恢复名称的大写形式,因为注册表无法更改 ¯_(ツ)_/¯
- 移除了 zluda 检查,现在已不再需要
1.25.3 (2025年7月27日)
- 将名称改为小写
1.25.1 (2025年6月2日)
- 修复了设置菜单中开关的问题
- 新增了“任意开关”节点
- 加载带元数据的图像功能进行了过滤(排除隐藏文件夹和典型的元数据文件)
- 其他修复
1.24.0 (2025年6月2日)
- 合并了社区提交的 PR
- 改进了 VRAM 的使用和读取
- 添加了硬盘错误处理
- 懒加载开关
1.23.0 (2025年6月2日)
- @johnnynunez 添加了对 Jetson 的支持
- 进行了一些 UI 修复
1.20.0 (2024年10月21日)
- JSON 文件读取和提取工具的 BETA 版本,允许你读取自己的 JSON 文件并将其中的值提取出来用于工作流
1.19.0 (2024年10月6日)
- 横向 UI!新版本已经准备就绪!🎉
1.18.0 (2024年9月21日)
- 横向 UI!🎉
- 设置菜单中可配置显示器大小
1.17.0 (2024年9月21日)
- 重新组织了设置菜单
- 准备横向 UI
- 更新自 ComfyUI(TypeScript 和新功能)
1.16.0 (2024年7月31日)
- 回滚了 AMD 支持,因为管理器不支持其他仓库参数(https://test.pypi.org/simple by pyrsmi)
1.15.0 (2024年7月21日)
- AMD 分支合并到主分支,应该适用于Linux平台上的 AMD 用户
1.14.0 (2024年7月15日)
- 曾尝试使用 AMD 信息,但导致 Windows 上的安装失败,因此我将其移除 ¯_(ツ)_/¯
- 添加了 AMD 分支,如果你使用 AMD 和 Linux,可以尝试一下(我自己没有测试过)
1.13.0 (2024年7月1日)
- 与 ComfyUI 的新生态系统集成
- 在加载带元数据的图像节点中添加了 Webp 支持
1.12.0 (2024年3月27日)
- 添加了 GPU 温度监测
1.10.0 (2024年1月17日)
- 添加了多 GPU 支持
1.9.2 (2024年1月15日)
- 对 hardwareInfo 和 monitor.ts 进行了大规模重构,将 GPU 相关代码分离到另一个文件中,为多 GPU 支持做准备
1.8.0 (2024年1月14日) - 内部版本
- 设置菜单中增加了 HDD 监控选择项
1.7.0 (2024年1月11日) - 内部版本
- 添加了 TypeScript!
1.6.0 (2024年1月11日)
- 修复了线程死锁问题 #7
1.5.0 (2024年1月10日)
- 改进了资源监控以及线程处理方式
- 进行了一些修复
1.3.0 (2024年1月8日)
- 总体上添加了资源监控(CPU、GPU、RAM、VRAM 和磁盘空间)
- 添加了此图标来标识这套工具:🪛
1.2.0 (2024年1月5日)
- 添加了进度条
1.1.0 (2023年12月29日)
- 新增了节点:“保存带有额外元数据的图像”
- 增加了对 Jpeg 元数据的读取支持(但不能保存)
1.0.0 (2023年12月26日)
- 首次发布
Crystools-save - 已弃用(2025年6月1日)
1.1.0 (2024年1月7日)
- 标签根据 Crystools 的新版本进行了更新(该项目)
1.0.0 (2023年12月29日)
- 创建了另一个扩展,用于在工作流中保存作者信息:ComfyUI-Crystools-save
安装
从 GitHub 安装
- 安装 ComfyUi。
- 将此仓库克隆到
custom_nodes目录下:cd ComfyUI/custom_nodes git clone https://github.com/crystian/comfyui-crystools.git cd comfyui-crystools pip install -r requirements.txt - 启动 ComfyUI。
针对 AMD 用户
如果你使用的是 Linux 系统的 AMD 显卡,可以尝试 AMD 分支:
注意: 不要通过管理器安装,需要手动安装:
cd ComfyUI/custom_nodes
git clone -b AMD https://github.com/crystian/comfyui-crystools.git
cd comfyui-crystools
pip install -r requirements.txt
通过管理器安装
在 管理器 中搜索 crystools 并安装。
在 Google Colab 上使用
你可以在 Google Colab 上使用,但需要手动安装:
- 运行第一个单元格以安装 ComfyUI 并启动服务器
- 完成后,使用链接打开一个新的标签页,你会看到类似如下的行:
这是访问 ComfyUI 的 URL:https://identifying-complications-fw-some.trycloudflare.com
使用方法
你可以像使用其他节点一样使用它,只需在 crystools 类别中选择菜单,或双击画布(推荐使用“oo”进行快速筛选)。所有节点都已加上 [Crystools] 标记。

如果出于某种原因你需要查看日志,可以定义环境变量 CRYSTOOLS_LOGLEVEL,并设置相应的值。
由 Crystian 用心制作。
版本历史
1.26.02025/07/271.15.02024/07/221.12.02024/03/271.10.02024/01/171.9.32024/01/161.9.02024/01/141.6.02024/01/111.5.02024/01/101.3.02024/01/081.2.02024/01/051.1.02023/12/291.0.02023/12/29相似工具推荐
openclaw
OpenClaw 是一款专为个人打造的本地化 AI 助手,旨在让你在自己的设备上拥有完全可控的智能伙伴。它打破了传统 AI 助手局限于特定网页或应用的束缚,能够直接接入你日常使用的各类通讯渠道,包括微信、WhatsApp、Telegram、Discord、iMessage 等数十种平台。无论你在哪个聊天软件中发送消息,OpenClaw 都能即时响应,甚至支持在 macOS、iOS 和 Android 设备上进行语音交互,并提供实时的画布渲染功能供你操控。 这款工具主要解决了用户对数据隐私、响应速度以及“始终在线”体验的需求。通过将 AI 部署在本地,用户无需依赖云端服务即可享受快速、私密的智能辅助,真正实现了“你的数据,你做主”。其独特的技术亮点在于强大的网关架构,将控制平面与核心助手分离,确保跨平台通信的流畅性与扩展性。 OpenClaw 非常适合希望构建个性化工作流的技术爱好者、开发者,以及注重隐私保护且不愿被单一生态绑定的普通用户。只要具备基础的终端操作能力(支持 macOS、Linux 及 Windows WSL2),即可通过简单的命令行引导完成部署。如果你渴望拥有一个懂你
stable-diffusion-webui
stable-diffusion-webui 是一个基于 Gradio 构建的网页版操作界面,旨在让用户能够轻松地在本地运行和使用强大的 Stable Diffusion 图像生成模型。它解决了原始模型依赖命令行、操作门槛高且功能分散的痛点,将复杂的 AI 绘图流程整合进一个直观易用的图形化平台。 无论是希望快速上手的普通创作者、需要精细控制画面细节的设计师,还是想要深入探索模型潜力的开发者与研究人员,都能从中获益。其核心亮点在于极高的功能丰富度:不仅支持文生图、图生图、局部重绘(Inpainting)和外绘(Outpainting)等基础模式,还独创了注意力机制调整、提示词矩阵、负向提示词以及“高清修复”等高级功能。此外,它内置了 GFPGAN 和 CodeFormer 等人脸修复工具,支持多种神经网络放大算法,并允许用户通过插件系统无限扩展能力。即使是显存有限的设备,stable-diffusion-webui 也提供了相应的优化选项,让高质量的 AI 艺术创作变得触手可及。
ComfyUI
ComfyUI 是一款功能强大且高度模块化的视觉 AI 引擎,专为设计和执行复杂的 Stable Diffusion 图像生成流程而打造。它摒弃了传统的代码编写模式,采用直观的节点式流程图界面,让用户通过连接不同的功能模块即可构建个性化的生成管线。 这一设计巧妙解决了高级 AI 绘图工作流配置复杂、灵活性不足的痛点。用户无需具备编程背景,也能自由组合模型、调整参数并实时预览效果,轻松实现从基础文生图到多步骤高清修复等各类复杂任务。ComfyUI 拥有极佳的兼容性,不仅支持 Windows、macOS 和 Linux 全平台,还广泛适配 NVIDIA、AMD、Intel 及苹果 Silicon 等多种硬件架构,并率先支持 SDXL、Flux、SD3 等前沿模型。 无论是希望深入探索算法潜力的研究人员和开发者,还是追求极致创作自由度的设计师与资深 AI 绘画爱好者,ComfyUI 都能提供强大的支持。其独特的模块化架构允许社区不断扩展新功能,使其成为当前最灵活、生态最丰富的开源扩散模型工具之一,帮助用户将创意高效转化为现实。
gemini-cli
gemini-cli 是一款由谷歌推出的开源 AI 命令行工具,它将强大的 Gemini 大模型能力直接集成到用户的终端环境中。对于习惯在命令行工作的开发者而言,它提供了一条从输入提示词到获取模型响应的最短路径,无需切换窗口即可享受智能辅助。 这款工具主要解决了开发过程中频繁上下文切换的痛点,让用户能在熟悉的终端界面内直接完成代码理解、生成、调试以及自动化运维任务。无论是查询大型代码库、根据草图生成应用,还是执行复杂的 Git 操作,gemini-cli 都能通过自然语言指令高效处理。 它特别适合广大软件工程师、DevOps 人员及技术研究人员使用。其核心亮点包括支持高达 100 万 token 的超长上下文窗口,具备出色的逻辑推理能力;内置 Google 搜索、文件操作及 Shell 命令执行等实用工具;更独特的是,它支持 MCP(模型上下文协议),允许用户灵活扩展自定义集成,连接如图像生成等外部能力。此外,个人谷歌账号即可享受免费的额度支持,且项目基于 Apache 2.0 协议完全开源,是提升终端工作效率的理想助手。
markitdown
MarkItDown 是一款由微软 AutoGen 团队打造的轻量级 Python 工具,专为将各类文件高效转换为 Markdown 格式而设计。它支持 PDF、Word、Excel、PPT、图片(含 OCR)、音频(含语音转录)、HTML 乃至 YouTube 链接等多种格式的解析,能够精准提取文档中的标题、列表、表格和链接等关键结构信息。 在人工智能应用日益普及的今天,大语言模型(LLM)虽擅长处理文本,却难以直接读取复杂的二进制办公文档。MarkItDown 恰好解决了这一痛点,它将非结构化或半结构化的文件转化为模型“原生理解”且 Token 效率极高的 Markdown 格式,成为连接本地文件与 AI 分析 pipeline 的理想桥梁。此外,它还提供了 MCP(模型上下文协议)服务器,可无缝集成到 Claude Desktop 等 LLM 应用中。 这款工具特别适合开发者、数据科学家及 AI 研究人员使用,尤其是那些需要构建文档检索增强生成(RAG)系统、进行批量文本分析或希望让 AI 助手直接“阅读”本地文件的用户。虽然生成的内容也具备一定可读性,但其核心优势在于为机器
LLMs-from-scratch
LLMs-from-scratch 是一个基于 PyTorch 的开源教育项目,旨在引导用户从零开始一步步构建一个类似 ChatGPT 的大型语言模型(LLM)。它不仅是同名技术著作的官方代码库,更提供了一套完整的实践方案,涵盖模型开发、预训练及微调的全过程。 该项目主要解决了大模型领域“黑盒化”的学习痛点。许多开发者虽能调用现成模型,却难以深入理解其内部架构与训练机制。通过亲手编写每一行核心代码,用户能够透彻掌握 Transformer 架构、注意力机制等关键原理,从而真正理解大模型是如何“思考”的。此外,项目还包含了加载大型预训练权重进行微调的代码,帮助用户将理论知识延伸至实际应用。 LLMs-from-scratch 特别适合希望深入底层原理的 AI 开发者、研究人员以及计算机专业的学生。对于不满足于仅使用 API,而是渴望探究模型构建细节的技术人员而言,这是极佳的学习资源。其独特的技术亮点在于“循序渐进”的教学设计:将复杂的系统工程拆解为清晰的步骤,配合详细的图表与示例,让构建一个虽小但功能完备的大模型变得触手可及。无论你是想夯实理论基础,还是为未来研发更大规模的模型做准备


