AutorizePro
AutorizePro 是一款专为网络安全测试人员设计的 Burp Suite 插件,专注于高效检测越权漏洞。在传统黑盒测试中,人工验证权限逻辑耗时巨大,而现有自动化工具往往因误报率过高(可达 95%)而难以落地。AutorizePro 通过引入可选的 AI 辅助分析模块,智能研判接口响应,将误报率显著降低至 5% 左右,极大释放了安全研究人员在繁琐筛选上的精力,让漏洞挖掘效率提升十倍。
该工具特别适合渗透测试工程师、白帽黑客及企业安全团队使用。其核心亮点在于灵活的 AI 集成能力:不仅支持接入主流云厂商的大模型 API,还完美兼容本地部署方案(如 Ollama),确保敏感数据不出内网,满足企业对数据保密性的严苛要求。此外,AutorizePro 内置了智能过滤机制,能自动排除静态资源与无效请求,并提供详细的判定日志与多格式报告导出功能。无论是面对复杂的业务接口,还是需要进行大规模的自动化扫描,AutorizePro 都能以“常规检测 +AI 复核”的双重模式,帮助用户更精准、更快速地发现潜在的安全风险。
使用场景
某安全团队在对一家大型电商平台进行黑盒渗透测试时,面临数百个涉及用户订单、地址管理的复杂 API 接口,急需高效验证越权漏洞。
没有 AutorizePro 时
- 人工验证耗时巨大:测试人员需手动替换 Cookie 逐个重放请求,面对成百上千个接口,仅初步筛选就耗费数天时间。
- 误报率极高干扰判断:传统自动化脚本无法理解业务逻辑,将大量正常的“无权限提示”或“空数据返回”误判为漏洞,误报率高达 95%。
- 复杂逻辑难以覆盖:对于返回 JSON 结构多变或依赖特定参数组合的接口,规则引擎往往失效,导致深层越权问题被遗漏。
- 报告整理繁琐:发现疑似点后,需人工截图、记录请求响应差异并编写报告,极易出错且效率低下。
使用 AutorizePro 后
- AI 辅助秒级初筛:启用内置 AI 分析模块后,AutorizePro 自动理解响应语义,将误报率从 95% 降至 5%,测试人员只需复核极少数真实风险。
- 智能识别复杂场景:针对电商特有的订单详情、地址编辑等接口,AI 能精准区分“数据为空”与“越权访问”,大幅提升检出准确率。
- 可视化对比分析:点击即可同屏查看原始请求、越权请求及未授权请求的响应差异,结合 AI 判定的详细理由,验证过程一目了然。
- 一键生成审计报告:测试结束后直接导出 HTML 或 CSV 格式报告,包含完整的漏洞证据链,大幅缩短交付周期。
AutorizePro 通过 AI 深度赋能,将原本需要数天的人工越权排查工作压缩至几小时,让安全专家从繁琐的误报清洗中解放出来,专注于高价值漏洞挖掘。
运行环境要求
- Windows
- macOS
- Linux
未说明
未说明

快速开始

🧿 AutorizePro(内置AI分析模块 ❤️🔥):
工具一句话介绍:AutorizePro是一款创新性的内置AI分析模块的专注于越权检测的Burp插件(已有多个白帽反馈用工具嘎嘎挖到src洞,欢迎Star🌟跟踪项目,仓库迁移痛失之前600+star🌟)
🟣️ 未启用AI时为常规检测逻辑,AI为可选项。面对复杂多变的接口响应,启用AI可以大幅提升效率与准确率。时间宝贵,让AI替你十倍速挖洞!
工具背景
- 越权漏洞是黑盒测试与SRC挖掘中必测项,但手工逐个验证耗时巨大。
- 传统越权检测工具难以自动化覆盖多样化接口逻辑,误报率高,实用性弱。
工具亮点
- 内置AI分析模块(可选项),将工具原始误报率从95%降低至5%,从大量误报分析中解脱出来
- 保密性:支持配置为公司内部部署模型进行分析
- 🌟 支持自定义API:可配置任意OpenAI兼容的API端点,支持本地部署模型(如Ollama)或其他厂商模型
- 工具默认排除静态资源、HTML页面、错误状态码等非接口资源,无需人工配置
- 支持导出越权测试报告,支持HTML、CSV格式
- 工具日志可查看每个接口AI判定的原因,方便反馈调优
🔧 安装AutorizePro
1️⃣ 下载Burp Suite和Jython
1. 下载Burp Suite:https://portswigger.net/burp/releases
2. 下载Jython standalone JAR文件:https://www.jython.org/download.html
2️⃣ 配置Burp Suite的Python环境
1. 打开Burp Suite
2. 导航到Extender -> Options
3. 在Python Environment部分,点击Select File
4. 选择你刚刚下载的Jython standalone JAR文件(本项目测试环境为:Jython 2.7.3,Burp Suite 2024.11(自带的Java版本为Java 22))
3️⃣ 安装AutorizePro插件
1. 下载代码仓库最新版本的发布ZIP包到本地,解压
2. 打开Burp Suite,导航到Extender -> Extensions -> Add
3. 在Extension Type选择框中,选择Python
4. 在Extension file选择框中,选择代码仓库中AutorizePro.py文件路径(注意路径不能有中文,否则安装失败)
AutorizePro插件安装完成界面 🎉
💡 你可通过拉动中间的侧边栏任意调整展示页和配置页的显示比例;配置界面可通过上下拉动分界线任意调整配置页面比例;

🔫 使用AutorizePro插件
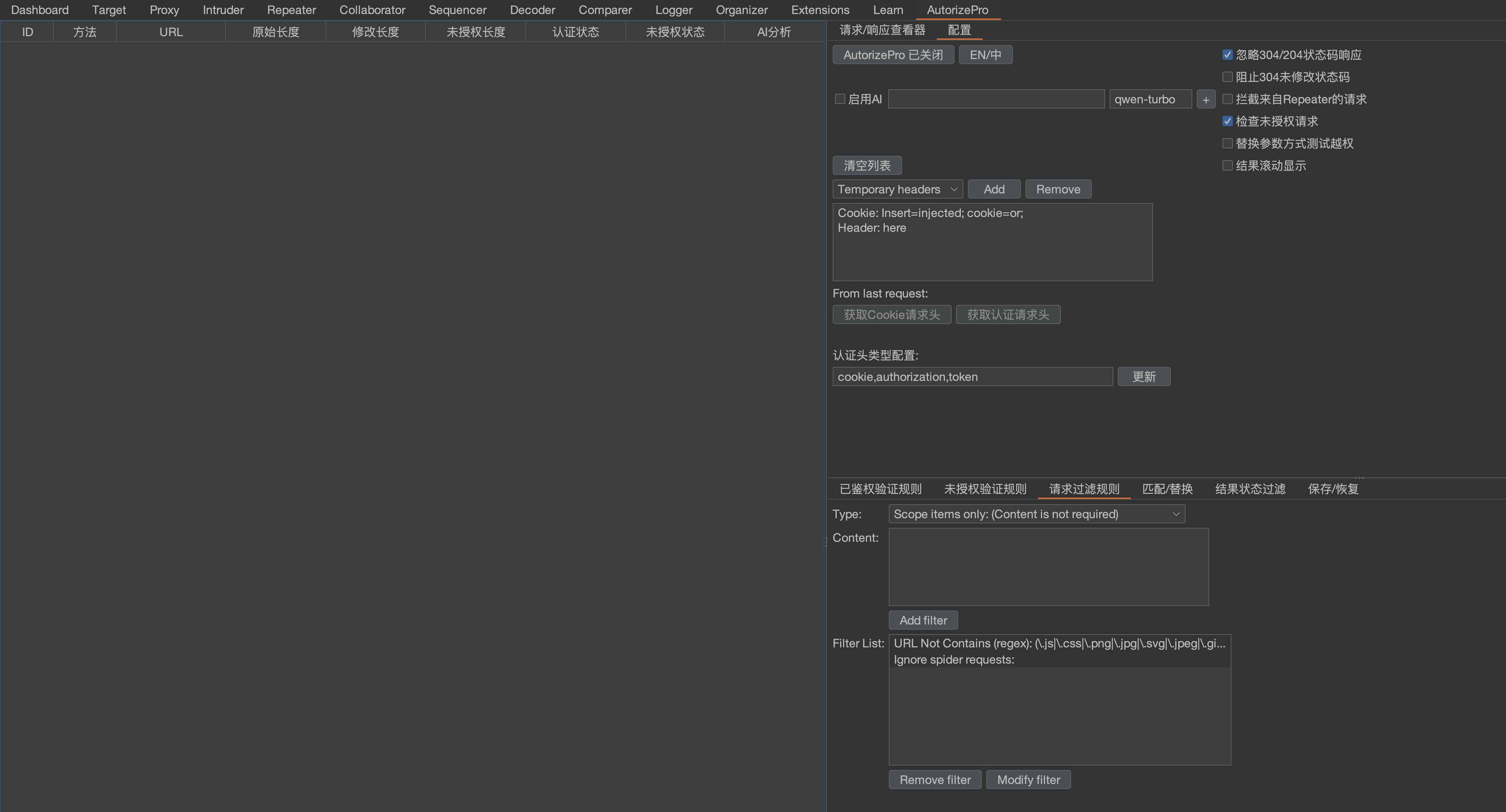
1. 打开配置选项卡:点击AutorizePro -> Configuration。
2. 将第二个账户认证头复制到标有“Insert injected header here”的文本框中。注意:如果请求中已经包含了该头部,插件会替换现有的头部,否则会添加新头部。
3. 如果不需要进行未授权的测试(即不带任何Cookie的请求),可以取消勾选Check unauthenticated(默认开启未授权检测)。
4. 配置AI分析:
- **使用默认API**:选择模型,填写对应API Key,勾选“启用AI”复选框
- **使用自定义API**:在URL输入框填写自定义API地址(如`http://localhost:11434/v1/chat/completions`),填写API Key(如不需要可留空),输入模型名称,勾选“启用AI”复选框
- AI分析结果将展示在左侧AI.Analyzer列
5. 点击AutorizePro is off按钮启用插件,即可开始测试。
6. 在AutorizePro插件的左侧结果展示界面中,你将看到请求的URL和对应的权限检查状态。
7. 点击左侧展示页面的某个URL,点击右侧Request/Response Viewers Tab页,即可查看选中项的原始&&越权&&未授权测试的请求/响应,可人工查验。
🌠 使用效果示例
🌟 大幅降低误报:从下图中可以看出,启用AI分析后,你只需要去分析一个请求是否真正越权,人工投入的分析精力节约95%以上。
⬇️ 替换Cookie方式测试越权

⬇️ 替换参数方式测试越权

查看选中条目的具体请求信息,可同时展示越权请求、原始请求、未授权请求,方便对比差异

❓检测状态说明
Bypassed!(红色):判定越权
Enforced!(绿色):判定不存在越权
Is enforced???:无法判断,可以在enforcement detector/已鉴权规则中配置越权特征协助判断
🚰 过滤器配置:在Interception Filters/请求过滤规则中配置拦截规则
- 拦截过滤器位可以配置插件需要拦截哪些域名或拦截符合指定特征的请求。
- 支持黑名单、白名单、正则表达式或Burp的范围内的项目来确定拦截的范围,以避免不必要的域名被AutorizePro拦截,避免对无关请求的拦截分散分析精力。
- ⚠️ 安全提示:因为工具涉及Cookie替换重放,强烈建议在Interception Filters指定目标的站点,以免Cookie泄漏至其他站点
- 🌟 工具默认忽略静态资源、HTML、错误响应等类型请求的分析,无需用户配置。
💰 AI分析功能需要花多少钱?(需勾选复选框之后才会启用AI分析)
- 启用AI分析之后仅自动检测(状态码相等&&响应为JSON格式&&响应长度在50-6000的数据包),减少不必要的AI分析带来的经费消耗。
- ⚠️ 注意:当启用AI分析功能时,您应该尽量在Interception Filters中配置拦截的域名/规则,以免检测非目标站点带来的经费消耗。
- 🌟 支持多家厂商模型接入,要使用其他模型,请自行开通对应的服务以及申请API KEY,使用时填写API KEY + 选择对应厂商的模型即可。
- eg:阿里云
- AI分析功能需要先开通模型调用服务,在阿里云百炼首页顶部提示进行开通:

- 阿里云通义千问API计费说明,新开通的都有100万tokens的免费额度(个人测试消耗示例:在插件开发调试期间全天较高频率测试且没有限制域名,全天消耗总费用0.38元)
- AI分析功能需要先开通模型调用服务,在阿里云百炼首页顶部提示进行开通:
🌐 自定义API配置(支持本地模型和其他厂商)
AutorizePro支持配置自定义API端点,允许您使用本地部署的模型(如Ollama)或其他厂商的模型服务。
使用场景
- 本地部署模型:使用Ollama、LocalAI等本地大模型服务,无需API Key,数据不出本地
- 企业私有模型:使用公司内部部署的模型服务,保障数据安全
- 其他云服务商:使用其他支持OpenAI兼容格式的模型服务
配置步骤
- 填写API URL:在配置页面的“URL:”输入框中填写您的API端点地址
- 示例(Ollama):
http://localhost:11434/v1/chat/completions - 示例(自定义服务):
https://api.your-company.com/v1/chat/completions
- 示例(Ollama):
- 填写API Key(可选):
- 如果您的API需要认证,在“KEY:”输入框填写API Key
- 如果使用本地模型(如Ollama),可留空
- 填写模型名称:在模型输入框中填写您要使用的模型名称(使用自定义API时,可填写任意模型名称)
- 启用AI:勾选“启用AI”复选框
API格式要求
自定义API必须兼容OpenAI的/v1/chat/completions格式:
请求格式:
{
"model": "your-model-name",
"messages": [
{"role": "system", "content": "..."},
{"role": "user", "content": "..."}
]
}
响应格式:
{
"choices": [{
"message": {
"content": "{\"res\":\"true\",\"reason\":\"...\"}"
}
}]
}
使用示例
示例1:使用Ollama本地模型
URL:http://localhost:11434/v1/chat/completions
KEY:(留空)
模型:llama3
示例2:使用企业私有模型
URL:https://api.company.com/v1/chat/completions
KEY:sk-xxxxxxxxxxxxx
模型:company-model-v2
示例3:使用其他云服务商
URL:https://api.provider.com/v1/chat/completions
KEY:your-api-key-here
模型:provider-model-name
注意事项
- ⚠️ 确保您的API端点支持OpenAI兼容格式
- ⚠️ 如果API需要认证,请确保API Key正确
- ⚠️ 使用自定义API时,模型名称可以是任意字符串,会原样传递给API
- 🌟 使用本地模型时,数据不会离开您的环境,适合敏感数据场景
⛪ Discussion
🤗 鸣谢
本产品基于Autorize插件开发,感谢Barak Tawily。
📑 Licenses
在原有协议基础之上追加以下免责声明。若与原有协议冲突均以免责声明为准。
在使用本工具进行检测时,您应确保该行为符合当地的法律法规,并且已经取得了足够的授权。禁止用于未经授权的渗透测试,禁止二次开发后进行未经授权的渗透测试。
如您在使用本工具的过程中存在任何非法行为,您需自行承担相应后果,开发者将不承担任何法律及连带责任。
在使用本工具前,请您务必审慎阅读、充分理解各条款内容,限制、免责条款或者其他涉及您重大权益的条款可能会以加粗、加下划线等形式提示您重点注意。除非您已充分阅读、完全理解并接受本协议所有条款,否则,请您不要使用本工具。您的使用行为或者您以其他任何明示或者默示方式表示接受本协议的,即视为您已阅读并同意本协议的约束。
版本历史
V1.52025/06/15v1.42024/12/08v1.32024/12/02v1.22024/11/18v1.12024/11/03v1.02024/10/22常见问题
相似工具推荐
openclaw
OpenClaw 是一款专为个人打造的本地化 AI 助手,旨在让你在自己的设备上拥有完全可控的智能伙伴。它打破了传统 AI 助手局限于特定网页或应用的束缚,能够直接接入你日常使用的各类通讯渠道,包括微信、WhatsApp、Telegram、Discord、iMessage 等数十种平台。无论你在哪个聊天软件中发送消息,OpenClaw 都能即时响应,甚至支持在 macOS、iOS 和 Android 设备上进行语音交互,并提供实时的画布渲染功能供你操控。 这款工具主要解决了用户对数据隐私、响应速度以及“始终在线”体验的需求。通过将 AI 部署在本地,用户无需依赖云端服务即可享受快速、私密的智能辅助,真正实现了“你的数据,你做主”。其独特的技术亮点在于强大的网关架构,将控制平面与核心助手分离,确保跨平台通信的流畅性与扩展性。 OpenClaw 非常适合希望构建个性化工作流的技术爱好者、开发者,以及注重隐私保护且不愿被单一生态绑定的普通用户。只要具备基础的终端操作能力(支持 macOS、Linux 及 Windows WSL2),即可通过简单的命令行引导完成部署。如果你渴望拥有一个懂你
stable-diffusion-webui
stable-diffusion-webui 是一个基于 Gradio 构建的网页版操作界面,旨在让用户能够轻松地在本地运行和使用强大的 Stable Diffusion 图像生成模型。它解决了原始模型依赖命令行、操作门槛高且功能分散的痛点,将复杂的 AI 绘图流程整合进一个直观易用的图形化平台。 无论是希望快速上手的普通创作者、需要精细控制画面细节的设计师,还是想要深入探索模型潜力的开发者与研究人员,都能从中获益。其核心亮点在于极高的功能丰富度:不仅支持文生图、图生图、局部重绘(Inpainting)和外绘(Outpainting)等基础模式,还独创了注意力机制调整、提示词矩阵、负向提示词以及“高清修复”等高级功能。此外,它内置了 GFPGAN 和 CodeFormer 等人脸修复工具,支持多种神经网络放大算法,并允许用户通过插件系统无限扩展能力。即使是显存有限的设备,stable-diffusion-webui 也提供了相应的优化选项,让高质量的 AI 艺术创作变得触手可及。
everything-claude-code
everything-claude-code 是一套专为 AI 编程助手(如 Claude Code、Codex、Cursor 等)打造的高性能优化系统。它不仅仅是一组配置文件,而是一个经过长期实战打磨的完整框架,旨在解决 AI 代理在实际开发中面临的效率低下、记忆丢失、安全隐患及缺乏持续学习能力等核心痛点。 通过引入技能模块化、直觉增强、记忆持久化机制以及内置的安全扫描功能,everything-claude-code 能显著提升 AI 在复杂任务中的表现,帮助开发者构建更稳定、更智能的生产级 AI 代理。其独特的“研究优先”开发理念和针对 Token 消耗的优化策略,使得模型响应更快、成本更低,同时有效防御潜在的攻击向量。 这套工具特别适合软件开发者、AI 研究人员以及希望深度定制 AI 工作流的技术团队使用。无论您是在构建大型代码库,还是需要 AI 协助进行安全审计与自动化测试,everything-claude-code 都能提供强大的底层支持。作为一个曾荣获 Anthropic 黑客大奖的开源项目,它融合了多语言支持与丰富的实战钩子(hooks),让 AI 真正成长为懂上
ComfyUI
ComfyUI 是一款功能强大且高度模块化的视觉 AI 引擎,专为设计和执行复杂的 Stable Diffusion 图像生成流程而打造。它摒弃了传统的代码编写模式,采用直观的节点式流程图界面,让用户通过连接不同的功能模块即可构建个性化的生成管线。 这一设计巧妙解决了高级 AI 绘图工作流配置复杂、灵活性不足的痛点。用户无需具备编程背景,也能自由组合模型、调整参数并实时预览效果,轻松实现从基础文生图到多步骤高清修复等各类复杂任务。ComfyUI 拥有极佳的兼容性,不仅支持 Windows、macOS 和 Linux 全平台,还广泛适配 NVIDIA、AMD、Intel 及苹果 Silicon 等多种硬件架构,并率先支持 SDXL、Flux、SD3 等前沿模型。 无论是希望深入探索算法潜力的研究人员和开发者,还是追求极致创作自由度的设计师与资深 AI 绘画爱好者,ComfyUI 都能提供强大的支持。其独特的模块化架构允许社区不断扩展新功能,使其成为当前最灵活、生态最丰富的开源扩散模型工具之一,帮助用户将创意高效转化为现实。
markitdown
MarkItDown 是一款由微软 AutoGen 团队打造的轻量级 Python 工具,专为将各类文件高效转换为 Markdown 格式而设计。它支持 PDF、Word、Excel、PPT、图片(含 OCR)、音频(含语音转录)、HTML 乃至 YouTube 链接等多种格式的解析,能够精准提取文档中的标题、列表、表格和链接等关键结构信息。 在人工智能应用日益普及的今天,大语言模型(LLM)虽擅长处理文本,却难以直接读取复杂的二进制办公文档。MarkItDown 恰好解决了这一痛点,它将非结构化或半结构化的文件转化为模型“原生理解”且 Token 效率极高的 Markdown 格式,成为连接本地文件与 AI 分析 pipeline 的理想桥梁。此外,它还提供了 MCP(模型上下文协议)服务器,可无缝集成到 Claude Desktop 等 LLM 应用中。 这款工具特别适合开发者、数据科学家及 AI 研究人员使用,尤其是那些需要构建文档检索增强生成(RAG)系统、进行批量文本分析或希望让 AI 助手直接“阅读”本地文件的用户。虽然生成的内容也具备一定可读性,但其核心优势在于为机器
LLMs-from-scratch
LLMs-from-scratch 是一个基于 PyTorch 的开源教育项目,旨在引导用户从零开始一步步构建一个类似 ChatGPT 的大型语言模型(LLM)。它不仅是同名技术著作的官方代码库,更提供了一套完整的实践方案,涵盖模型开发、预训练及微调的全过程。 该项目主要解决了大模型领域“黑盒化”的学习痛点。许多开发者虽能调用现成模型,却难以深入理解其内部架构与训练机制。通过亲手编写每一行核心代码,用户能够透彻掌握 Transformer 架构、注意力机制等关键原理,从而真正理解大模型是如何“思考”的。此外,项目还包含了加载大型预训练权重进行微调的代码,帮助用户将理论知识延伸至实际应用。 LLMs-from-scratch 特别适合希望深入底层原理的 AI 开发者、研究人员以及计算机专业的学生。对于不满足于仅使用 API,而是渴望探究模型构建细节的技术人员而言,这是极佳的学习资源。其独特的技术亮点在于“循序渐进”的教学设计:将复杂的系统工程拆解为清晰的步骤,配合详细的图表与示例,让构建一个虽小但功能完备的大模型变得触手可及。无论你是想夯实理论基础,还是为未来研发更大规模的模型做准备