ai-manus
ai-manus 是一个通用的 AI 智能体系统,旨在让用户在安全的沙箱环境中轻松运行各种工具和复杂操作。它解决了传统 AI 助手难以安全执行代码、操控浏览器或访问本地文件系统的痛点,通过隔离环境确保了任务执行的安全性与稳定性。
无论是开发者需要调试代码、研究人员希望自动抓取最新论文,还是普通用户想要体验自动化办公,ai-manus 都能提供强大支持。其核心亮点在于深度集成了名为"Claw"的 AI 助手,支持一键部署和基于 Docker 的用户级容器隔离,确保每位用户的任务都在独立空间中运行,互不干扰。系统内置了终端、浏览器、文件管理及网络搜索等多种工具,并支持实时查看与人工接管,让自动化过程透明可控。此外,它还具备多语言支持、完整的会话历史管理以及中断恢复功能。整体架构设计简洁,仅需大模型服务即可启动,无需依赖繁杂的外部组件,是构建私有化 AI 工作流的理想选择。
使用场景
某初创公司的数据分析师需要在隔离环境中快速抓取并分析竞品网站的最新定价策略,同时生成可视化报告。
没有 ai-manus 时
- 环境配置繁琐:每次任务需手动搭建 Python 环境、安装 Selenium 及浏览器驱动,耗时且容易因版本冲突导致失败。
- 安全风险高:直接在本机运行未经验证的爬虫脚本,可能误装恶意依赖或泄露本地敏感文件。
- 协作与复现困难:缺乏统一的会话管理,同事无法查看中间执行步骤,任务中断后难以恢复现场。
- 资源隔离缺失:多个并发任务共用本机资源,容易导致浏览器实例冲突或内存溢出。
使用 ai-manus 后
- 一键沙箱启动:ai-manus 自动为每个任务分配独立的 Docker 容器,预装 Chrome 和所需工具,秒级就绪。
- 天然安全隔离:所有代码和文件操作限制在沙箱内,即使脚本异常也不会影响宿主机安全。
- 全流程可追溯:通过集成的 Claw 助手,实时查看 Agent 的规划与执行日志,支持随时中断、接管或回溯历史会话。
- 并发稳定高效:基于容器的隔离机制确保多任务并行互不干扰,自动回收过期容器释放资源。
ai-manus 将原本数小时的环境准备与风险排查工作,转化为安全、可审计且即开即用的自动化代理流程。
运行环境要求
- Linux
未说明
未说明

快速开始
AI Manus × Claw
AI Manus 是一个通用的 AI 代理系统,支持在沙盒环境中运行各种工具和操作。现在新增了 Claw —— 一个深度集成的 OpenClaw AI 助手,为 Manus 生态系统带来了一键部署、用户隔离容器以及无缝聊天历史记录等功能。
快来体验 AI Manus × Claw 带来的专属代理吧!
👏 加入 QQ 群(1005477581)
❤️ 喜欢 AI Manus 吗?请给它点个赞 🌟 或者 赞助 来支持开发吧!
🚀 试用演示
演示
基本功能
https://github.com/user-attachments/assets/37060a09-c647-4bcb-920c-959f7fa73ebe
浏览器使用
- 任务:最新的 LLM 论文
https://github.com/user-attachments/assets/4e35bc4d-024a-4617-8def-a537a94bd285
代码使用
- 任务:编写一个复杂的 Python 示例
https://github.com/user-attachments/assets/765ea387-bb1c-4dc2-b03e-716698feef77
核心特性
- 部署:最小化部署仅需一个 LLM 服务,无需依赖其他外部服务。
- 工具:支持终端、浏览器、文件、网页搜索和消息工具,具备实时查看与接管能力,同时支持外部 MCP 工具集成。
- Claw:集成 OpenClaw AI 助手,提供一键部署、用户隔离容器、自动过期倒计时以及完整的聊天历史记录。
- 沙盒:每个任务都会分配一个独立的沙盒,在本地 Docker 环境中运行。
- 任务会话:会话历史通过 MongoDB/Redis 管理,支持后台任务。
- 对话:支持暂停与中断、文件上传与下载。
- 多语言:同时支持中文和英文。
- 身份验证:用户登录与身份验证。
开发路线图
- 工具:支持部署与暴露功能。
- 沙盒:支持移动端和 Windows 电脑访问。
- 部署:支持 K8s 和 Docker Swarm 多集群部署。
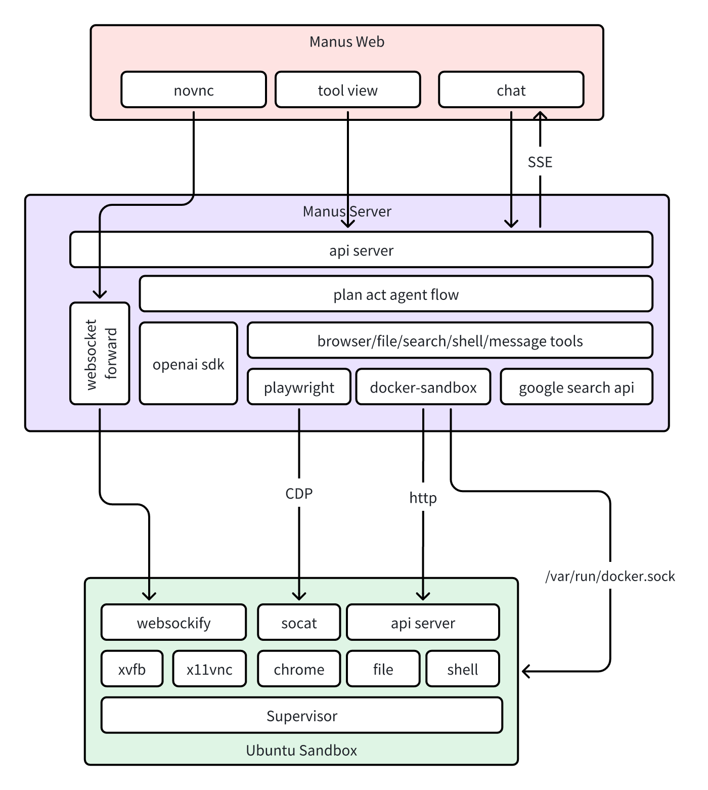
整体设计

当用户发起对话时:
- Web 向服务器发送创建 Agent 的请求,服务器通过
/var/run/docker.sock创建沙盒并返回会话 ID。 - 沙盒是一个 Ubuntu Docker 环境,启动 Chrome 浏览器以及用于文件/Shell 等工具的 API 服务。
- Web 将用户消息发送至会话 ID,当服务器接收到用户消息时,将其转发给 PlanAct Agent 进行处理。
- 在处理过程中,PlanAct Agent 会调用相关工具来完成任务。
- Agent 处理过程中产生的所有事件都会通过 SSE 发送回 Web。
当用户浏览工具时:
- 浏览器:
- 沙盒的无头浏览器通过 xvfb 和 x11vnc 启动 VNC 服务,并通过 websockify 将 VNC 转换为 websocket。
- Web 的 NoVNC 组件通过服务器的 Websocket 转发连接到沙盒,从而实现浏览器查看。
- 其他工具:其他工具的工作原理类似。
环境要求
该项目主要依赖 Docker 进行开发和部署,需要较新版本的 Docker:
- Docker 20.10+
- Docker Compose
模型能力要求:
- 支持 LangChain 聊天模型提供商(默认
openai) - 支持 FunctionCall
- 支持 Json 格式输出
推荐使用 Deepseek 和 GPT 模型。
部署指南
建议使用 Docker Compose 进行部署:
services:
frontend:
image: simpleyyt/manus-frontend
ports:
- "5173:80"
depends_on:
- backend
restart: unless-stopped
networks:
- manus-network
environment:
- BACKEND_URL=http://backend:8000
backend:
image: simpleyyt/manus-backend
depends_on:
- sandbox
- claw
restart: unless-stopped
volumes:
- /var/run/docker.sock:/var/run/docker.sock:ro
#- ./mcp.json:/etc/mcp.json # 挂载 MCP 服务器目录
networks:
- manus-network
environment:
# OpenAI API 基础 URL
- API_BASE=https://api.openai.com/v1
# OpenAI API 密钥,请替换为您自己的
- API_KEY=sk-xxxx
# LLM 模型名称
- MODEL_NAME=gpt-4o
# LLM 温度参数,控制随机性
#- TEMPERATURE=0.7
# LLM 响应的最大令牌数
#- MAX_TOKENS=2000
# 更多配置选项:https://docs.ai-manus.com/#/configuration
sandbox:
image: simpleyyt/manus-sandbox
command: /bin/sh -c "exit 0" # 防止沙盒启动,确保镜像已拉取
restart: "no"
networks:
- manus-network
claw:
image: simpleyyt/manus-claw
entrypoint: /bin/sh -c "exit 0" # 防止 Claw 启动,确保镜像已拉取
restart: "no"
networks:
- manus-network
mongodb:
image: mongo:7.0
volumes:
- mongodb_data:/data/db
restart: unless-stopped
#ports:
# - "27017:27017"
networks:
- manus-network
redis:
image: redis:7.0
restart: unless-stopped
networks:
- manus-network
volumes:
mongodb_data:
name: manus-mongodb-data
networks:
manus-network:
name: manus-network
driver: bridge
保存为 docker-compose.yml 文件,然后运行:
docker compose up -d
注意:如果看到
sandbox-1 exited with code 0,这是正常现象,因为它确保沙盒镜像已成功拉取到本地。
打开浏览器并访问 http://localhost:5173 即可使用 Manus。更多配置选项请参阅:https://docs.ai-manus.com/#/en/configuration
开发指南
项目结构
该项目由以下子项目组成:
frontend: Manus 前端backend: Manus 后端sandbox: Manus 沙盒claw: Manus Claw — OpenClaw 插件及容器镜像,用于将 OpenClaw Gateway 与 Manus 后端连接起来mockserver: 模拟 LLM 服务器(用于开发/测试)
环境搭建
- 克隆项目:
git clone https://github.com/simpleyyt/ai-manus.git
cd ai-manus
- 复制配置文件:
cp .env.example .env
- 修改配置文件。至少需要设置
API_KEY。完整选项列表请参阅 .env.example 或 配置文档:
API_KEY=sk-xxxx
API_BASE=https://api.openai.com/v1
MODEL_NAME=gpt-4o
开发与调试
- 以调试模式运行:
# 等同于 docker compose -f docker-compose-development.yaml up
./dev.sh up
所有服务将以热重载模式运行,代码更改会自动重新加载。暴露的端口如下:
- 5173:Web 前端端口
- 8000:服务器 API 服务端口
- 8080:沙箱 API 服务端口
- 5900:沙箱 VNC 端口
- 9222:沙箱 Chrome 浏览器 CDP 端口
注意:在调试模式下,全局只会启动一个沙箱
- 当依赖项发生变化(
backend/pyproject.toml或frontend/package.json)时,请清理并重新构建:
# 清理所有相关资源
./dev.sh down -v
# 重新构建镜像
./dev.sh build
# 以调试模式运行
./dev.sh up
镜像发布
export IMAGE_REGISTRY=your-registry-url
export IMAGE_TAG=latest
# 构建镜像
./run build
# 推送至对应的镜像仓库
./run push
⭐️ 星标历史
版本历史
v2.4.02026/04/01v2.3.82026/03/05v2.3.72025/11/05v2.3.62025/09/04v2.3.52025/08/31v2.3.42025/08/26v2.3.22025/08/24v2.3.12025/08/12v2.2.22025/07/04v2.2.12025/06/26v2.2.02025/06/25v2.1.02025/06/16v2.0.02025/06/02常见问题
相似工具推荐
openclaw
OpenClaw 是一款专为个人打造的本地化 AI 助手,旨在让你在自己的设备上拥有完全可控的智能伙伴。它打破了传统 AI 助手局限于特定网页或应用的束缚,能够直接接入你日常使用的各类通讯渠道,包括微信、WhatsApp、Telegram、Discord、iMessage 等数十种平台。无论你在哪个聊天软件中发送消息,OpenClaw 都能即时响应,甚至支持在 macOS、iOS 和 Android 设备上进行语音交互,并提供实时的画布渲染功能供你操控。 这款工具主要解决了用户对数据隐私、响应速度以及“始终在线”体验的需求。通过将 AI 部署在本地,用户无需依赖云端服务即可享受快速、私密的智能辅助,真正实现了“你的数据,你做主”。其独特的技术亮点在于强大的网关架构,将控制平面与核心助手分离,确保跨平台通信的流畅性与扩展性。 OpenClaw 非常适合希望构建个性化工作流的技术爱好者、开发者,以及注重隐私保护且不愿被单一生态绑定的普通用户。只要具备基础的终端操作能力(支持 macOS、Linux 及 Windows WSL2),即可通过简单的命令行引导完成部署。如果你渴望拥有一个懂你
stable-diffusion-webui
stable-diffusion-webui 是一个基于 Gradio 构建的网页版操作界面,旨在让用户能够轻松地在本地运行和使用强大的 Stable Diffusion 图像生成模型。它解决了原始模型依赖命令行、操作门槛高且功能分散的痛点,将复杂的 AI 绘图流程整合进一个直观易用的图形化平台。 无论是希望快速上手的普通创作者、需要精细控制画面细节的设计师,还是想要深入探索模型潜力的开发者与研究人员,都能从中获益。其核心亮点在于极高的功能丰富度:不仅支持文生图、图生图、局部重绘(Inpainting)和外绘(Outpainting)等基础模式,还独创了注意力机制调整、提示词矩阵、负向提示词以及“高清修复”等高级功能。此外,它内置了 GFPGAN 和 CodeFormer 等人脸修复工具,支持多种神经网络放大算法,并允许用户通过插件系统无限扩展能力。即使是显存有限的设备,stable-diffusion-webui 也提供了相应的优化选项,让高质量的 AI 艺术创作变得触手可及。
everything-claude-code
everything-claude-code 是一套专为 AI 编程助手(如 Claude Code、Codex、Cursor 等)打造的高性能优化系统。它不仅仅是一组配置文件,而是一个经过长期实战打磨的完整框架,旨在解决 AI 代理在实际开发中面临的效率低下、记忆丢失、安全隐患及缺乏持续学习能力等核心痛点。 通过引入技能模块化、直觉增强、记忆持久化机制以及内置的安全扫描功能,everything-claude-code 能显著提升 AI 在复杂任务中的表现,帮助开发者构建更稳定、更智能的生产级 AI 代理。其独特的“研究优先”开发理念和针对 Token 消耗的优化策略,使得模型响应更快、成本更低,同时有效防御潜在的攻击向量。 这套工具特别适合软件开发者、AI 研究人员以及希望深度定制 AI 工作流的技术团队使用。无论您是在构建大型代码库,还是需要 AI 协助进行安全审计与自动化测试,everything-claude-code 都能提供强大的底层支持。作为一个曾荣获 Anthropic 黑客大奖的开源项目,它融合了多语言支持与丰富的实战钩子(hooks),让 AI 真正成长为懂上
opencode
OpenCode 是一款开源的 AI 编程助手(Coding Agent),旨在像一位智能搭档一样融入您的开发流程。它不仅仅是一个代码补全插件,而是一个能够理解项目上下文、自主规划任务并执行复杂编码操作的智能体。无论是生成全新功能、重构现有代码,还是排查难以定位的 Bug,OpenCode 都能通过自然语言交互高效完成,显著减少开发者在重复性劳动和上下文切换上的时间消耗。 这款工具专为软件开发者、工程师及技术研究人员设计,特别适合希望利用大模型能力来提升编码效率、加速原型开发或处理遗留代码维护的专业人群。其核心亮点在于完全开源的架构,这意味着用户可以审查代码逻辑、自定义行为策略,甚至私有化部署以保障数据安全,彻底打破了传统闭源 AI 助手的“黑盒”限制。 在技术体验上,OpenCode 提供了灵活的终端界面(Terminal UI)和正在测试中的桌面应用程序,支持 macOS、Windows 及 Linux 全平台。它兼容多种包管理工具,安装便捷,并能无缝集成到现有的开发环境中。无论您是追求极致控制权的资深极客,还是渴望提升产出的独立开发者,OpenCode 都提供了一个透明、可信
ComfyUI
ComfyUI 是一款功能强大且高度模块化的视觉 AI 引擎,专为设计和执行复杂的 Stable Diffusion 图像生成流程而打造。它摒弃了传统的代码编写模式,采用直观的节点式流程图界面,让用户通过连接不同的功能模块即可构建个性化的生成管线。 这一设计巧妙解决了高级 AI 绘图工作流配置复杂、灵活性不足的痛点。用户无需具备编程背景,也能自由组合模型、调整参数并实时预览效果,轻松实现从基础文生图到多步骤高清修复等各类复杂任务。ComfyUI 拥有极佳的兼容性,不仅支持 Windows、macOS 和 Linux 全平台,还广泛适配 NVIDIA、AMD、Intel 及苹果 Silicon 等多种硬件架构,并率先支持 SDXL、Flux、SD3 等前沿模型。 无论是希望深入探索算法潜力的研究人员和开发者,还是追求极致创作自由度的设计师与资深 AI 绘画爱好者,ComfyUI 都能提供强大的支持。其独特的模块化架构允许社区不断扩展新功能,使其成为当前最灵活、生态最丰富的开源扩散模型工具之一,帮助用户将创意高效转化为现实。
gemini-cli
gemini-cli 是一款由谷歌推出的开源 AI 命令行工具,它将强大的 Gemini 大模型能力直接集成到用户的终端环境中。对于习惯在命令行工作的开发者而言,它提供了一条从输入提示词到获取模型响应的最短路径,无需切换窗口即可享受智能辅助。 这款工具主要解决了开发过程中频繁上下文切换的痛点,让用户能在熟悉的终端界面内直接完成代码理解、生成、调试以及自动化运维任务。无论是查询大型代码库、根据草图生成应用,还是执行复杂的 Git 操作,gemini-cli 都能通过自然语言指令高效处理。 它特别适合广大软件工程师、DevOps 人员及技术研究人员使用。其核心亮点包括支持高达 100 万 token 的超长上下文窗口,具备出色的逻辑推理能力;内置 Google 搜索、文件操作及 Shell 命令执行等实用工具;更独特的是,它支持 MCP(模型上下文协议),允许用户灵活扩展自定义集成,连接如图像生成等外部能力。此外,个人谷歌账号即可享受免费的额度支持,且项目基于 Apache 2.0 协议完全开源,是提升终端工作效率的理想助手。
