comfyui-browser
comfyui-browser 是专为 ComfyUI 打造的一站式资源管理与浏览器扩展。它旨在解决用户在创作过程中面临的痛点:生成的图片、视频及工作流文件散乱难找,优质工作流复用困难,以及多设备间同步协作不便等问题。
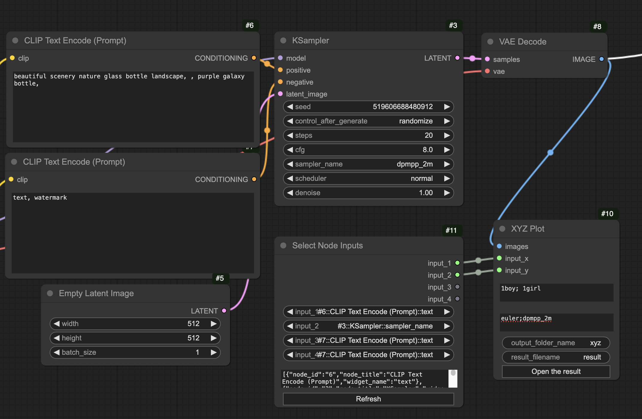
通过 comfyui-browser,用户可以直观地浏览和管理输出目录中的媒体文件,将常用的工作流一键保存至“收藏夹”,并支持通过 Git 实现云端同步与跨设备无缝切换。更独特的是,它内置了社区工作流订阅功能,让用户能轻松发现并加载他人分享的优秀方案,同时提供关键词搜索以提升检索效率。此外,插件还集成了"XYZ 图表”和“输入选择”等实用自定义节点,帮助用户便捷地进行参数批量测试与调试。
这款工具非常适合各类 ComfyUI 使用者:普通用户可用它整理作品库;设计师和研究人员能借此高效复用复杂工作流并开展自动化实验;开发者则可通过 Git 协作共建生态。只需按下"B"键即可随时唤出界面,comfyui-browser 让原本繁琐的资源管理工作变得井井有条,显著提升创作流畅度。
使用场景
一位专注于风格化角色生成的 AI 艺术家,需要在本地多设备间同步工作流,并快速测试不同提示词对出图效果的影响。
没有 comfyui-browser 时
- 资产查找困难:生成的海量图片和视频散落在输出文件夹中,缺乏可视化预览,难以快速定位满意的作品或对应的原始工作流。
- 工作流管理混乱:针对不同风格保存的
.json工作流文件命名随意,切换时需要手动拖拽加载,极易出错且效率低下。 - 多端协作断层:在家用台式机调试好的完美参数,无法便捷地同步到公司的笔记本上,只能依靠 U 盘或网盘手动传输文件。
- 批量测试繁琐:想要对比不同“提示词”或"CFG 值”的效果,必须手动反复修改节点参数并重新运行,过程枯燥且耗时。
使用 comfyui-browser 后
- 可视化资源库:直接在 ComfyUI 界面内浏览所有历史输出的图片、视频及关联工作流,支持关键词搜索,瞬间找回所需素材。
- 一键切换收藏:将常用工作流添加至"Saves"收藏夹,通过侧边栏即可在不同风格模板间无缝切换,彻底告别手动拖拽文件。
- Git 云端同步:利用内置的 Git 同步功能,将个人收藏的工作流推送到远程仓库,在任何设备上拉取即可复用,实现真正的随处创作。
- 自动化 XYZ 测试:调用内置的
xyz_plot节点,只需选定变量并填入数值,即可自动执行批量测试并生成对比图表,大幅缩短调优时间。
comfyui-browser 将分散的文件管理升级为可视化的工作流生态,让创作者从繁琐的运维中解放,专注于创意本身。
运行环境要求
- Linux
- macOS
- Windows
未说明 (作为 ComfyUI 插件,依赖宿主环境的 GPU 配置)
未说明

快速开始
ComfyUI 浏览器
这是一个用于 ComfyUI 的图像/视频/工作流浏览器和管理工具。您可以将您的工作流同步到远程 Git 仓库,并在任何地方使用它们。
欢迎通过提交 issue 来分享您的工作流源。让我们一起构建工作流库吧。
https://github.com/talesofai/comfyui-browser/assets/828837/803ce57a-1cf2-4e1c-be17-0efab401ef54
功能
- 浏览和管理输出文件夹中的图像、视频和工作流。
- 将您的工作流添加到“保存”中,以便更轻松地切换和管理。
- 通过 Git 将您的“保存”同步到任何地方。
- 订阅 Git 工作流源并更方便地加载它们。
- 通过关键词搜索您的工作流。
- 提供一些有用的自定义节点,如 xyz_plot 和 inputs_select。
自定义节点
选择输入
- 可以选择当前图中的任意输入。
XYZ 绘图
- 通过选择输入并填写数值来绘制简单的 XYZ 图。
预览
输出
保存
源
模型
侧边栏视图
安装
ComfyUI 管理器
安装 ComfyUI 管理器,在“安装自定义节点”中搜索 comfyui-browser 并安装。
配置
在您的 comfyui-browser 目录中,可以添加一个 config.json 文件来覆盖 comfyui-browser 使用的目录。例如:
{
"collections": "/var/lib/comfyui/comfyui-browser-collections",
"download_logs": "/var/lib/comfyui/comfyui-browser-download-logs",
"outputs": "/var/lib/comfyui/outputs",
"sources": "/var/lib/comfyui/comfyui-browser-sources"
}
默认配置值为:
{
"collections": "[comfyui-browser]/collections",
"download_logs": "[comfyui-browser]/download-logs",
"outputs": "[comfyui]/outputs",
"sources": "[comfyui-browser]/sources"
}
其中 [comfyui-browser] 是自动确定的 comfyui-browser 安装路径,而 [comfyui] 是自动确定的 comfyui 服务器路径。值得注意的是,outputs 目录默认为 comfyui 的 --output-directory 参数,或者 comfyui 希望使用的默认路径。
手动安装
将此仓库克隆到 custom_nodes 文件夹中,并重启 ComfyUI。
cd custom_nodes && git clone https://github.com/tzwm/comfyui-browser.git
注意事项
- 您的“保存”存储在
collections配置值中。请参阅 配置部分,了解其默认值以及如何将其设置为其他路径。 - 按下
B键可在 ComfyUI 中切换浏览器对话框。
开发
├── __init__.py (后端服务器)
├── web (由 ComfyUI 加载的前端代码)
├── build (在 Svelte 中构建)
└── index.js (与 ComfyUI 交互的前端)
├── svelte (作为 iframe 的模态窗口中的前端,用 Svelte 编写)
构建和运行
- 将
comfyui-browser复制或链接到ComfyUI/custom_nodes/ - 通过
cd ComfyUI && python main.py --enable-cors-header启动后端 - 通过
cd ComfyUI/custom_nodes/comfyui-browser/svelte && npm i && npm run dev启动前端 - 打开并调试
http://localhost:5173/?comfyUrl=http://localhost:8188- 它将使用
localhost:8188作为 ComfyUI 服务器 localhost:5173是一个 Vite 开发服务器
- 它将使用
- 将
注意事项
- 请尽量在 Windows 上测试,因为我目前只有 Linux/macOS 环境。
待办事项
- 将收藏同步到远程 Git 仓库
- 将外部 Git 仓库添加到本地收藏
- 按节点名称和模型名称搜索工作流
更改日志
查看 更改日志。
致谢
常见问题
相似工具推荐
stable-diffusion-webui
stable-diffusion-webui 是一个基于 Gradio 构建的网页版操作界面,旨在让用户能够轻松地在本地运行和使用强大的 Stable Diffusion 图像生成模型。它解决了原始模型依赖命令行、操作门槛高且功能分散的痛点,将复杂的 AI 绘图流程整合进一个直观易用的图形化平台。 无论是希望快速上手的普通创作者、需要精细控制画面细节的设计师,还是想要深入探索模型潜力的开发者与研究人员,都能从中获益。其核心亮点在于极高的功能丰富度:不仅支持文生图、图生图、局部重绘(Inpainting)和外绘(Outpainting)等基础模式,还独创了注意力机制调整、提示词矩阵、负向提示词以及“高清修复”等高级功能。此外,它内置了 GFPGAN 和 CodeFormer 等人脸修复工具,支持多种神经网络放大算法,并允许用户通过插件系统无限扩展能力。即使是显存有限的设备,stable-diffusion-webui 也提供了相应的优化选项,让高质量的 AI 艺术创作变得触手可及。
everything-claude-code
everything-claude-code 是一套专为 AI 编程助手(如 Claude Code、Codex、Cursor 等)打造的高性能优化系统。它不仅仅是一组配置文件,而是一个经过长期实战打磨的完整框架,旨在解决 AI 代理在实际开发中面临的效率低下、记忆丢失、安全隐患及缺乏持续学习能力等核心痛点。 通过引入技能模块化、直觉增强、记忆持久化机制以及内置的安全扫描功能,everything-claude-code 能显著提升 AI 在复杂任务中的表现,帮助开发者构建更稳定、更智能的生产级 AI 代理。其独特的“研究优先”开发理念和针对 Token 消耗的优化策略,使得模型响应更快、成本更低,同时有效防御潜在的攻击向量。 这套工具特别适合软件开发者、AI 研究人员以及希望深度定制 AI 工作流的技术团队使用。无论您是在构建大型代码库,还是需要 AI 协助进行安全审计与自动化测试,everything-claude-code 都能提供强大的底层支持。作为一个曾荣获 Anthropic 黑客大奖的开源项目,它融合了多语言支持与丰富的实战钩子(hooks),让 AI 真正成长为懂上
ComfyUI
ComfyUI 是一款功能强大且高度模块化的视觉 AI 引擎,专为设计和执行复杂的 Stable Diffusion 图像生成流程而打造。它摒弃了传统的代码编写模式,采用直观的节点式流程图界面,让用户通过连接不同的功能模块即可构建个性化的生成管线。 这一设计巧妙解决了高级 AI 绘图工作流配置复杂、灵活性不足的痛点。用户无需具备编程背景,也能自由组合模型、调整参数并实时预览效果,轻松实现从基础文生图到多步骤高清修复等各类复杂任务。ComfyUI 拥有极佳的兼容性,不仅支持 Windows、macOS 和 Linux 全平台,还广泛适配 NVIDIA、AMD、Intel 及苹果 Silicon 等多种硬件架构,并率先支持 SDXL、Flux、SD3 等前沿模型。 无论是希望深入探索算法潜力的研究人员和开发者,还是追求极致创作自由度的设计师与资深 AI 绘画爱好者,ComfyUI 都能提供强大的支持。其独特的模块化架构允许社区不断扩展新功能,使其成为当前最灵活、生态最丰富的开源扩散模型工具之一,帮助用户将创意高效转化为现实。
ML-For-Beginners
ML-For-Beginners 是由微软推出的一套系统化机器学习入门课程,旨在帮助零基础用户轻松掌握经典机器学习知识。这套课程将学习路径规划为 12 周,包含 26 节精炼课程和 52 道配套测验,内容涵盖从基础概念到实际应用的完整流程,有效解决了初学者面对庞大知识体系时无从下手、缺乏结构化指导的痛点。 无论是希望转型的开发者、需要补充算法背景的研究人员,还是对人工智能充满好奇的普通爱好者,都能从中受益。课程不仅提供了清晰的理论讲解,还强调动手实践,让用户在循序渐进中建立扎实的技能基础。其独特的亮点在于强大的多语言支持,通过自动化机制提供了包括简体中文在内的 50 多种语言版本,极大地降低了全球不同背景用户的学习门槛。此外,项目采用开源协作模式,社区活跃且内容持续更新,确保学习者能获取前沿且准确的技术资讯。如果你正寻找一条清晰、友好且专业的机器学习入门之路,ML-For-Beginners 将是理想的起点。
ragflow
RAGFlow 是一款领先的开源检索增强生成(RAG)引擎,旨在为大语言模型构建更精准、可靠的上下文层。它巧妙地将前沿的 RAG 技术与智能体(Agent)能力相结合,不仅支持从各类文档中高效提取知识,还能让模型基于这些知识进行逻辑推理和任务执行。 在大模型应用中,幻觉问题和知识滞后是常见痛点。RAGFlow 通过深度解析复杂文档结构(如表格、图表及混合排版),显著提升了信息检索的准确度,从而有效减少模型“胡编乱造”的现象,确保回答既有据可依又具备时效性。其内置的智能体机制更进一步,使系统不仅能回答问题,还能自主规划步骤解决复杂问题。 这款工具特别适合开发者、企业技术团队以及 AI 研究人员使用。无论是希望快速搭建私有知识库问答系统,还是致力于探索大模型在垂直领域落地的创新者,都能从中受益。RAGFlow 提供了可视化的工作流编排界面和灵活的 API 接口,既降低了非算法背景用户的上手门槛,也满足了专业开发者对系统深度定制的需求。作为基于 Apache 2.0 协议开源的项目,它正成为连接通用大模型与行业专有知识之间的重要桥梁。
PaddleOCR
PaddleOCR 是一款基于百度飞桨框架开发的高性能开源光学字符识别工具包。它的核心能力是将图片、PDF 等文档中的文字提取出来,转换成计算机可读取的结构化数据,让机器真正“看懂”图文内容。 面对海量纸质或电子文档,PaddleOCR 解决了人工录入效率低、数字化成本高的问题。尤其在人工智能领域,它扮演着连接图像与大型语言模型(LLM)的桥梁角色,能将视觉信息直接转化为文本输入,助力智能问答、文档分析等应用场景落地。 PaddleOCR 适合开发者、算法研究人员以及有文档自动化需求的普通用户。其技术优势十分明显:不仅支持全球 100 多种语言的识别,还能在 Windows、Linux、macOS 等多个系统上运行,并灵活适配 CPU、GPU、NPU 等各类硬件。作为一个轻量级且社区活跃的开源项目,PaddleOCR 既能满足快速集成的需求,也能支撑前沿的视觉语言研究,是处理文字识别任务的理想选择。