anynode
AnyNode 是专为 ComfyUI 设计的一款智能节点,它利用大语言模型(LLM)的强大能力,让用户只需通过自然语言描述需求,即可自动编写并执行 Python 代码,从而实现任意类型的输入处理与输出生成。无论是数据格式转换、复杂逻辑计算,还是动态连接其他节点,AnyNode 都能灵活应对,有效解决了传统工作流中因缺乏特定功能节点而需手动编程或寻找插件的痛点。
这款工具特别适合希望提升工作流灵活性的设计师、AI 研究人员以及具备一定基础的开发人员使用。对于普通用户,它降低了在 ComfyUI 中实现自定义功能的门槛;对于开发者,它则提供了快速原型验证的便利。
AnyNode 的核心亮点在于其“所想即所得”的交互模式:用户连接好输入输出端口并写下指令,节点便会实时生成对应代码完成任务。它支持多种后端模型,包括 OpenAI、Google Gemini 以及本地部署的 Ollama 或 vLLM 等服务,赋予了用户极高的自由度。同时,出于安全考虑,AnyNode 内置了代码清洗机制,在执行外部生成的代码前进行严格过滤,以防止潜在风险。不过,由于其能直接操作底层逻辑,使用时仍需谨慎规划节点连接,避免造成系统崩溃。
使用场景
一位数字艺术家正在 ComfyUI 中构建复杂的图像生成工作流,需要动态处理大量非结构化的文本提示词并转换为特定的图像参数。
没有 anynode 时
- 开发门槛高:若需根据输入故事自动提取“光影风格”或“镜头焦段”,必须手动编写 Python 自定义节点,对不懂代码的艺术家极不友好。
- 流程僵化:硬编码的逻辑无法适应多变的创意需求,每次调整提取规则(如从提取“颜色”改为提取“情绪”)都需要修改代码并重启服务。
- 维护成本大:为了连接不同数据格式的节点,往往需要串联多个转换插件,导致工作流连线杂乱如“蜘蛛网”,难以排查错误。
- 响应滞后:面对新的数据处理需求(如将自然语言描述转为具体的 ControlNet 参数),只能等待社区更新现成插件,无法即时解决。
使用 anynode 后
- 自然语言编程:只需在 anynode 中输入“从文本中提取风格关键词并格式化为列表”,它便自动调用 LLM 生成并执行对应的 Python 代码,无需人工写码。
- 动态灵活适配:想改变处理逻辑时,直接修改 anynode 中的指令即可,无需触碰底层代码或重新部署环境,实现“所想即所得”。
- 链路极简高效:anynode 能直接理解并转换任意输入输出格式,将原本需要五六个节点完成的数据清洗工作压缩为一个节点,工作流清晰整洁。
- 即时能力扩展:遇到新需求(如根据天气描述自动生成对应的色调参数),anynode 可立即利用大模型能力现场“编写”功能,零等待上线。
anynode 通过将自然语言指令实时转化为可执行代码,打破了传统工作流的硬编码限制,让非程序员也能拥有无限定制的数据处理能力。
运行环境要求
- 未说明 (作为 ComfyUI 节点,支持 ComfyUI 运行的所有平台)
- 非必需
- 若使用本地大语言模型 (Local LLM),需根据所选模型配置相应的 GPU
- 若使用 OpenAI 或 Gemini API,则无需本地 GPU
未说明 (取决于是否运行本地大语言模型及模型大小)

快速开始
AnyNode v0.1 (🍄 测试版)
一个基于 ComfyUI 的节点,利用大语言模型的强大能力,根据你的输入完成任何任务,并生成任意类型的输出。



📺 更多 AnyNode 教程请访问 YouTube
加入我们的 Discord
安装
- 将此仓库克隆到
comfy/custom_nodes目录下,或者直接在 ComfyUI Manager 中搜索AnyNode。 - 如果你使用 OpenAI API,请按照 OpenAI 的说明进行操作。
- 如果你使用 Gemini,请按照 Gemini 的说明进行操作。
- 如果你使用 LocalLLMs API,请确保你的 LLM 服务器(如 Ollama 等)正在运行。
- 重启 Comfy。
- 在 ComfyUI 中双击并搜索
AnyNode,或者你可以在 Nodes > utils 中找到它。
OpenAI 使用说明
- 确保你已通过 pip 安装了
openai模块:pip install openai。 - 将你的
OPENAI_API_KEY变量添加到环境变量中。如何获取 OpenAI API 密钥
AnyNode 🍄 是直接使用 OpenAI 和最新 ChatGPT 的节点(具体版本以当时为准)。
Gemini 使用说明
- 你不需要安装任何额外的模块,所以无需担心。
- 将你的
GOOGLE_API_KEY变量添加到环境变量中。如何获取 Google API 密钥
AnyNode 🍄 (Gemini) 目前仍在测试中,可能包含一些 bug。我将在今天更新相关信息。
本地 LLM
我们现在有了 AnyNode 🍄 (Gemini) 节点,以及我们的明星节点:AnyNode 🍄 (Local LLM) 节点。这是自项目启动以来用户呼声最高的功能。经典的 AnyNode 🍄 仍然会直接使用 OpenAI。
关于 Local LLM 版本的安全提示
AnyNode 的工作原理是执行从 server 的 ChatCompletions 端点返回的外部 Python 代码。换句话说,无论你将它指向哪里,你都在赋予那个位置对 Python 的某种程度的控制权。请务必小心,如果你没有将其指向完全信任的 localhost,那么一定要确认你输入的 server 地址是安全可靠的。
工作原理
- 输入你希望节点如何处理输入和输出。
- 将其与两侧的任何节点连接起来。
- 在 ComfyUI 中点击
Queue Prompt。
AnyNode 会根据你的请求以及你连接的输入,生成一个 Python 函数来产生你所需的输出,然后你可以将该输出连接到兼容的节点上。

更新:它甚至可以帮你做三明治
由 synthetic ape 提供
警告:由于 AnyNode 可以连接 任意 节点,如果你不小心,可能会导致 ComfyUI 崩溃。
🛡️ 安全特性
你不应该把你的电脑交给 LLM 来“掌控”,我们也不这样做。
代码净化器 LLM 输出的每一行代码都会经过一个净化器处理见此处,只有通过净化的代码才会被加载到环境中或执行。如果出现关于危险代码的错误信息,那就是净化器在起作用。
无网络、无文件、无命令行 作为一项安全措施,AnyNode 不具备生成能够浏览互联网或访问你电脑文件的功能。如果你需要加载某些内容到 Comfy 或从网上获取资源,Manager 上有许多流行的节点包中都提供了相应的加载节点。
精选导入库 我们只允许 AnyNode 使用 允许导入的库列表中的库。其他任何库都不会进入函数的运行环境,你会收到错误提示。这也是一个设计上的特点。如果你想让不在该列表中的库也能被 AnyNode 使用,请在 Discord 上告诉我们,或者提交一个 Issue。
注意:AnyNode 可以在其生成的函数中使用 OpenAI 和 Google 的生成式 AI 库,因此你可以要求它使用 OpenAI 的最新功能,比如粘贴一个来自其 API 的示例代码,让它为你生成一段 TTS 音频文件并保存到你的电脑上——这些都是受支持的库,完全可以放心使用。
🤔 注意事项
- 我无法预知你能将这个工具用到什么程度,也没有明确的限制。
- LLM 并不能读懂你的心思。要在单个节点中实现复杂功能,你至少需要具备一定的编程知识。
- 你使用的 LLM 越小,它在编写代码方面的能力可能就越有限。
- 目前你只能在控制台中查看 LLM 生成的代码。
暂时还不能做三明治
💪 优势
- 可以使用 OpenAI 的
AnyNode 🍄、本地 LLM 的AnyNode 🍄 (Local LLM)以及 Gemini 的AnyNode 🍄 (Gemini)。 - 你可以在工作流中随意组合这些节点,创建复杂的节点组。
- 非常适合用于单一用途的节点。
- 使用 OpenAI API,轻松接入最新的生成模型。
- 技术上,你也可以将其指向 vLLM、LM Studio 或 Ollama,满足本地 LLM 爱好者的需求。
- 可以使用大多数流行的 Python 库,包括标准库如 numpy、torch、collections 和 re。
- 能够创建更复杂的节点,支持 MODEL、VAE 和 CLIP 等输入类型感知。
- 错误缓解:自动纠正代码中的错误(只需再次点击
Queue Prompt)。 - 逐步编辑代码:上次生成的函数可作为下次生成的参考。
- 复制你生成的酷炫节点就像复制整个工作流一样简单。
- 会将生成的函数注册表以
json格式保存到output/anynode目录下,方便你与工作流一起打包。 - 可以通过两个可选输入使节点功能更加复杂。
- 它真的可以做三明治!
🛣️ 路线图
- 导出到 Node:从你的 AnyNode 编译一个新的 comfy 节点(需要重启才能使用新节点)
- 下游错误缓解:对输出到其他节点的结果进行错误缓解(期望管理)
- 基于 RAG 的函数存储和跨 comfy 模块的语义搜索(并非空想)
- 在 AnyNode 中实现持久化数据存储(函数可存储额外数据,用于迭代处理或持久化记忆)
- 扩展 NodeAware 功能,使其包含完整的 Workspace 意识
- 节点推荐:AnyNode 会根据你的输入为你推荐,甚至自动将某些节点加载到工作流中
你可能会遇到的编码错误
与任何大语言模型或文本生成模型一样,在编写代码时,有时会出现它自身无法修复的错误,即便你指出了它的错误所在。许多此类问题可以通过调整提示词来缓解。如果你遇到了已知的问题,我们在这里为你提供一些提示工程解决方案。
为此,我建议你加入我们的 Discord,并在那里报告问题。通常情况下,如果错误发生在你生成的函数内部,只需再次点击 Queue Prompt,AnyNode 就会自动修复该问题。
如果你还在这里
让我们一起欣赏一下我在通宵熬夜时制作的一些作品吧!
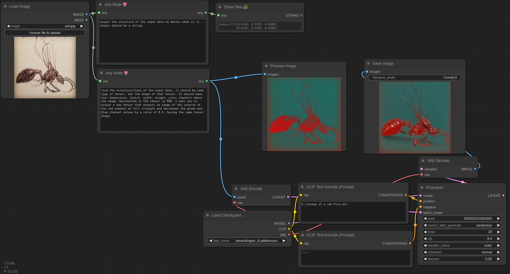
这个例子嘛……提示词已经解释了一切,简单来说:它接收一张图片作为输入,并只输出该图片的红色通道。
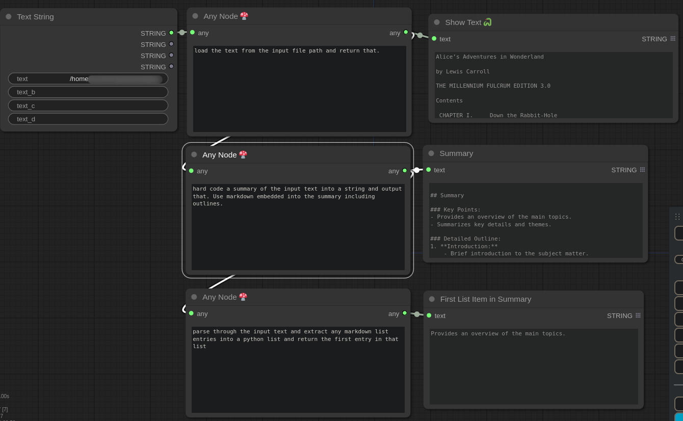
这里我使用了三个 AnyNode:一个用于加载文件,一个用于总结文件中的文本,另一个则用于对文本进行简单的解析。完全无需编写任何代码。
我把之前的蚂蚁示例又推进了一步,加入了常规节点,用 AnyNode 生成的颜色变换效果来进行 img2img 处理。
这次我让 AnyNode 为我的图像添加一种类似 Instagram 的棕褐色滤镜……我给这个节点取名为“图像滤镜”,这样在工作流中就能清楚地记住它的用途。
接下来,我们尝试用更复杂的描述来定义一个 HSV 变换,但仍然使用通俗易懂的英文。结果,我们得到了一个每次运行都会随机应用 HSV 滤镜的节点!
这是该工作流
随后,我又请求了一个更具复古感的 Instagram 滤镜(通常这种滤镜会提高饱和度并使光线更温暖——而它确实做到了!)。
那再来个迷幻风格的滤镜怎么样呢?
这一次,我要求它为输出图像制作一个“最先进的边缘检测器”,结果它真的生成了一个很酷的 Sobel 滤镜。我还假装自己正站在月球上。
这是该工作流
常见问题
相似工具推荐
everything-claude-code
everything-claude-code 是一套专为 AI 编程助手(如 Claude Code、Codex、Cursor 等)打造的高性能优化系统。它不仅仅是一组配置文件,而是一个经过长期实战打磨的完整框架,旨在解决 AI 代理在实际开发中面临的效率低下、记忆丢失、安全隐患及缺乏持续学习能力等核心痛点。 通过引入技能模块化、直觉增强、记忆持久化机制以及内置的安全扫描功能,everything-claude-code 能显著提升 AI 在复杂任务中的表现,帮助开发者构建更稳定、更智能的生产级 AI 代理。其独特的“研究优先”开发理念和针对 Token 消耗的优化策略,使得模型响应更快、成本更低,同时有效防御潜在的攻击向量。 这套工具特别适合软件开发者、AI 研究人员以及希望深度定制 AI 工作流的技术团队使用。无论您是在构建大型代码库,还是需要 AI 协助进行安全审计与自动化测试,everything-claude-code 都能提供强大的底层支持。作为一个曾荣获 Anthropic 黑客大奖的开源项目,它融合了多语言支持与丰富的实战钩子(hooks),让 AI 真正成长为懂上
NextChat
NextChat 是一款轻量且极速的 AI 助手,旨在为用户提供流畅、跨平台的大模型交互体验。它完美解决了用户在多设备间切换时难以保持对话连续性,以及面对众多 AI 模型不知如何统一管理的痛点。无论是日常办公、学习辅助还是创意激发,NextChat 都能让用户随时随地通过网页、iOS、Android、Windows、MacOS 或 Linux 端无缝接入智能服务。 这款工具非常适合普通用户、学生、职场人士以及需要私有化部署的企业团队使用。对于开发者而言,它也提供了便捷的自托管方案,支持一键部署到 Vercel 或 Zeabur 等平台。 NextChat 的核心亮点在于其广泛的模型兼容性,原生支持 Claude、DeepSeek、GPT-4 及 Gemini Pro 等主流大模型,让用户在一个界面即可自由切换不同 AI 能力。此外,它还率先支持 MCP(Model Context Protocol)协议,增强了上下文处理能力。针对企业用户,NextChat 提供专业版解决方案,具备品牌定制、细粒度权限控制、内部知识库整合及安全审计等功能,满足公司对数据隐私和个性化管理的高标准要求。
ML-For-Beginners
ML-For-Beginners 是由微软推出的一套系统化机器学习入门课程,旨在帮助零基础用户轻松掌握经典机器学习知识。这套课程将学习路径规划为 12 周,包含 26 节精炼课程和 52 道配套测验,内容涵盖从基础概念到实际应用的完整流程,有效解决了初学者面对庞大知识体系时无从下手、缺乏结构化指导的痛点。 无论是希望转型的开发者、需要补充算法背景的研究人员,还是对人工智能充满好奇的普通爱好者,都能从中受益。课程不仅提供了清晰的理论讲解,还强调动手实践,让用户在循序渐进中建立扎实的技能基础。其独特的亮点在于强大的多语言支持,通过自动化机制提供了包括简体中文在内的 50 多种语言版本,极大地降低了全球不同背景用户的学习门槛。此外,项目采用开源协作模式,社区活跃且内容持续更新,确保学习者能获取前沿且准确的技术资讯。如果你正寻找一条清晰、友好且专业的机器学习入门之路,ML-For-Beginners 将是理想的起点。
ragflow
RAGFlow 是一款领先的开源检索增强生成(RAG)引擎,旨在为大语言模型构建更精准、可靠的上下文层。它巧妙地将前沿的 RAG 技术与智能体(Agent)能力相结合,不仅支持从各类文档中高效提取知识,还能让模型基于这些知识进行逻辑推理和任务执行。 在大模型应用中,幻觉问题和知识滞后是常见痛点。RAGFlow 通过深度解析复杂文档结构(如表格、图表及混合排版),显著提升了信息检索的准确度,从而有效减少模型“胡编乱造”的现象,确保回答既有据可依又具备时效性。其内置的智能体机制更进一步,使系统不仅能回答问题,还能自主规划步骤解决复杂问题。 这款工具特别适合开发者、企业技术团队以及 AI 研究人员使用。无论是希望快速搭建私有知识库问答系统,还是致力于探索大模型在垂直领域落地的创新者,都能从中受益。RAGFlow 提供了可视化的工作流编排界面和灵活的 API 接口,既降低了非算法背景用户的上手门槛,也满足了专业开发者对系统深度定制的需求。作为基于 Apache 2.0 协议开源的项目,它正成为连接通用大模型与行业专有知识之间的重要桥梁。
PaddleOCR
PaddleOCR 是一款基于百度飞桨框架开发的高性能开源光学字符识别工具包。它的核心能力是将图片、PDF 等文档中的文字提取出来,转换成计算机可读取的结构化数据,让机器真正“看懂”图文内容。 面对海量纸质或电子文档,PaddleOCR 解决了人工录入效率低、数字化成本高的问题。尤其在人工智能领域,它扮演着连接图像与大型语言模型(LLM)的桥梁角色,能将视觉信息直接转化为文本输入,助力智能问答、文档分析等应用场景落地。 PaddleOCR 适合开发者、算法研究人员以及有文档自动化需求的普通用户。其技术优势十分明显:不仅支持全球 100 多种语言的识别,还能在 Windows、Linux、macOS 等多个系统上运行,并灵活适配 CPU、GPU、NPU 等各类硬件。作为一个轻量级且社区活跃的开源项目,PaddleOCR 既能满足快速集成的需求,也能支撑前沿的视觉语言研究,是处理文字识别任务的理想选择。
OpenHands
OpenHands 是一个专注于 AI 驱动开发的开源平台,旨在让智能体(Agent)像人类开发者一样理解、编写和调试代码。它解决了传统编程中重复性劳动多、环境配置复杂以及人机协作效率低等痛点,通过自动化流程显著提升开发速度。 无论是希望提升编码效率的软件工程师、探索智能体技术的研究人员,还是需要快速原型验证的技术团队,都能从中受益。OpenHands 提供了灵活多样的使用方式:既可以通过命令行(CLI)或本地图形界面在个人电脑上轻松上手,体验类似 Devin 的流畅交互;也能利用其强大的 Python SDK 自定义智能体逻辑,甚至在云端大规模部署上千个智能体并行工作。 其核心技术亮点在于模块化的软件智能体 SDK,这不仅构成了平台的引擎,还支持高度可组合的开发模式。此外,OpenHands 在 SWE-bench 基准测试中取得了 77.6% 的优异成绩,证明了其解决真实世界软件工程问题的能力。平台还具备完善的企业级功能,支持与 Slack、Jira 等工具集成,并提供细粒度的权限管理,适合从个人开发者到大型企业的各类用户场景。
