ChatGPT-pdf
ChatGPT-pdf 是一款专为 Chrome 和 Firefox 浏览器设计的实用扩展程序,旨在帮助用户轻松保存和分享 ChatGPT 的对话历史。在日常使用中,若想完整截取长篇幅的 AI 对话往往十分困难,截图不仅操作繁琐,还容易遗漏内容或导致格式混乱。ChatGPT-pdf 完美解决了这一痛点,它能在对话页面底部一键生成高清 PNG 图片、可打印的 PDF 文档,甚至创建便于传播的共享链接。
这款工具非常适合需要整理学习笔记的学生、希望留存灵感创意的创作者,以及需要汇报工作成果的专业人士。无论是普通用户想要备份精彩问答,还是研究人员需要归档实验数据,都能通过它高效完成。其技术亮点在于能够自动渲染整个对话流,保持原有的排版美观度,并支持多浏览器环境部署。安装过程简单直观,无需复杂配置即可在 ChatGPT 官网直接使用。通过 ChatGPT-pdf,您可以将零散的对话转化为结构清晰、易于分发的知识资产,让信息传递变得更加顺畅自然。
使用场景
一位技术博主在撰写"AI 辅助编程实战”系列文章时,需要将多轮复杂的 ChatGPT 对话整理成精美的教程素材分享给读者。
没有 ChatGPT-pdf 时
- 截图拼接繁琐:长对话无法一屏显示,需多次截图并手动拼接,不仅耗时且容易出现错位或模糊。
- 格式难以统一:直接复制文本到文档会丢失代码高亮和特殊的对话气泡样式,导致排版混乱,阅读体验差。
- 分享协作困难:若想将对话发给同事参考,只能发送冗长的文字记录或零散图片,缺乏一个整洁、可交互的完整视图。
- 归档检索低效:重要的灵感对话散落在浏览器历史中,缺乏标准化的文件(如 PDF)进行本地化永久保存和分类管理。
使用 ChatGPT-pdf 后
- 一键生成高清图:点击插件按钮即可将整个对话流自动渲染为高清 PNG 图片或分页 PDF,完美保留代码块与界面布局。
- 专业排版免调整:导出的文件天然复刻 ChatGPT 原生样式,无需任何后期编辑即可直接插入博客或技术文档中使用。
- 链接分享更便捷:通过生成可共享的 HTML 链接,接收方能以沉浸式网页形式查看完整对话,极大提升了团队协作效率。
- 知识资产标准化:轻松将高价值对话转化为标准格式文件存入本地知识库,便于长期归档、离线查阅及二次分发。
ChatGPT-pdf 将原本碎片化、低效的对话记录过程,转变为标准化、高质量的知识资产沉淀流程。
运行环境要求
- Windows
- macOS
- Linux
未说明
未说明

快速开始
ChatGPT 导出与分享
一款 Chrome 浏览器扩展,可将您的 ChatGPT 对话历史下载为 PNG、PDF,或生成可分享链接。

我为何开发它
当您想分享部分聊天记录时,截取整个对话内容往往非常困难。为此,我添加了将聊天记录导出为图片、PDF 文件,或生成可分享链接的功能。
如何安装
安装到 Chrome/Edge 浏览器
- 从 releases 页面 的最新发布中下载
chrome-chatgpt-share.zip。 - 解压下载的文件,提取扩展程序文件。
- 在 Chrome 或 Edge 浏览器中,前往扩展程序页面(
chrome://extensions或edge://extensions)。 - 点击页面右上角的开关,启用开发者模式。
- 点击“加载已解压的扩展程序”按钮,并选择您解压扩展文件的目录。
- 现在,ChatGPT 导出扩展应该已安装并可在 ChatGPT 网站(https://chat.openai.com/chat)上使用。
安装到 Firefox 浏览器
- 从 releases 页面 的最新发布中下载
firefox-chatgpt-share.zip。 - 打开
about:debugging,在侧边栏中点击“此 Firefox”。 - 点击“加载临时附加组件”按钮,然后选择压缩包文件。
- 现在,ChatGPT 导出扩展应该已安装并可在 ChatGPT 网站(https://chat.openai.com/chat)上使用。
如何使用
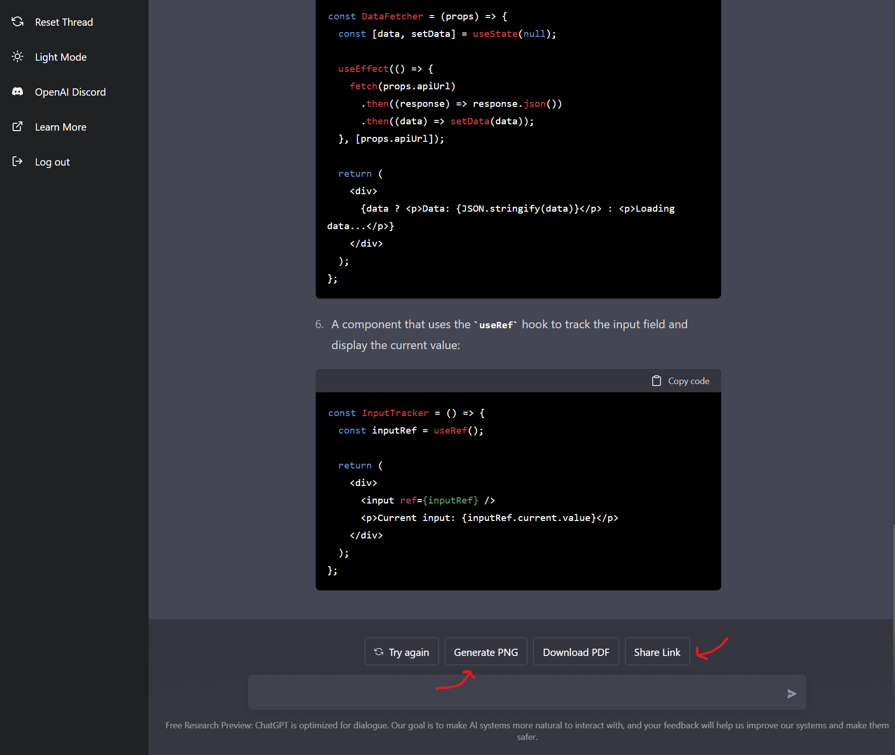
与 ChatGPT 聊天后,您会注意到页面底部(“再试一次”旁边)新增了一些按钮:
请在页面底部寻找这些按钮:

点击它们即可生成 PNG 图片、下载 PDF 文件,或创建包含整个聊天记录的 HTML 页面:

未来计划
- 支持 Firefox
- 允许选择分辨率/文件大小
- 允许将聊天记录拆分为更小的局部图片(例如用于 Twitter)
贡献
感谢 adrianmarinwork 修复问题。欢迎提交 PR!
版本历史
1.3.42022/12/191.3.32022/12/111.3.22022/12/061.3.12022/12/061.2.12022/12/051.1.12022/12/051.1.02022/12/051.0.02022/12/04常见问题
相似工具推荐
opencode
OpenCode 是一款开源的 AI 编程助手(Coding Agent),旨在像一位智能搭档一样融入您的开发流程。它不仅仅是一个代码补全插件,而是一个能够理解项目上下文、自主规划任务并执行复杂编码操作的智能体。无论是生成全新功能、重构现有代码,还是排查难以定位的 Bug,OpenCode 都能通过自然语言交互高效完成,显著减少开发者在重复性劳动和上下文切换上的时间消耗。 这款工具专为软件开发者、工程师及技术研究人员设计,特别适合希望利用大模型能力来提升编码效率、加速原型开发或处理遗留代码维护的专业人群。其核心亮点在于完全开源的架构,这意味着用户可以审查代码逻辑、自定义行为策略,甚至私有化部署以保障数据安全,彻底打破了传统闭源 AI 助手的“黑盒”限制。 在技术体验上,OpenCode 提供了灵活的终端界面(Terminal UI)和正在测试中的桌面应用程序,支持 macOS、Windows 及 Linux 全平台。它兼容多种包管理工具,安装便捷,并能无缝集成到现有的开发环境中。无论您是追求极致控制权的资深极客,还是渴望提升产出的独立开发者,OpenCode 都提供了一个透明、可信
gemini-cli
gemini-cli 是一款由谷歌推出的开源 AI 命令行工具,它将强大的 Gemini 大模型能力直接集成到用户的终端环境中。对于习惯在命令行工作的开发者而言,它提供了一条从输入提示词到获取模型响应的最短路径,无需切换窗口即可享受智能辅助。 这款工具主要解决了开发过程中频繁上下文切换的痛点,让用户能在熟悉的终端界面内直接完成代码理解、生成、调试以及自动化运维任务。无论是查询大型代码库、根据草图生成应用,还是执行复杂的 Git 操作,gemini-cli 都能通过自然语言指令高效处理。 它特别适合广大软件工程师、DevOps 人员及技术研究人员使用。其核心亮点包括支持高达 100 万 token 的超长上下文窗口,具备出色的逻辑推理能力;内置 Google 搜索、文件操作及 Shell 命令执行等实用工具;更独特的是,它支持 MCP(模型上下文协议),允许用户灵活扩展自定义集成,连接如图像生成等外部能力。此外,个人谷歌账号即可享受免费的额度支持,且项目基于 Apache 2.0 协议完全开源,是提升终端工作效率的理想助手。
markitdown
MarkItDown 是一款由微软 AutoGen 团队打造的轻量级 Python 工具,专为将各类文件高效转换为 Markdown 格式而设计。它支持 PDF、Word、Excel、PPT、图片(含 OCR)、音频(含语音转录)、HTML 乃至 YouTube 链接等多种格式的解析,能够精准提取文档中的标题、列表、表格和链接等关键结构信息。 在人工智能应用日益普及的今天,大语言模型(LLM)虽擅长处理文本,却难以直接读取复杂的二进制办公文档。MarkItDown 恰好解决了这一痛点,它将非结构化或半结构化的文件转化为模型“原生理解”且 Token 效率极高的 Markdown 格式,成为连接本地文件与 AI 分析 pipeline 的理想桥梁。此外,它还提供了 MCP(模型上下文协议)服务器,可无缝集成到 Claude Desktop 等 LLM 应用中。 这款工具特别适合开发者、数据科学家及 AI 研究人员使用,尤其是那些需要构建文档检索增强生成(RAG)系统、进行批量文本分析或希望让 AI 助手直接“阅读”本地文件的用户。虽然生成的内容也具备一定可读性,但其核心优势在于为机器
ML-For-Beginners
ML-For-Beginners 是由微软推出的一套系统化机器学习入门课程,旨在帮助零基础用户轻松掌握经典机器学习知识。这套课程将学习路径规划为 12 周,包含 26 节精炼课程和 52 道配套测验,内容涵盖从基础概念到实际应用的完整流程,有效解决了初学者面对庞大知识体系时无从下手、缺乏结构化指导的痛点。 无论是希望转型的开发者、需要补充算法背景的研究人员,还是对人工智能充满好奇的普通爱好者,都能从中受益。课程不仅提供了清晰的理论讲解,还强调动手实践,让用户在循序渐进中建立扎实的技能基础。其独特的亮点在于强大的多语言支持,通过自动化机制提供了包括简体中文在内的 50 多种语言版本,极大地降低了全球不同背景用户的学习门槛。此外,项目采用开源协作模式,社区活跃且内容持续更新,确保学习者能获取前沿且准确的技术资讯。如果你正寻找一条清晰、友好且专业的机器学习入门之路,ML-For-Beginners 将是理想的起点。
codex
Codex 是 OpenAI 推出的一款轻量级编程智能体,专为在终端环境中高效运行而设计。它允许开发者直接在命令行界面与 AI 交互,完成代码生成、调试、重构及项目维护等任务,无需频繁切换至浏览器或集成开发环境,从而显著提升了编码流程的连贯性与专注度。 这款工具主要解决了传统 AI 辅助编程中上下文割裂的问题。通过将智能体本地化运行,Codex 能够更紧密地结合当前工作目录的文件结构,提供更具针对性的代码建议,同时支持以自然语言指令驱动复杂的开发操作,让“对话即编码”成为现实。 Codex 非常适合习惯使用命令行的软件工程师、全栈开发者以及技术研究人员。对于追求极致效率、偏好键盘操作胜过图形界面的极客用户而言,它更是理想的结对编程伙伴。 其独特亮点在于灵活的部署方式:既可作为全局命令行工具通过 npm 或 Homebrew 一键安装,也能无缝对接现有的 ChatGPT 订阅计划(如 Plus 或 Pro),直接复用账户权益。此外,它还提供了从纯文本终端到桌面应用的多形态体验,并支持基于 API 密钥的深度定制,充分满足不同场景下的开发需求。
gstack
gstack 是 Y Combinator CEO Garry Tan 亲自开源的一套 AI 工程化配置,旨在将 Claude Code 升级为你的虚拟工程团队。面对单人开发难以兼顾产品战略、架构设计、代码审查及质量测试的挑战,gstack 提供了一套标准化解决方案,帮助开发者实现堪比二十人团队的高效产出。 这套配置特别适合希望提升交付效率的创始人、技术负责人,以及初次尝试 Claude Code 的开发者。gstack 的核心亮点在于内置了 15 个具有明确职责的 AI 角色工具,涵盖 CEO、设计师、工程经理、QA 等职能。用户只需通过简单的斜杠命令(如 `/review` 进行代码审查、`/qa` 执行测试、`/plan-ceo-review` 规划功能),即可自动化处理从需求分析到部署上线的全链路任务。 所有操作基于 Markdown 和斜杠命令,无需复杂配置,完全免费且遵循 MIT 协议。gstack 不仅是一套工具集,更是一种现代化的软件工厂实践,让单人开发者也能拥有严谨的工程流程。