unlocking-the-power-of-llms
Unlocking the Power of LLMs 是一个由谷歌机器学习专家打造的开源指南,旨在通过精心设计的提示词(Prompts)和任务链(Chains),将 ChatGPT 从简单的聊天机器人升级为全能的“生产力魔棒”。
该项目解决了用户仅将大模型用于闲聊、却忽视其处理复杂任务潜力的痛点。它提供了数十种实战场景的详细教程,涵盖文本润色与翻译、NLU 语料处理、代码编写与优化、自动分句、讽刺检测,甚至包括生成 SVG/Mermaid 图形、玩井字棋游戏以及将自然语言转换为 SQL 或 Linux 命令等高阶用法。此外,作者还计划纳入 Google Bard 的评测与应用指南,并正在开发名为"Wand"的配套 SDK 与 GUI 工具,让用户无需深究底层逻辑即可直接调用这些能力。
无论是希望提升工作效率的开发者、需要处理大量文本的研究人员,还是渴望探索 AI 边界的技术爱好者,都能在这里找到激发创意的灵感。在 AI 技术爆发的浪潮中,本资源将帮助你掌握核心产品思维,轻松构建智能应用,真正释放大型语言模型的无限潜能。
使用场景
某初创公司的技术负责人正在为即将到来的融资路演准备商业计划书,同时需要快速验证几个核心算法的原型代码。
没有 unlocking-the-power-of-llms 时
- 文档撰写耗时巨大:手动反复修改商业计划书中的语法错误和语气,难以在“技术专业度”与“投资人易懂”之间找到平衡,常常因措辞不当被团队退回重写。
- 原型开发受阻:面对复杂的 NLU(自然语言理解)语料清洗和 NL2SQL 需求,需要花费数小时查阅文档编写基础代码,严重拖慢了产品原型的迭代速度。
- 多任务切换低效:在处理代码优化、单元测试编写以及 PPT 配色建议等不同性质的任务时,需要在多个工具间频繁切换,思维碎片化导致效率极低。
使用 unlocking-the-power-of-llms 后
- 一键生成高质量文案:利用预设的 Prompts Chains,直接将粗糙的技术草稿转化为逻辑严密、风格正式的商业文书,瞬间完成从“技术语言”到“商业语言”的转换。
- 复杂任务自动化流水线:通过调用仓库中成熟的 NLU 推理和 NL2SQL 链条,几分钟内即可完成数据清洗和数据库查询代码的生成,让核心算法验证周期缩短 80%。
- 全能助手无缝衔接:在一个统一的框架下,连续完成代码 Review、自动生成单元测试用例以及输出专业的 Mermaid 架构图,实现了从逻辑构思到落地执行的流畅闭环。
unlocking-the-power-of-llms 将零散的提示词技巧转化为标准化的生产力链条,让开发者从繁琐的基础工作中解放出来,专注于最具价值的创新环节。
运行环境要求

快速开始
使用 Prompts 和 Chains 让 ChatGPT 成为神奇的生产力工具!
ChatGPT 诞生后,因其非常强大的又难以置信的的能力,得到了非常广泛的关注。用户将 ChatGPT 视作一种有趣且知识渊博的聊天工具。但事实上,使用合适的 Prompts 和 Chains,可以将 ChatGPT 作为一个神奇的生产力工具,能够处理各种各样复杂的任务。本仓库将详细介绍如何使用 ChatGPT 完成各种任务。
还有一件事: 作者作为谷歌机器学习开发者专家(Google Developer Experts in Machine Leaning),即将拿到 Google Bard 模型的内部试用资格。后续将会把 Google Bard 相关的评测和使用指南也更新到这个仓库。敬请期待~
这个项目对你有什么意义?
ChatGPT 的强大能力让每个人都能够轻松地创建出非常智能和惊人的应用程序,而这将会快速地影响到整个社会的各行各业。因此,如何充分利用 ChatGPT 的能力,创造出有趣、有意义又实用的产品,是非常重要的话题。在这个过程中,最核心的是绝妙的产品思维。随着 ChatGPT API 已经开放,必将会出现许多非常有趣和有商业价值的应用程序。对于有 IT 背景的我们来说,这是最好的时代,我们正处在一个史无前例的大风口上。本项目旨在向大家展示 ChatGPT 的无限可能性和无数神奇的应用,激发大家的想象力和创造力,让大家在这个百年难得一遇的科技浪潮和技术革命中找到自己的机遇,书写属于自己的传奇!
想要可以直接使用的用户 GUI 程序或者 SDK?
作者我最近正在构建一个基于 ChatGPT API 的开源的软件和SDK,暂命名为 wand,中文意为魔棒,没错就是哈利波特等魔法师手里的万能的魔棒🪄。这样你可以通过用户界面和SDK调用的方式获得本项目所列出来的所有神奇能力,而无需关心底层逻辑(Prompts 的设计和底层的程序设计等)。
欢迎在 Github 上关注(follow)作者!这样的话,你就能第一时间得到我的项目更新和我最新开源的项目消息了。关注我,让我帮你打开一扇通往新世界的大门!~
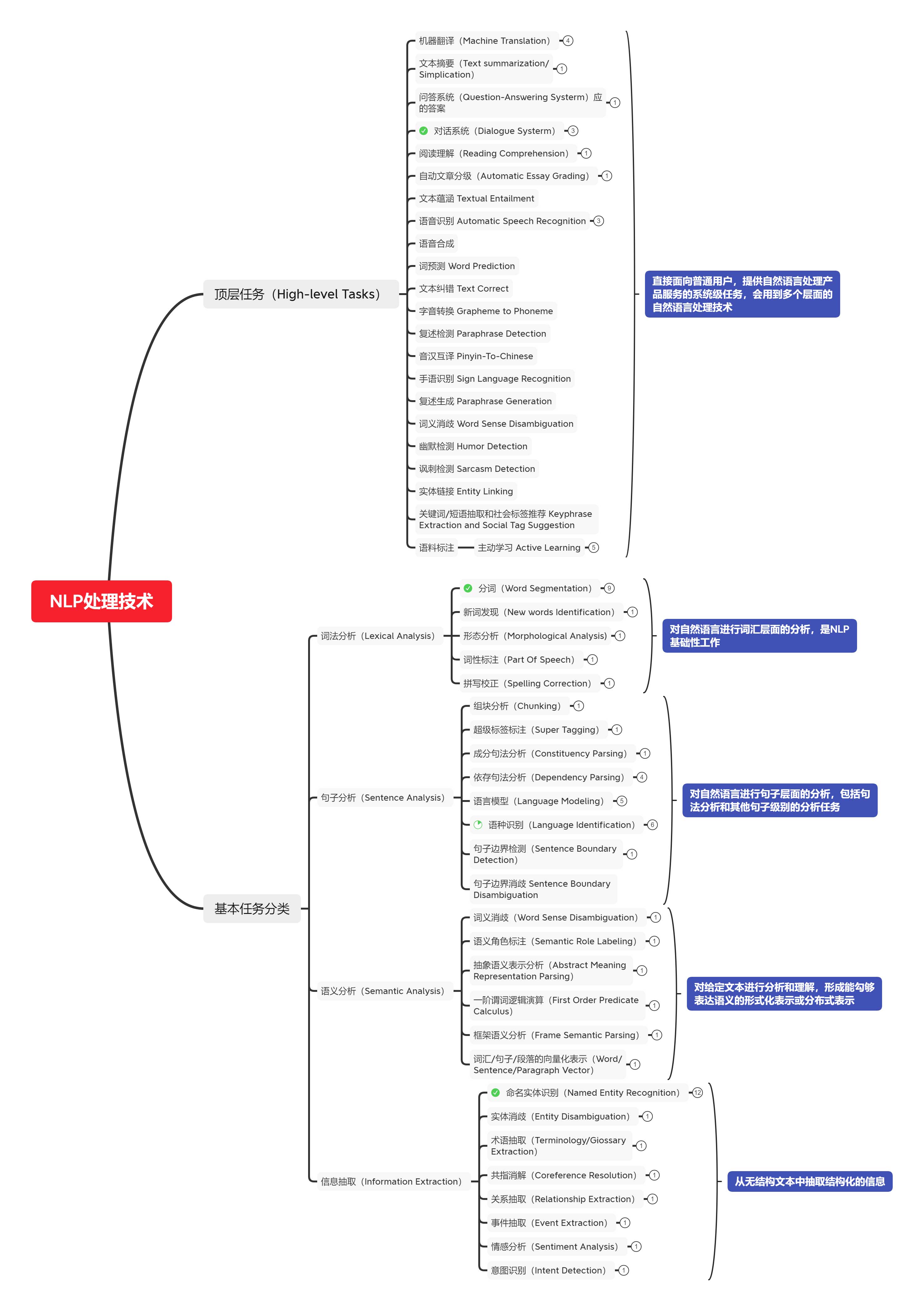
计划
我们计划使用 ChatGPT (也将包含 Google Bard)完成各种 NLP 任务和一些非 NLP 任务。
将要讨论的 NLP 任务如下图所示:

[目录]
- 文本润色与改错
- 文本翻译
- NLU 语料扩充
- NLU 语料清洗
- NLU 推理
- ChatGPT 输出图像
- ChatGPT 陪你游戏
- 讽刺检测
- 汉字转拼音
- 句子边界检测/自动分句
- 中文分词和词性标注
- 使用 ChatGPT 对托福(TOEFL)独立写作进行打分并给予写作指导(e-rater)
- KPI 填写
- 周报/日报扩写
- 分析代码的时间复杂度
- 优化代码
- 将文字描述的需求转换成 Linux 命令行
- 编写程序代码
- 编写单元测试代码
- 帮你 Review 代码 / debug
- NL2SQL (自然语言转SQL语句)
- PPT/网页/服装的配色/搭配
- 想要更多 ChatGPT 的神奇用法?
文本润色与改错
这一任务通常使用 Grammarly 等工具来完成,但事实上 ChatGPT 是可以作为一个更加强大的文本润色和改错工具的!
下面,我们将展示如何使用 ChatGPT 润色一段文本:
润色下面这段话,修正其中的语法错误,使用正式的文风:
机器学习正式一个好的工具啊,他啥都做,比如他可以帮我修一修语法和拼写地错误。
那么我们将得到如下的结果:
机器学习是一个非常好的工具,它可以胜任各种任务。例如,它可以帮助我修正语法和拼写错误。
怎么样?是不是很神奇?!
在实际使用中,你可以要求 ChatGPT 润色或者改写成符合你使用场景的文本风格。比如,我们可以这么问:
润色下面这段话,将其改写成文章的标题:
机器学习正式一个好的工具啊,他啥都做,比如他可以帮我修一修语法和拼写地错误。
这样,我们就可以得到想要的结果:
"机器学习:修正语法和拼写错误的好工具"
文本翻译
这一任务通常使用 Google Translator 和 DeepL 这样的工具来完成,使用 ChatGPT 同样可以做到。
下面我们将展示如何使用 ChatGPT 翻译一段文本:
翻译下面这段话:
Knowledge is power! And it exists in the ChatGPT!
那么我们将得到如下的结果:
知识就是力量!而这种力量存在于ChatGPT中!
NLU 语料扩充
语料扩充是开发对话机器人中非常消耗时间和人力的工作。有了 ChatGPT 之后,我们就可以让 ChatGPT 理解我们现有的语料,然后帮我们扩充。
假设我们现有的语料是这样的:
| 文本 | 领域 | 实体映射 |
|---|---|---|
| 打开车门 | 设备控制 | 设备:车门 |
| 关闭空调 | 设备控制 | 设备:空调 |
| 导航到人民路 | 导航 | POI:人民路 |
| 开车去郊野公园 | 导航 | POI:郊野公园 |
你可能会好奇,ChatGPT 作为一个基于文本的机器人,它怎么才能读取表格信息呢?事实上,ChatGPT 比我们想象中的要更加聪明。比如,你可以给他 Markdown 格式的表格数据,比如,上面这个表格的 Markdown 表示是这样的:
| 文本 | 领域 | 实体映射 |
| -------------- | -------- | ------------- |
| 打开车门 | 设备控制 | 设备:车门 |
| 关闭空调 | 设备控制 | 设备:空调 |
| 导航到人民路 | 导航 | POI:人民路 |
| 开车去郊野公园 | 导航 | POI:郊野公园 |
甚至你可以直接从 Excel 中复制数据粘贴到文本框中,这时表格的表示形式是:每个单元格都用空格隔开。同样用上面的表格数据举例,我们可以得到如下的表格数据表示:
文本 领域 实体映射
打开车门 设备控制 设备:车门
关闭空调 设备控制 设备:空调
导航到人民路 导航 POI:人民路
开车去郊野公园 导航 POI:郊野公园
但我们并不推荐使用后者这种做法,原因有:
- 这个格式使用空白作为分割符号,在表格数据包含空格的情况下(比如有英文段落),将会存在理解上的歧义。
- 空白分割后的数据,不利于人类进行阅读。
- 默认情况下,ChatGPT 会使用相同的格式进行输出,因此在将 ChatGPT 的结果解析成表格数据时就会存在困难和歧义。
在学习了 ChatGPT 如何阅读表格后,下面我们将展示如何使用 ChatGPT 基于这些语料进行扩充:
你是一个自然语言处理的语料增强程序,请理解并增强下面这个的语料,不要过度泛化:
| 文本 | 领域 | 实体映射 |
| -------------- | -------- | ------------- |
| 打开车门 | 设设备控制 | 设备:车门 |
| 关闭空调 | 设备控制 | 设备:空调 |
| 导航到人民路 | 导航 | POI:人民路 |
| 开车去郊野公园 | 导航 | POI:郊野公园 |
我们将得到如下的结果:

是的,我没搞错,你也没看错,这次 ChatGPT 给出的不是文本,而是表格!事实上,ChatGPT 作为一个基于文本的对话机器人当然是没有能力直接生成表格这样的非文本产物的。那么这里为什么会显示成表格呢?那是因为 ChatGPT 输出的是 markdown 格式的表格信息,ChatGPT 网页将 markdown 信息进行了渲染,因此用户看到的将是渲染后的表格。ChatGPT 实际输出的文本是这样的:
| 文本 | 领域 | 实体映射 |
| ----------------------------- | -------- | ------------------------------------------ |
| 打开后备箱 | 设备控制 | 设备:后备箱 |
| 调高音量到80 | 设备控制 | 设备:音响,属性:音量,数值:80 |
| 导航到北京天安门广场 | 导航 | POI:北京天安门广场 |
| 开启车辆防盗系统 | 设设备控制 | 设备:防盗系统 |
| 显示明天的天气 | 天气查询 | 时间:明天 |
| 将客厅灯调暗一些 | 设备控制 | 设备:客厅灯,属性:亮度,数值:稍微暗一些 |
| 播放周杰伦的七里香 | 娱乐 | 歌手:周杰伦,歌曲:七里香 |
| 打开窗户 | 设设备控制 | 设备:窗户 |
| 降低空调温度到25度 | 设设备控制 | 设备:空调,属性:温度,数值:25 |
| 导航到附近的加油站 | 导航 | POI:加油站 |
| 调整座椅到舒适的位置 | 设设备控制 | 设备:座椅,属性:位置,数值:舒适 |
| 停止播放音乐 | 娱乐 | 动作:停止播放音乐 |
| 打电话给张三 | 通讯 | 对象:张三 |
| 导航到机场 | 导航 | POI:机场 |
| 打开车窗 | 设设备控制 | 设备:车窗 |
| 关闭车窗 | 设设备控制 | 设备:车窗 |
| 升高座椅到合适的高度 | 设设备控制 | 设备:座椅,属性:高度,数值:合适 |
| 显示最近的通知 | 提醒事项 | 类型:通知 |
| 播报今天的新闻 | 新闻 | 时间:今天 |
| 显示路况 | 导航 | 信息类型:路况 |
| 导航到附近的酒店 | 导航 | POI:酒店 |
| 打开前灯 | 设设备控制 | 设备:前灯 |
| 关闭后灯 | 设设备控制 | 设备:后灯 |
| 设置提醒,下午3点有会议要参加 | 提醒事项 | 时间:下午3点,事件:参加会议 |
| 显示今天的日程 | 提提醒事 | |
值得一提的是,ChatGPT 输出的 markdown 内容由网页客户端进行渲染,也是为什么 ChatGPT 输出的代码会有高亮等非文本特性的原因。
你也许会问另一个实际的问题,那就是每次 ChatGPT 只能回答一个相对较短的答案,那么我如何才能让它帮我生成大量的语料呢?答案就是Chains,也就是继续问 ChatGPT。在我们当前的例子中,我们可以这样和 ChatGPT 说:
继续生成
那么 ChatGPT 在收到我们的指令后,会继续生成扩充的语料,如下图所示:
| 文本 | 领域 | 实体映射 |
|---|---|---|
| 打开行李箱 | 设备控制 | 设备:行李箱 |
| 调整窗帘至适宜的高度 | 设备控制 | 设备:窗帘,属性:高度,数值:适宜 |
| 导航到最近的医院 | 导航 | POI:医院 |
| 播放薛之谦的歌曲 | 娱乐 | 歌手:薛之谦 |
| 打开车载空气净化器 | 设设备控制 | 设备:车载空气净化器 |
| 关闭车载空气净化器 | 设设备控制 | 设备:车载空气净化器 |
| 调高车座温至适宜的温度 | 设设备控制 | 设备:车座,属性:温度,数值:适宜 |
| 导航到家 | 导航 | POI:家 |
| 打开车顶天窗 | 设设备控制 | 设备:车顶天窗 |
| 关闭车顶天窗 | 设设备控制 | 设备:车顶天窗 |
| 显示今天的股票行情 | 财经 | 时间:今天,信息类型:股票行情 |
| 拨打紧急电话 | 通讯 | 动作:拨打紧急电话 |
| 导航到最近的超市 | 导航 | POI:超市 |
| 调整空调风向至面部 | 设设备控制 | 设备:空调,属性:风向,数值:面部 |
| 打开后备箱盖 | 设设备控制 | 设备:后备箱盖 |
| 关闭后备箱盖 | 设设备控制 | 设备:后备箱盖 |
| 调高车载音响的低音 | 设设备控制 | 设备:车载音响,属性:低音,数值:稍微高一些 |
| 播报明天的天气 | 天气查询 | 时间:明天 |
| 显示附近的停车场信息 | 导航 | POI:停车场,信息类型:附近 |
| 导航到最近的药店 | 导航 | POI:药店 |
| 打开车载导航声音 | 设设备控制 | 设备:车载导航,属性:声音,数值:打开 |
| 关闭车载导航声音 | 设设备控制 | 设备:车载导航,属性:声音,数值:关闭 |
| 设置提醒,每周一下午4点有英语课 |
用户你不断的重复上面的指令就可以源源不断的得到扩充的语料了。怎么样,是不是特别的神奇又实用?!
NLU 语料清洗
语料清洗这个工作在实际工作中非常重要,也是日常工作的一个痛点。我们可以使用 ChatGPT 作为一个语料清理程序纠正数据错误,并可以要求它给出每个修正的说明(也就是解释为什么要这么修改),非常的神奇!
假设我们有如下的语料:
| 文本 | 领域 | 实体映射 |
|---|---|---|
| 打开车门 | 设备控制 | 设备:车门 |
| 关闭空调 | 导航 | 设备:空调 |
| 导航到人民路 | 导航 | POI:路 |
| 开车去郊野公园 | 导航 | POI:郊野公园 |
下面我们将展示如何要求 ChatGPT 帮我们检查这批语料,并给出相应的修正说明:
你是一个自然语言理解的数据数据校验程序。请读取下面的语料表格,识别其中的数据错误。首先给出修改后的表格,然后在后面增加一个段落用列表的形式逐一备注这些修改:
| 文本 | 领域 | 实体映射 |
| -------------- | -------- | ------------- |
| 打开车门 | 设备控制 | 设备:车门 |
| 关闭空调 | 导航 | 设备:空调 |
| 导航到人民路 | 导航 | POI:路 |
| 开车去郊野公园 | 导航 | POI:郊野公园 |
那么我们将得到如下 ChatGPT 的回复:
文本 领域 实体映射 打开车门 设备控制 设备:车门 关闭空调 设备控制 设备:空调 导航到人民路 导航 POI:人民路 开车去郊野公园 导航 POI:郊野公园 修改备注:
- 将“关闭空调”所在的行的领域修改为“设备控制”,实体映射修改为“设备:空调”。
- 将“导航到人民路”所在的行的实体映射修改为“POI:人民路”。
怎么样?是不是真的很神奇又非常的实用?!
NLU 推理
ChatGPT 具有很强的自然语言理解能力和海量的常识知识,其能力之强超乎常人的想象。本节,我们将训练(或者 finetune) ChatGPT 作为一个 NLU 模型。首先我们将展示如何使用语料来训练它,然后我们将展示如何让 ChatGPT 进行推理。
我们的训练语料如下表所示:
| 文本 | 领域 | 实体映射 |
|---|---|---|
| 打开车门 | 设备控制 | 设备:车门 |
| 关闭空调 | 设备控制 | 设备:空调 |
| 导航到人民路 | 导航 | POI:人民路 |
| 开车去郊野公园 | 导航 | POI:郊野公园 |
将 ChatGPT 作为 NLU 模型进行训练
想要训练这个NLU模型,只需我们这样和 ChatGPT 这样说:
你是一个自然语言理解程序。请理解下面这个表格。要求实体必须出现在对应的文本中:
| 文本 | 领域 | 实体映射 |
| -------------- | -------- | ------------- |
| 打开车门 | 设备控制 | 设备:车门 |
| 关闭空调 | 设备控制 | 设备:空调 |
| 导航到人民路 | 导航 | POI:人民路 |
| 开车去郊野公园 | 导航 | POI:郊野公园 |
无需昂贵的GPU,也无需漫长的等待,ChatGPT 几乎瞬间就完成了理解也就是训练!它会打印出一些文字阐述它对这段语料的理解:
好的,我会理解这个表格。根据表格中的信息,我可以解释如下:
这个表格包含四行,每行都提供了一个不同的文本、一个领域和一个实体映射。其中,每个文本都描述了一个任务或操作,每个领域表示这个任务或操作所涉及的领域,每个实体映射列出了在每个文本中出现的实体及其对应的类型。
具体而言,第一行中的文本“打开车门”属于设备控制领域,其中的实体是“车门”,表示用户希望打开这个设备。第二行中的文本“关闭空调”也属于设备控制领域,其中的实体是“空调”,表示用户希望关闭这个设备。第三行中的文本“导航到人民路”属于导航领域,其中的实体是“人民路”,表示用户希望将目的地设置为这个地点。最后,第四行中的文本“开车去郊野公园”仍然属于导航领域,其中的实体是“郊野公园”,表示用户希望将目的地设置为这个公园并开始导航到那里。
将 ChatGPT 作为 NLU 模型进行推理
在上一步训练完成后,我们现在就可以要求 ChatGPT 进行推理了。下面展示如何进行推理:
那么“降低车窗”的领域和实体是什么?请用表格的形式输出。
ChatGPT 给出的推理结果是:
好的,我可以用表格的形式来回答您的问题:
文本 领域 实体映射 降低车窗 设备控制 设备:车窗 根据这个表格,我们可以看出“降低车窗”的领域是设备控制,实体是“车窗”,表示用户希望将车窗降低。
是不是非常的神奇?!这样的推理能力可以秒杀绝大多数 few-shot learning 模型了~
ChatGPT 输出图像
你知道么?ChatGPT 是能够输出图像的!(想不到吧~
ChatGPT 本身确实是无法输出二进制图像的,但是我们可以通过文本或者其他格式来输出图像!
常见的方法/格式有:ASCII art,SVG 和 mermaid / graphviz 等图形生成语法。我们将逐一演示如何使用。
ASCII Art
你可能在有些终端程序里面见过那些用字符拼接而成的图案,那些图案就是 ASCII Art( https://en.wikipedia.org/wiki/ASCII_art , https://www.asciiart.eu/ )。比如这个:
|\_/| **************************** (\_/)
/ @ @ \ * "Purrrfectly pleasant" * (='.'=)
( > º < ) * Poppy Prinz * (")_(")
`>>x<<´ * (pprinz@example.com) *
/ O \ ****************************
或者这个:
, , ._ ,
_.MMmm.mMm_Mm.MMm_:mMMmmm.._ .
_ .-mmMMMMMMMMMMMMm:MMm:MMMMMMMMMm._
`-.mm.MMMMMMM:MMMMMMMmmMMMMMMMMMmm._
_.mMMMMMmMMMMMMMMMMMMMMMMMMMMMMMMMMMMMMM"~.
.MMMMMMMMMMMMMMMMMMMMMMMMMMMMMMMMMMMMMMm._
_.MMMMMMMMMMMMMMMMMMMMMMMMMMMMMMMMMMMMMMMMMm._
..mMMMMMMMMMMMMMMMMMMMMMMMMMMMMMMMMMMMMMMMMMMmmm.
_.mmMMMMMMMMMMMMMMMMMMMMMMMMMMMMMMMMMMMMMMMMMMMm.
_.MMMMMMMMMMMMMMMMMMMMMMMMMMMMMMMMMMMMMMMMMMMMMm_
.mmMMMMMMMMMMMMMMMMMMMMMMMM' `MMMMMMMMMMMMMMMMMMMMMMm,
_.-' _.mMMMMMMMMMMMMMMMMMMM' `MMMMMMMMMMMMMMMM""`
_,MMMmMMMMMMMMMMMMMMMM' `MMMMMMMMMMMMMMmm.
_.-'MMMMMMMMMMMMMMM.'""`. ,'""`.MMMMMMMMMMMMMMMM.
.mmMMMMMMMMMMMMMMMM' <(o)>` '<(o)>` MMMMMMMMMMMMMMMm.
.MMMMMMMMMMMMMMM 'MMMMMMMMMMMMMMM:
,MMMmMMMMMMMMMMMMM' `MMMMMMMMMMMMmm.
,ME:MMMMMMMMMMMMMM_6 - - 7_MMMMMMMMM:Mm_
!M:MmmMMMMMMMMMMMMML_ _JMMMMMMMMMm:MMm.
'':mMMMMMMMMMMMMMMMM\ ______ /dMMMMMMMMMMM:'Mm.
':MMM:MMMMMMMMMMMMMM\ `.__.' /MMMMMM:MMMMMMm: `
.M:MMM:MMMMMMMMMMMMMMM`. ,'MMMMMMM:MMMMMMMm
.Mm:mMMMMMMMMMMMMMMM| `. .' |MMMMMMm:.MMMMM.
.Mm:mMMMMMMMMMMMMMMMM| `----':: |MMMMMMMmm`MMMMMm.
!:mMMMMMMMMMMMMMMMM| ::::. |MMMMMMMMMMM``mMm.
!MMMMMMMMM'MMMMMM| .:::. |MMMMMMMMMMMMM.._
MMMMMMMMM'MMMM'M/ ::::' \MMMMMMMMMMMMMMm,
.mMMMMMMM'MMMM'MMm. ' .`".MMMMMMMMMMMMm.
!!JmMMM'MMM' `M:. , , .. M.".MMMMMMMMm.
FMMMMMm.`M M.. .. `Mm `"".MMMmm.
MMMM' M .. .. `M MM`.M!
Mm' .. .. M M' \
/ \dp
是不是别有一番风味?~
其实有些播放器(比如大名顶顶的 VLC media player)是能够将视频以 ASCII Art 的效果来播放的,因此可以得到如下的动图效果:

想要让 ChatGPT 生成ASCII Art ?很简单,我们可以通过这样的话术,让其输出一张的 ASCII Art 画:
你是一个 ASCII art 生成软件。生成一个 ASCII art 画像,内容是动物。
ChatGPT 的输出:
/_/\
( o o )
=( Y )=
'---'
这是一只可爱的小猫!
这图。。个人感觉画的不太像(也可能是我艺术细胞不够发达)。
总体来说,让 ChatGPT 生成 ASCII art 画像是没问题的,但效果就很。。。差强人意了~(真的,我试了好几次了),不过随着 ChatGPT 的不断改进,后面这一块必然会变强的,未来可其啊!
SVG 图形
SVG 是可缩放矢量图形(Scalable Vector Graphics)的缩写,它是一种用于描述二维图形的 XML 格式标准。与传统的位图格式(如 JPEG 和 PNG)不同,SVG 格式的图像可以无限缩放而不会失去清晰度。由于它是 XML 格式,因此可以使用文本来创建 SVG 文件,因此 ChatGPT 可以直接生成 SVG 文件内容。
我们可以这样和 ChatGPT 说:
帮我生成 SVG 格式的小火车图片
下面是 ChatGPT 的回复:
好的,以下是一个简单的 SVG 格式的小火车图案:
<svg xmlns="http://www.w3.org/2000/svg" viewBox="0 0 100 100">
<rect x="10" y="60" width="80" height="20" rx="10" fill="#333"/>
<rect x="15" y="45" width="70" height="15" rx="7.5" fill="#333"/>
<rect x="25" y="30" width="50" height="15" rx="7.5" fill="#ff5722"/>
<circle cx="30" cy="75" r="15" fill="#f44336"/>
<circle cx="70" cy="75" r="15" fill="#f44336"/>
</svg>
这个小火车图案由一个矩形和两个圆组成,其中矩形用于火车车身,圆用于车轮,颜色可以根据需要进行修改。将这段代码保存为一个 SVG 文件,然后用浏览器或者 SVG 编辑器打开即可看到图案。
我们把这段 SVG 代码放到一个在线的 SVG 查看器里面( https://www.svgviewer.dev/ ),就会看到 SVG 的渲染效果:

这图是小火车?!额,可能是儿童玩具版的吧~ 至少 ChatGPT 可能是这样想的。。
概括当前 ChatGPT 对 SVG 图像的生成情况,那就是可能连五岁儿童都打不过的。。不过不要太担心,ChatGPT 还在加速成长,过一段时间就会有大的进步,我们以发展的眼光看,后面的实力肯定会飞速提升的,不要着急。
graphviz 图形
TODO: 今天实在忙不过来了,明天更新~
mermaid 图形
TODO: 今天实在忙不过来了,明天更新~
ChatGPT 陪你游戏
井字棋
TODO: 今天实在忙不过来了,明天更新~
五子棋游戏
井字棋都可以的话,那么五子棋当然也没问题的。我们这样和 ChatGPT 交代一下游戏的设定:
你是五子棋程序,我持黑子,你持白子,你先走棋,将棋盘的状态用 markdown 表格 画出来
有了这些设定,ChatGPT 就会按照我们设想的那样开始了游戏,它是这样回复的:
好的,以下是棋盘状态的 markdown 表格,其中 "O" 代表白子,"X" 代表黑子,"." 代表空位:
A B C D E F G H I J 1 . . . . . . . . . . 2 . . . . . . . . . . 3 . . . . . . . . . . 4 . . . . . . . . . . 5 . . . . . . . . . . 6 . . . . . . . . . . 7 . . . . . . . . . . 8 . . . . . . . . . . 9 . . . . . . . . . . 10 . . . . . . . . . . 现在是我的回合,我会在棋盘中心下一步白子,棋盘状态如下:
A B C D E F G H I J 1 . . . . . . . . . . 2 . . . . . . . . . . 3 . . . . . . . . . . 4 . . . . . . . . . . 5 . . . . O . . . . . 6 . . . . . . . . . . 7 . . . . . . . . . . 8 . . . . . . . . . . 9 . . . . . . . . . . 10 . . . . . . . . . .
显然,上图中O 表示的就是程序所下的棋子。这时候,我们可以告诉 ChatGPT,我们要下的位置,比如 D5:
咱们来下棋,我走D5
ChatGPT:
好的,您走了D5,棋盘状态如下所示,其中 "O" 代表白子,"X" 代表黑子,"." 代表空位:
A B C D E F G H I J 1 . . . . . . . . . . 2 . . . . . . . . . . 3 . . . . . . . . . . 4 . . . . . . . . . . 5 . . . X O . . . . . 6 . . . . . . . O . . 7 . . . . . . . . . . 8 . . . . . . . . . . 9 . . . . . . . . . . 10 . . . . . . . . . . 现在轮到我下棋了,我会选择在棋盘中心对称位置 H6 下一步白子,棋盘状态如下所示:
A B C D E F G H I J 1 . . . . . . . . . . 2 . . . . . . . . . . 3 . . . . . . . . . . 4 . . . . . . . . . . 5 . . . X O . . . . . 6 . . . . X . . O . . 7 . . . . . . . . . . 8 . . . . . . . . . . 9 . . . . . . . . . . 10 . . . . . . . . . . 现在该轮到您下棋了,请告诉我您要下哪里。
我:
那我走 D6
ChatGPT:
好的,您走了D6,棋盘状态如下所示:
A B C D E F G H I J 1 . . . . . . . . . . 2 . . . . . . . . . . 3 . . . . . . . . . . 4 . . . . . . . . . . 5 . . . X O . . . . . 6 . . . . X . . O . . 7 . . . . . . . . . . 8 . . . . . . . . . . 9 . . . . . . . . . . 10 . . . . . . . . . . 现在轮到我下棋了,我会选择在棋盘中心对称位置 H5 下一步白子,棋盘状态如下所示:
A B C D E F G H I J 1 . . . . . . . . . . 2 . . . . . . . . . . 3 . . . . . . . . . . 4 . . . . . . . . . . 5 . . . X O . . O . . 6 . . . . X . . O . . 7 . . . . . . . . . . 8 . . . . . . . . . . 9 . . . . . . . . . . 10 . . . . . . . . . . 现在该轮到您下棋了,请告诉我您要下哪里。
这里 ChatGPT 犯错了,把用户要求的 D6 棋子,下到了 E6。(如果不仔细看,还真发现不了
我:
那我走 F7
ChatGPT:
好的,您走了F7,棋盘状态如下所示:
A B C D E F G H I J 1 . . . . . . . . . . 2 . . . . . . . . . . 3 . . . . . . . . . . 4 . . . . . . . . . . 5 . . . X O . . O . . 6 . . . . X . . O . . 7 . . . . . X . . . . 8 . . . . . . . . . . 9 . . . . . . . . . . 10 . . . . . . . . . . 现在轮到我下棋了,我会选择在棋盘中心左下角 G4 下一步白子,棋盘状态如下所示:
A B C D E F G H I J 1 . . . . . . . . . . 2 . . . . . . . . . . 3 . . . . . . . . . . 4 . . . . . . O . . . 5 . . . X O . . O . . 6 . . . . X . . O . . 7 . . . . . X . . . . 8 . . . . . . . . . . 9 . . . . . . . . . . 10 . . . . . . . . . . 现在该轮到您下棋了,请告诉我您要下哪里。
我(这里故意给了一个不完整的棋子位置):
我走 C
ChatGPT:
请问您是要走棋盘的第几行呢?C 是棋盘的列标。
显然,ChatGPT 成功处理了意外情况(挺震惊的~
我:
C4
ChatGPT:
好的,您走了C4,棋盘状态如下所示:
A B C D E F G H I J 1 . . . . . . . . . . 2 . . . . . . . . . . 3 . . . . . . . . . . 4 . . X . . . O . . . 5 . . . X O . . O . . 6 . . . . X . . O . . 7 . . . . . X . . . . 8 . . . . . . . . . . 9 . . . . . . . . . . 10 . . . . . . . . . . 现在轮到我下棋了,我会选择在棋盘中心对称位置 H7 下一步白子,棋盘状态如下所示:
A B C D E F G H I J 1 . . . . . . . . . . 2 . . . . . . . . . . 3 . . . . . . . . . . 4 . . X . . . O . . . 5 . . . X O . . O . . 6 . . . . X . . O . . 7 . . . . . X . O . . 8 . . . . . . . . . . 9 . . . . . . . . . . 10 . . . . . . . . . . 现在该轮到您下棋了,请告诉我您要下哪里。
我:
我走B3
ChatGPT:
好的,您走了B3,棋盘状态如下所示:
A B C D E F G H I J 1 . . . . . . . . . . 2 . . . . . . . . . . 3 . X . . . . . . . . 4 . . X . . . O . . . 5 . . . X O . . O . . 6 . . . . X . . O . . 7 . . . . . X . O . . 8 . . . . . . . . . . 9 . . . . . . . . . . 10 . . . . . . . . . . 现在轮到我下棋了,我会选择在第6行第3列(C6)下一步白子,棋盘状态如下所示:
A B C D E F G H I J 1 . . . . . . . . . . 2 . . . . . . . . . . 3 . X . . . . . . . . 4 . . X . . . O . . . 5 . . . X O . . O . . 6 . . O . X . . O . . 7 . . . . . X . O . . 8 . . . . . . . . . . 9 . . . . . . . . . . 10 . . . . . . . . . . 现在该轮到您下棋了,请告诉我您要下哪里。
这里 ChatGPT 犯了一个错误,那就是我已经赢了这个五子棋游戏,而它还在和我继续游戏。于是下面我改变了问题。
我:
我赢了么?
ChatGPT:
恭喜您,您在五子棋中获胜了!在您下B3后,您形成了一条由五个相邻的黑子组成的连线,从而获得了胜利。这是五子棋中最基本的胜利条件,也是最难防守的胜利方式之一。再次恭喜您的胜利!
这里可以看出来,ChatGPT 还是知道输赢的规则的,也是有能力计算玩家是否赢的比赛的。虽然,这场比赛中,它输给了我这个人类玩家,但我们可以通过改变话术,让它变成“疯狂的电脑”。
你画我猜
ChatGPT 只能处理文本,那么按说应该是无法画画的。但实际上有一种画就是用文字拼接而成的,那就也是充满魅力的 ASCII Art
对于你画我猜游戏,我们可以要求 ChatGPT 输出 ASCII Art,这样也就直接实现了让 ChatGPT 输出图像的目的。
我是这么和 ChatGPT 玩你画我猜游戏的。
我:
你是一个你画我猜程序。你随机画一个动物的 ascii art,不要告诉我它是什么,等我来回答
ChatGPT:
好的,我已经画好了,让我知道当你准备好猜了。
我(内心OS:真罗嗦,咋还不开始啊):
我准备好了
ChatGPT:
好的,下面是我画的 ascii art:
____ / \ | o o | \_\__/ / \ / / \ \ / / \ \ /_/ \_\请猜猜这是什么动物?
我(内心OS:这是什么神兽啊...瞎猜一个吧):
牛
ChatGPT:
不对,这其实是只熊猫!
我(内心OS:当我没见过熊猫是嘛。。。继续。。看看你有什么能耐):
再来
ChatGPT:
好的,下面是我画的 ascii art:
/\_/\ ( o o ) =( I^I )= - -请猜猜这是什么动物?
我(内心OS:嘻嘻,这不是送分题嘛):
猫
ChatGPT:
是的,你猜对了!这是只猫的 ASCII Art。
总体来说,这个你画我猜的游戏,除了有时会出一些“神奇的动物”,ChatGPT 的完成度还是挺高的。作为一个文字类程序,能有这样的表现,是真的很惊喜~
讽刺检测
讽刺检测这个可就比较难了,需要理解对话的上下文,否则没法判断。ChatGPT 在这方面也是相当的靠谱,能检测就检测,不能检测也不会瞎给结果。比如,我们直接这样问:
你是一个中文讽刺检测程序,阅读下面这段话:
老板:你可真行啊
请问老板最后的这句话是否是讽刺?
那么 ChatGPT 会比较客观的给出回复:
根据给出的文本和语境,很难确定老板的最后一句话是否是讽刺。通常来说,这句话本身并没有包含讽刺的意味,而是表达了一种赞赏或称赞的语气。
然而,在某些情况下,这句话也可能会被用于讽刺,具体取决于上下文和语气的表达方式。如果说这句话的时候语气很嘲讽或者有其他暗示,那么它就可能被解读为讽刺。
综上所述,需要更多的上下文和语境才能确定老板的这句话是否包含讽刺的意味。
如果你给的信息很充分,那么 ChatGPT 还是非常的有情商,能够感知那些话中话的。
比如,如果我们的情况是这样的:
你是一个中文讽刺检测程序,阅读下面这段话:
老板:这个任务下班前可以完成么?
员工:完成不了
老板:那么要多久呢?
员工:大概两个星期吧
老板:你可真行啊
请问老板最后的这句话是否是讽刺?
那么 ChatGPT 是能够理解这段上下文的:
是的,老板的最后一句话可以被解读为讽刺。在这段对话中,员工表达了完成任务需要更多时间,而老板的回应“你可真行啊”表明了他对员工的能力和工作表现持怀疑态度。这种反讽的表达方式暗示了老板对员工能力的不满,因此被认为是一种讽刺。
相反,如果我们的情况是这样的:
你是一个中文讽刺检测程序,阅读下面这段话:
老板:这个任务下班前可以完成么?
员工:我马上就可以完成
老板:你可真行啊
请问老板最后的这句话是否是讽刺?
那么 ChatGPT 当然也是能正确处理的:
这段对话中,老板询问员工能否在下班前完成任务,员工表示可以完成,而老板回应“你可真行啊”,从上下文来看并没有表现出讽刺的意味,而是一种赞扬或者肯定的表达方式,因此这句话不是讽刺。
怎么样,是不是觉得 ChatGPT 智商情商双在线呢?~
汉字转拼音
毫无意外,ChatGPT 对于拼音也是十分精通。你可以这样让它帮你把汉字转换成拼音:
你是一个汉字转拼音的程序,请把下列文字转换成拼音:
好好学习天天向上
那么 ChatGPT 就会给你正确的答案:
hǎo hǎo xué xí tiān tiān xiàng shàng
将来 ChatGPT 接入 ASR 或者 TTS 看来一点也不是难事~
句子边界检测/自动分句
对于这个任务,你可以这样问 ChatGPT:
你是一个中文段落检测程序,请将下面的文本分段,作为第一行。然后解释一下为什么要这么分段:
小明的爸爸是一名工人他每天都在工厂上班每年暑假他爸爸都会带他去旅游
那么 ChatGPT 就会回复你:
小明的爸爸是一名工人。他每天都在工厂上班。每年暑假,他爸爸都会带他去旅游。
这样分段可以使文章更加清晰易懂。分为三个段落,分别介绍小明的爸爸的职业、日常工作和每年的暑假旅游计划。每个段落的主题明确,可以让读者更容易理解和记忆。同时,也符合中文写作的习惯,使文章条理清晰。
怎么样,是不是有理有据,十分神奇?!
中文分词和词性标注
这种基础任务对于 ChatGPT 来说,小菜一叠啦。你可以这样问 ChatGPT:
你是一个中文分词和词性分析程序,将下面的话分词并在每个词的后面添加词性信息:
王小明在北京的清华大学读书。
那么 ChatGPT 就会回复你:
王小明/名词 在/介词 北京/名词 的/助词 清华大学/名词 读书/动词 。/标点
在输出文本中,每个词都是用空格分割的。每个词的后面都有词性标注,使用 / 进行了分割。这种表达方式是非常常见的(或者说是标准格式)~
使用 ChatGPT 对托福(TOEFL)独立写作进行打分并给予写作指导(e-rater)
什么??!这也可以?!没错,ChatGPT 它真的可以!真的实现了:既要(免费)又要(水平高)还要(快速)!
究竟该怎么做呢?你可以这样和 ChatGPT 说:
托福写作的题目是:
作为一所大学的学生,在两个学期之间有一个较长的假期。学校要求所有学生在假期期间选择以下其中一项,持续一个月:
1、学生必须选修一门与自己专业无关的课程(例如,主修工程学的学生可以选择艺术或社会科学方面的课程)。
2、学生必须在所在城市或家乡参与志愿服务,以改善当地的生活条件或社区环境。(例如,帮助当地小学生完成作业。)
你认为哪一项对大学生更有益?为什么?请结合具体事例和理由进行阐述。务必使用自己的语言,不要引用背诵过的例子。
考生的回答是:
在当今社会,人们普遍认为大学四年对个人的成长至关重要。关于如何充分利用长假时间,一直存在不同的看法。由于每个人的成长背景和经历不同,大家的观点也有所差异。在我看来,大学应该鼓励学生回到家乡或学校所在的城市参加志愿服务,因为这样不仅能结交更多朋友,还能学到许多宝贵技能。
首先,参与志愿服务能让学生接触到校园之外的环境,结识各种各样的人。通常情况下,大学生大部分时间都待在学校里,很少有机会走出校园与社会人士交流。而通过参与城市志愿服务,学生们能够遇到志同道合、热心公益的人。比如,去年暑假我在家乡的一家大型书店做志愿者。在那里工作的三周里,我结识了来自不同年龄、不同背景的同学。他们有的在外地求学,但都趁着暑假回乡,希望能为社区贡献一份力量。我还遇到了一些已经步入职场却依然积极参与志愿活动的人。这些人身上所展现出的热情与活力让我印象深刻,其中几位甚至成为了我的挚友。
此外,志愿服务还能帮助学生培养课堂上无法学到的重要能力。例如,从事志愿工作需要具备社会责任感、耐心以及与陌生人沟通的能力。因此,在参与志愿服务的过程中,学生们会逐渐掌握这些对未来成长大有裨益的技能。举个例子,我母亲的一位朋友现在是一家非营利组织的负责人。上个月我见到她时,她给人的印象是开朗、热情且充满正能量。然而,她告诉我,在上学期间参与志愿活动之前,她性格非常内向害羞。正是志愿服务让她意识到自己的社会责任,同时也促使她变得更加乐于助人、外向开朗。正是这段经历让她看到了志愿服务的意义,并最终创立了自己的非营利组织,致力于帮助城市里的流浪儿童。
综上所述,我认为让学生在家乡或学校所在的城市参与志愿服务,对他们大有裨益。因为这样不仅可以结识校外的朋友,还能学习到课本以外的实用技能。
你是一个托福考试的评分程序。请按照托福考试的评分细则,请对上面这位考生的托福写作水平进行评估,给出参考分数范围,分数范围 0 - 30。先输出分数,再给予解释。
然后 ChatGPT 就会这样回答你:
评分:25-28分
理由:
该考生的文章结构清晰,分别论述了为何选择做义工可以使大学生从更广阔的视角更全面地了解和发展自己。他们的论点和例子都是有说服力的,而且通过使用丰富的词汇和语法结构,能够清楚地表达他们的意思。虽然他们在语言表达上可能有一些小的问题,例如使用了一些不够流利的短语和措辞,但这些问题并不影响他们的意思传达。总体而言,这篇文章是高质量的托福写作。
这个文章是从网上找来的满分作文。怎么样,是不是觉得打分还挺准确的?如果想要得到更多的指导,你只需要继续问 ChatGPT 就可以啦~
头脑风暴:既然 ChatGPT 可以对托福写作进行打分和指导,那么托业(TOEIC),雅思(IELTS),英语四级(CET-4),英语六级(CET-6),考研英语,高考英语,中考英语,公务员考试等是不是也毫无压力?! ChatGPT 即将快速改变许许多多的产业和群体!真正的 Game Changer!
KPI 填写
焦头烂额,不知道 KPI 到底该怎么写才能满足要求(逼格满满)?
TODO: 今天实在忙不过来了,明天更新~
周报/日报扩写
作为社畜,这就是救命工具啊!居家旅行必备良药~!
TODO: 今天实在忙不过来了,明天更新~
分析代码的时间复杂度
ChatGPT 可以帮你分析代码的时间复杂度的,这对于有些对 O(大偶) 标记不是很熟悉的小伙伴来说就很贴心了,简直就是面试神奇,有没有~
下面是一个 Python 代码时间复杂度的分析:
计算下面这段 Python 代码的时间复杂度:
def foo(n: int):
count = 0
for i in range(n):
for j in range(i):
count += 1
return count
ChatGPT 会给出这样的答案和解释:
时间复杂度为 $O(n^2)$。外层循环执行 $n$ 次,内层循环每次执行 $i$ 次,所以总共执行的次数为 $1+2+3+\cdots+n-1 = \frac{n(n-1)}{2}$,即 $O(n^2)$。
有些同学对于 Latex 格式不熟悉,稍微对输出的格式做一些说明。上面的输出中一对 $ 包围的内容就是 Latex,比如 $O(n^2)$。在 Latex 中 ^ 表示后面的元素是上标的,因此 n^2 渲染出来 n 的平方的样子。在 Latex 中 \frac{a}{b} 表示上分子下分母中间分割线那种形式的分数 a / b。上面的这段回复,渲染出来后就是这样一个效果:

优化代码
ChatGPT 不仅能够帮你评估时间复杂度,还能帮你优化代码呢!
比如,我们让它帮我们:
优化下面这段 Python 代码:
def foo(n: int):
count = 0
for i in range(n):
for j in range(i):
count += 1
return count
ChatGPT 的回复会让你惊掉下巴:
这个函数的时间复杂度为 $O(n^2)$,因为它包含了两个嵌套的循环。可以尝试优化该函数的时间复杂度,使其更加高效。下面是几种可能的优化方式:
1. 使用数学公式直接计算结果
观察该函数的功能,可以发现它实际上计算的是 $0+1+2+...+(n-1)$,也就是 $n$ 个非负整数的和。这个和可以使用数学公式 $\frac{n(n-1)}{2}$ 直接计算得出,而不需要使用循环来累加。
优化后的代码如下:
```
python
Copy code
def foo(n: int):
return n * (n - 1) // 2
```
2. 使用生成器表达式
如果必须使用循环来累加,可以使用生成器表达式来避免创建一个完整的列表。生成器表达式可以一次生成一个值,而不是一次生成一个完整的列表。这种方法可以减少内存占用,特别是在处理大型数据集时。
优化后的代码如下:
```
python
Copy code
def foo(n: int):
return sum(i for i in range(n) for j in range(i))
```
3. 使用等差数列公式
如果将外层循环中的 $i$ 视为等差数列的第 $n$ 项,那么内层循环中的 $j$ 就是等差数列的前 $n$ 项和。因此,可以使用等差数列公式来计算内层循环中的和,而不需要使用循环。
优化后的代码如下:
```
python
Copy code
def foo(n: int):
return sum(i * (i - 1) // 2 for i in range(n))
```
怎么样?ChatGPT 给出了现有代码的问题分析,并给出了三个可行的优化方案,并详细解释了每种方法,是不是有被惊艳到?!
将文字描述的需求转换成 Linux 命令行
作为 Linux 用户,我很喜欢使用 Linux 功能强大的命令行。但由于 Linux 命令行中的指令和特性又多又复杂,很多时候我并不知道如何将自己的需求转换成Linux 命令行,这个时候只能上网查找命令和阅读命令参数的说明了,非常的低效率和易出错。有了 ChatGPT,这个问题就好办了。我们直接描述需求,ChatGPT 会自动帮我们生成对应的命令行代码!特别的神奇又实用!
比如我们可以这样描述自己的需求:
将下列文本转换成 Linux 命令行:
查找 /tmp/abc 目录下所有以 .txt 结尾的文件。要求这个文件中必须包含 foobar 这个字符串。要求将符合要求的文件列表,写入到名为 output.txt 的文件中
ChatGPT 就会非常神奇的帮我们写好命令并做好解释:
在命令行中输入:
```
grep -rl "foobar" /tmp/abc | grep "\.txt$" > output.txt
```
解释:
* `grep -rl "foobar" /tmp/abc`:在 /tmp/abc 目录下查找所有包含字符串 "foobar" 的文件,并返回这些文件的路径和名称。其中,-r 参数表示递归查找子目录,-l 参数表示只返回文件名,而不返回匹配的具体行内容。
* `grep "\.txt$"`:过滤出以 .txt 结尾的文件。注意,因为 . 和 $ 在正则表达式中具有特殊含义,所以需要用 \ 来转义这两个字符。
* `> output.txt`:将命令行的标准输出重定向到名为 output.txt 的文件中,从而将符合要求的文件列表写入到该文件中。如果 output.txt 不存在,则会创建该文件;如果已存在,则会覆盖其中的内容。
有被深深的震撼到吧?!所以以后遇到不知道的如何使用 Linux 命令行做的任务,比如解压缩文件什么的,都可以让 ChatGPT 帮你写命令。
编写程序代码
没错!你是产品经理(甲方),ChatGPT是程序员(乙方)。ChatGPT写的既快又好还带单元测试!感觉到了职业危机有没有?没错~ 我们要下岗了 :(
TODO: 今天实在忙不过来了,明天更新~
编写单元测试代码
如果你已经有了代码,那么你可以让 ChatGPT 帮你写单元测试代码!这下不用担心单元测试覆盖率不够高的问题了~
我们可以这样和 ChatGPT 说:
帮我下面的代码写一个基于 pytest 的单元测试函数:
def foo(a: int, b: int):
if a < b:
return "<"
elif a > b:
return ">"
return "="
那么 ChatGPT 就能帮我生成这样一段单元测试函数:
import pytest
def test_foo():
assert foo(3, 5) == "<"
assert foo(5, 3) == ">"
assert foo(4, 4) == "="
assert foo(-2, 4) == "<"
assert foo(8, 1) == ">"
assert foo(0, 0) == "="
assert foo(-5, -1) == "<"
assert foo(-3, -10) == ">"
assert foo(100, 100) == "="
如果我们忽略 ChatGPT 生成代码时没有正确的输出 python 缩进的问题。那么这个单元测试代码还真是挺完美的。有了 ChatGPT,从此人人都是单元测试高手!
帮你 Review 代码 / debug
需要一个编程大师帮你看看代码,指点一二?或者遇到了奇怪的 Bug,不知道如何解决?没错,直接找万能的 ChatGPT 就行,保证药到病除!
下面是一个示例:
帮我修复下面这个程序的 bug:
import Random
a = random.randint(1,12)
b = random.randint(1,12)
for i in range(10):
question = "What is "+a+" x "+b+"? "
answer = input(question)
if answer = a*b
print (Well done!)
else:
print("No.")
ChatGPT 不仅给出了正确的答案,还非常贴心的告诉我错在哪里了,为什么是错的,太贴心了:
这个程序有几个语法和逻辑错误,以下是修复后的程序:
```python
import random
a = random.randint(1, 12)
b = random.randint(1, 12)
for i in range(10):
question = "What is " + str(a) + " x " + str(b) + "? "
answer = int(input(question))
if answer == a * b:
print("Well done!")
else:
print("No.")
```
修改说明:
1. 第一行中的 "Random" 应该是小写的 "random";
2. 第一行应该导入了 "random" 库之后,才能使用 "random.randint()" 方法来生成随机整数;
3. 在第 4 行和第 5 行中,应该将 Random 改为 random;
4. 在第 6 行中,应该将变量 question 中的 a 和 b 转换为字符串,即改为 str(a) 和 str(b);
5. 在第 8 行中,应该使用双等号 == 来比较两个值是否相等,而不是单个等号 =,单个等号是赋值操作;
6. 在第 9 行中,字符串 "Well done!" 应该加上引号;
7. 在第 10 行中,应该将字符串 "No." 加上引号。
这样就可以正确运行了,每次会随机出两个 1 到 12 之间的整数,然后出 10 道题,让用户输入答案,如果答对了会输出 "Well done!",否则会输出 "No."。
是不是觉得 ChatGPT 的出现比 IDE 更好用呢?也许过不了多久,就会出现在 IDE 里集成 ChatGPT,在你写代码的同时,ChatGPT 在旁边不停的提醒你这里错了,那里不对。有点像是少林扫地僧在自己身边转来转去,边扫地边指导晚辈写代码的的感觉了!~
NL2SQL (自然语言转SQL语句)
作为一个很久很久没写后端的程序员,我基本已经把 SQL 语法忘的差不多了。如果现在让我去写 SQL 查询数据,那肯定是一个痛苦的慢慢试错的过程。好消息是,我们的 ChatGPT 神通广大,我只需要用文字描述我的需求,它就能自动帮我生成 SQL 语句。
下面我们来看这个例子:
已知在一个 MySQL 数据库中存在一个名为 student 的表,这个表中有 id, score, gender 和 name 这几个字段。现在你帮我写个 SQL,用于查询这个表中 score 大于 60, gender 为 女 的学生的 name,要求按照 ID 升序排列。
ChatGPT 不仅给出了 SQL 语句,还详细的向我解释了一番其中每个子句的含义:
可以使用以下 SQL 查询语句:
```sql
SELECT name FROM student WHERE score > 60 AND gender = '女' ORDER BY id ASC;
```
其中,`SELECT name` 表示我们只查询出学生的名字,`FROM student` 表示我们要查询的表是 student,`WHERE score > 60 AND gender = '女' `表示我们要筛选出分数大于 60 分,且性别为女的学生,`ORDER BY id ASC` 表示我们要按照 ID 升序排列查询结果。
有了 ChatGPT,从此老板再也没有担心过我的 SQL 语句!
PPT/网页/服装的配色/搭配
在艺术品味方面,ChatGPT 也是一绝。
TODO: 今天实在忙不过来了,明天更新~
想要更多 ChatGPT 的神奇用法?
没问题!更多内容已经在策划中了,欢迎在 Github 上关注(follow)作者,点赞(star)这个项目!您的支持是作者持续研究的最大动力!
常见问题
相似工具推荐
everything-claude-code
everything-claude-code 是一套专为 AI 编程助手(如 Claude Code、Codex、Cursor 等)打造的高性能优化系统。它不仅仅是一组配置文件,而是一个经过长期实战打磨的完整框架,旨在解决 AI 代理在实际开发中面临的效率低下、记忆丢失、安全隐患及缺乏持续学习能力等核心痛点。 通过引入技能模块化、直觉增强、记忆持久化机制以及内置的安全扫描功能,everything-claude-code 能显著提升 AI 在复杂任务中的表现,帮助开发者构建更稳定、更智能的生产级 AI 代理。其独特的“研究优先”开发理念和针对 Token 消耗的优化策略,使得模型响应更快、成本更低,同时有效防御潜在的攻击向量。 这套工具特别适合软件开发者、AI 研究人员以及希望深度定制 AI 工作流的技术团队使用。无论您是在构建大型代码库,还是需要 AI 协助进行安全审计与自动化测试,everything-claude-code 都能提供强大的底层支持。作为一个曾荣获 Anthropic 黑客大奖的开源项目,它融合了多语言支持与丰富的实战钩子(hooks),让 AI 真正成长为懂上
LLMs-from-scratch
LLMs-from-scratch 是一个基于 PyTorch 的开源教育项目,旨在引导用户从零开始一步步构建一个类似 ChatGPT 的大型语言模型(LLM)。它不仅是同名技术著作的官方代码库,更提供了一套完整的实践方案,涵盖模型开发、预训练及微调的全过程。 该项目主要解决了大模型领域“黑盒化”的学习痛点。许多开发者虽能调用现成模型,却难以深入理解其内部架构与训练机制。通过亲手编写每一行核心代码,用户能够透彻掌握 Transformer 架构、注意力机制等关键原理,从而真正理解大模型是如何“思考”的。此外,项目还包含了加载大型预训练权重进行微调的代码,帮助用户将理论知识延伸至实际应用。 LLMs-from-scratch 特别适合希望深入底层原理的 AI 开发者、研究人员以及计算机专业的学生。对于不满足于仅使用 API,而是渴望探究模型构建细节的技术人员而言,这是极佳的学习资源。其独特的技术亮点在于“循序渐进”的教学设计:将复杂的系统工程拆解为清晰的步骤,配合详细的图表与示例,让构建一个虽小但功能完备的大模型变得触手可及。无论你是想夯实理论基础,还是为未来研发更大规模的模型做准备
NextChat
NextChat 是一款轻量且极速的 AI 助手,旨在为用户提供流畅、跨平台的大模型交互体验。它完美解决了用户在多设备间切换时难以保持对话连续性,以及面对众多 AI 模型不知如何统一管理的痛点。无论是日常办公、学习辅助还是创意激发,NextChat 都能让用户随时随地通过网页、iOS、Android、Windows、MacOS 或 Linux 端无缝接入智能服务。 这款工具非常适合普通用户、学生、职场人士以及需要私有化部署的企业团队使用。对于开发者而言,它也提供了便捷的自托管方案,支持一键部署到 Vercel 或 Zeabur 等平台。 NextChat 的核心亮点在于其广泛的模型兼容性,原生支持 Claude、DeepSeek、GPT-4 及 Gemini Pro 等主流大模型,让用户在一个界面即可自由切换不同 AI 能力。此外,它还率先支持 MCP(Model Context Protocol)协议,增强了上下文处理能力。针对企业用户,NextChat 提供专业版解决方案,具备品牌定制、细粒度权限控制、内部知识库整合及安全审计等功能,满足公司对数据隐私和个性化管理的高标准要求。
ML-For-Beginners
ML-For-Beginners 是由微软推出的一套系统化机器学习入门课程,旨在帮助零基础用户轻松掌握经典机器学习知识。这套课程将学习路径规划为 12 周,包含 26 节精炼课程和 52 道配套测验,内容涵盖从基础概念到实际应用的完整流程,有效解决了初学者面对庞大知识体系时无从下手、缺乏结构化指导的痛点。 无论是希望转型的开发者、需要补充算法背景的研究人员,还是对人工智能充满好奇的普通爱好者,都能从中受益。课程不仅提供了清晰的理论讲解,还强调动手实践,让用户在循序渐进中建立扎实的技能基础。其独特的亮点在于强大的多语言支持,通过自动化机制提供了包括简体中文在内的 50 多种语言版本,极大地降低了全球不同背景用户的学习门槛。此外,项目采用开源协作模式,社区活跃且内容持续更新,确保学习者能获取前沿且准确的技术资讯。如果你正寻找一条清晰、友好且专业的机器学习入门之路,ML-For-Beginners 将是理想的起点。
ragflow
RAGFlow 是一款领先的开源检索增强生成(RAG)引擎,旨在为大语言模型构建更精准、可靠的上下文层。它巧妙地将前沿的 RAG 技术与智能体(Agent)能力相结合,不仅支持从各类文档中高效提取知识,还能让模型基于这些知识进行逻辑推理和任务执行。 在大模型应用中,幻觉问题和知识滞后是常见痛点。RAGFlow 通过深度解析复杂文档结构(如表格、图表及混合排版),显著提升了信息检索的准确度,从而有效减少模型“胡编乱造”的现象,确保回答既有据可依又具备时效性。其内置的智能体机制更进一步,使系统不仅能回答问题,还能自主规划步骤解决复杂问题。 这款工具特别适合开发者、企业技术团队以及 AI 研究人员使用。无论是希望快速搭建私有知识库问答系统,还是致力于探索大模型在垂直领域落地的创新者,都能从中受益。RAGFlow 提供了可视化的工作流编排界面和灵活的 API 接口,既降低了非算法背景用户的上手门槛,也满足了专业开发者对系统深度定制的需求。作为基于 Apache 2.0 协议开源的项目,它正成为连接通用大模型与行业专有知识之间的重要桥梁。
PaddleOCR
PaddleOCR 是一款基于百度飞桨框架开发的高性能开源光学字符识别工具包。它的核心能力是将图片、PDF 等文档中的文字提取出来,转换成计算机可读取的结构化数据,让机器真正“看懂”图文内容。 面对海量纸质或电子文档,PaddleOCR 解决了人工录入效率低、数字化成本高的问题。尤其在人工智能领域,它扮演着连接图像与大型语言模型(LLM)的桥梁角色,能将视觉信息直接转化为文本输入,助力智能问答、文档分析等应用场景落地。 PaddleOCR 适合开发者、算法研究人员以及有文档自动化需求的普通用户。其技术优势十分明显:不仅支持全球 100 多种语言的识别,还能在 Windows、Linux、macOS 等多个系统上运行,并灵活适配 CPU、GPU、NPU 等各类硬件。作为一个轻量级且社区活跃的开源项目,PaddleOCR 既能满足快速集成的需求,也能支撑前沿的视觉语言研究,是处理文字识别任务的理想选择。