LlamaAcademy
LlamaAcademy 是一个旨在教会 LLaMA 大模型如何阅读 API 文档并编写调用代码的开源项目。它就像一所“学校”,帮助用户训练出专门针对特定接口(如 Stripe、Notion 或自定义产品)的微型 AI 模型。
这个项目主要解决大模型难以直接理解具体接口规范的问题。以往开发者需要手动编写大量胶水代码来连接不同服务,而 LlamaAcademy 允许你只需提供 API 文档链接,它就能自动生成训练数据并微调模型,最终部署一个能帮你处理 API 调用的专属小助手。
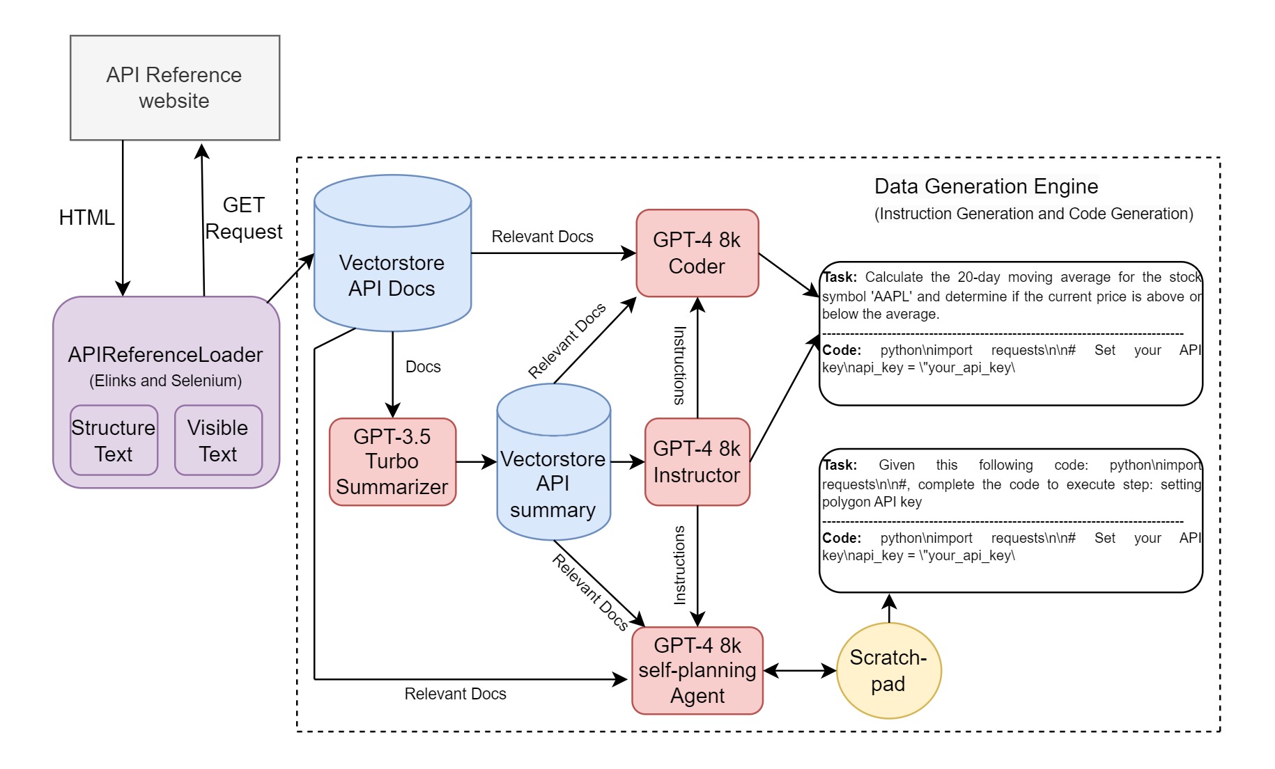
在技术实现上,它采用了一套自动化流水线:先爬取文档,再利用 GPT-3.5 和 GPT-4 生成合成指令数据,最后基于 Vicuna-13B 模型配合 LoRA 技术进行高效微调。这非常适合对大模型应用开发感兴趣的开发者及研究人员尝试。不过需要注意,目前该项目仍处于实验阶段,生成的代码质量尚不稳定,且运行微调通常需要显存大于 30GB 的显卡环境。如果你愿意参与改进,这里或许是个不错的起点。
使用场景
某 SaaS 团队希望构建内部 AI 助手,使其能自动调用 Notion 和 Stripe API 完成用户的数据同步与支付处理请求。
没有 LlamaAcademy 时
- 通用大模型对特定 API 参数结构理解不足,常生成无法运行的错误代码,甚至伪造不存在的接口字段。
- 每次第三方服务更新文档,都需要人工重写复杂的 Prompt 工程,维护成本极高且容易因版本差异导致服务中断。
- 缺乏领域知识导致幻觉频发,需大量人工测试来验证生成的接口调用是否合规,开发周期长。
- 直接调用通用模型处理复杂业务逻辑,Token 消耗巨大且响应速度慢,严重影响用户体验。
使用 LlamaAcademy 后
- 通过爬取官方文档并微调,模型精准掌握了 API 的认证方式、参数规范及错误处理逻辑。
- 新接口上线只需重新运行脚本生成训练数据,无需手动调整提示词即可快速适配新版本。
- 生成的定制化小模型推理速度快,显著降低 Token 成本并提升响应效率,适合私有化部署。
- 模型能自主规划多步任务流程,减少人工介入调试的频率,实现真正的自动化集成。
LlamaAcademy 将通用大模型转化为懂业务的专属 API 专家,大幅降低企业级应用集成的开发门槛。
运行环境要求
- Linux
需要 NVIDIA GPU,显存建议大于 30GB (测试环境为 RTX A6000),支持 CUDA
未说明

快速开始
LlamaAcademy:教羊驼如何编程
使用 LLaMA、LoRA 和 Langchain 教会 GPT 阅读 API (应用编程接口) 文档。
如果 GPT 能够学习新的 API (应用编程接口),那该多好?通过 LlamaAcademy,你可以教会 GPT 调用 Stripe、Notion 甚至你自己产品的 API (应用编程接口)。与其托管 API 文档,不如托管 API 实现!只需将 LlamaAcademy 指向你的 API 文档,运行脚本,然后——变魔术般——一个新的 LLaMA 模型就会为你生成。你可以将该模型托管在你的服务器上,用户就可以调用你定制的迷你 GPT 来编写他们的 API 胶水代码。
真的吗?
嗯,算是吧。LlamaAcademy 是实验性的——我们还没有让它稳定地生成优秀的代码(目前为止)。如果你对此感兴趣,我们非常欢迎提供帮助。
演示:一只学会了 Notion API 的羊驼
工作原理
LlamaAcademy 是一个结合了以下步骤的流水线 (Pipeline):爬取 (Crawling)、使用 GPT3.5 和 GPT4 进行数据生成以及在合成数据 (Synthetic data) 上对 Vicuna-13B 进行微调 (Fine-tuning)。

安装
你需要安装 firefox 和 Elinks,然后安装所有必要的 Python 依赖项。你还需要输入一个 OPENAI_KEY。
sudo apt-get install firefox elinks
conda env create --file=environment.yaml
conda env config vars set OPENAI_API_KEY=YOUR_API_KEY
用法
LlamaAcademy 通过使用配置文件抽象每个用户超参数 (Hyper-parameters) 来提供一个简单的界面。
GENERATE: True # Turn off if you don't want to generate the data
API_DOCS: https://developers.notion.com/reference
DEPTH_CRAWLING: 1 # 0 if your API website is long and not hierarchical (for example polygon.io). Otherwise, feel free to set, it might take much longer if your webiste has many children.
SUMMARIZE_DOCS: True
MICRO_BATCH_SIZE: 3
BATCH_SIZE: 12
EPOCHS: 4
LEARNING_RATE: 3e-4
WARMUP_STEPS: 5
CUTOFF_LEN: 2048
LORA_R: 8
LORA_ALPHA: 16
LORA_DROPOUT: 0.05
OPENAI_ENGINE: "gpt-4"
NUM_PROMPT_INSTRUCTIONS: 3
NUM_TASKS_TO_GENERATE: 200 # Recommended number of examples
DATA_PATH: "assets/"
OUTPUT_DIR: "output/lora-vicuna-api-notion"
要运行微调 (Fine-tuning) 过程,请运行:
CUDA_VISIBLE_DEVICES=0 python3 main.py --config configs/vicuna_13b.yaml
训练后,执行以下操作将 LoRA 模型导出为 HuggingFace 权重:
python3 export_hf.py --base_model jeffwan/vicuna-13b --model_folder output/lora-vicuna-api-notion
使用 LangChain 运行推理 (Inference):
python3 inference.py --model_folder output/lora-vicuna-api-notion
硬件要求
此代码在 vast.ai 上的 1 个 RTX A6000 实例上进行了测试(约 0.6 美元/小时)。峰值显存 (VRAM) 占用为 27.8 GB,因此,任何显存 > 30GB 的 GPU (图形处理器) 都适合用于微调。使用 100 个示例进行微调需要 20 分钟,数据生成在 1 小时后完成(大部分时间花费在 GPT-4 实例生成和爬取过程中,因为网页抓取相当昂贵)。
计划
- 实现 (IA)^3 用于少样本 (Few-shot) 微调。
- 实现 flash_attention。
- 实现基于 scratch-pad 的 GPT-4 Agent (智能体) 以生成多轮规划和生成代码。
代码文件
此仓库提供以下文件夹和文件
assets/:包含种子任务 + 用于生成数据的训练 URL(有关更多信息请参阅 self-instruct)。data.json:生成的数据将保存于此以供训练。generated_instructions.jsonl:用于指令微调的生成指令将保存于此。training_urls.json:用于爬取和生成训练数据的通用 API(反向)。seed_tasks.json:人类编写的用于 self-instruct 过程的种子任务(建议 4-10 个示例)。prompt_summary.txt:GPT3.5-turbo 提取和总结爬取的 API 文档的提示词。prompt_input_code.txt:GPT4 根据从向量分数查询的引用生成代码的提示词。
configs/:配置文件所在的文件夹。chain.py:自定义 Langchain 流水线和智能体的文件。data_gen.py:使用 GPT3.5、GPT4、Bing 配合不同策略实现数据生成的文件。main.py:主要的推理文件,供用户自定义其 Alpaca 到 API 引用(爬取 API 引用网站、生成指令 - 代码对以及微调 Vicuna)。inference.py:允许用户使用与 API 相关的查询与训练好的模型进行推理(使用 Langchain + LlamaAcademy)。environment.yaml:依赖项的文件。utils.py:辅助函数的文件。memorizing.py:(仍在建设中)使用 记忆微调方法 强制 Vicuna 在没有预训练的情况下记忆 API 引用。ingest_docs.py:使用 Elinks 和 Selenium 实现 API 引用爬取。
常见问题
相似工具推荐
stable-diffusion-webui
stable-diffusion-webui 是一个基于 Gradio 构建的网页版操作界面,旨在让用户能够轻松地在本地运行和使用强大的 Stable Diffusion 图像生成模型。它解决了原始模型依赖命令行、操作门槛高且功能分散的痛点,将复杂的 AI 绘图流程整合进一个直观易用的图形化平台。 无论是希望快速上手的普通创作者、需要精细控制画面细节的设计师,还是想要深入探索模型潜力的开发者与研究人员,都能从中获益。其核心亮点在于极高的功能丰富度:不仅支持文生图、图生图、局部重绘(Inpainting)和外绘(Outpainting)等基础模式,还独创了注意力机制调整、提示词矩阵、负向提示词以及“高清修复”等高级功能。此外,它内置了 GFPGAN 和 CodeFormer 等人脸修复工具,支持多种神经网络放大算法,并允许用户通过插件系统无限扩展能力。即使是显存有限的设备,stable-diffusion-webui 也提供了相应的优化选项,让高质量的 AI 艺术创作变得触手可及。
everything-claude-code
everything-claude-code 是一套专为 AI 编程助手(如 Claude Code、Codex、Cursor 等)打造的高性能优化系统。它不仅仅是一组配置文件,而是一个经过长期实战打磨的完整框架,旨在解决 AI 代理在实际开发中面临的效率低下、记忆丢失、安全隐患及缺乏持续学习能力等核心痛点。 通过引入技能模块化、直觉增强、记忆持久化机制以及内置的安全扫描功能,everything-claude-code 能显著提升 AI 在复杂任务中的表现,帮助开发者构建更稳定、更智能的生产级 AI 代理。其独特的“研究优先”开发理念和针对 Token 消耗的优化策略,使得模型响应更快、成本更低,同时有效防御潜在的攻击向量。 这套工具特别适合软件开发者、AI 研究人员以及希望深度定制 AI 工作流的技术团队使用。无论您是在构建大型代码库,还是需要 AI 协助进行安全审计与自动化测试,everything-claude-code 都能提供强大的底层支持。作为一个曾荣获 Anthropic 黑客大奖的开源项目,它融合了多语言支持与丰富的实战钩子(hooks),让 AI 真正成长为懂上
ComfyUI
ComfyUI 是一款功能强大且高度模块化的视觉 AI 引擎,专为设计和执行复杂的 Stable Diffusion 图像生成流程而打造。它摒弃了传统的代码编写模式,采用直观的节点式流程图界面,让用户通过连接不同的功能模块即可构建个性化的生成管线。 这一设计巧妙解决了高级 AI 绘图工作流配置复杂、灵活性不足的痛点。用户无需具备编程背景,也能自由组合模型、调整参数并实时预览效果,轻松实现从基础文生图到多步骤高清修复等各类复杂任务。ComfyUI 拥有极佳的兼容性,不仅支持 Windows、macOS 和 Linux 全平台,还广泛适配 NVIDIA、AMD、Intel 及苹果 Silicon 等多种硬件架构,并率先支持 SDXL、Flux、SD3 等前沿模型。 无论是希望深入探索算法潜力的研究人员和开发者,还是追求极致创作自由度的设计师与资深 AI 绘画爱好者,ComfyUI 都能提供强大的支持。其独特的模块化架构允许社区不断扩展新功能,使其成为当前最灵活、生态最丰富的开源扩散模型工具之一,帮助用户将创意高效转化为现实。
NextChat
NextChat 是一款轻量且极速的 AI 助手,旨在为用户提供流畅、跨平台的大模型交互体验。它完美解决了用户在多设备间切换时难以保持对话连续性,以及面对众多 AI 模型不知如何统一管理的痛点。无论是日常办公、学习辅助还是创意激发,NextChat 都能让用户随时随地通过网页、iOS、Android、Windows、MacOS 或 Linux 端无缝接入智能服务。 这款工具非常适合普通用户、学生、职场人士以及需要私有化部署的企业团队使用。对于开发者而言,它也提供了便捷的自托管方案,支持一键部署到 Vercel 或 Zeabur 等平台。 NextChat 的核心亮点在于其广泛的模型兼容性,原生支持 Claude、DeepSeek、GPT-4 及 Gemini Pro 等主流大模型,让用户在一个界面即可自由切换不同 AI 能力。此外,它还率先支持 MCP(Model Context Protocol)协议,增强了上下文处理能力。针对企业用户,NextChat 提供专业版解决方案,具备品牌定制、细粒度权限控制、内部知识库整合及安全审计等功能,满足公司对数据隐私和个性化管理的高标准要求。
ML-For-Beginners
ML-For-Beginners 是由微软推出的一套系统化机器学习入门课程,旨在帮助零基础用户轻松掌握经典机器学习知识。这套课程将学习路径规划为 12 周,包含 26 节精炼课程和 52 道配套测验,内容涵盖从基础概念到实际应用的完整流程,有效解决了初学者面对庞大知识体系时无从下手、缺乏结构化指导的痛点。 无论是希望转型的开发者、需要补充算法背景的研究人员,还是对人工智能充满好奇的普通爱好者,都能从中受益。课程不仅提供了清晰的理论讲解,还强调动手实践,让用户在循序渐进中建立扎实的技能基础。其独特的亮点在于强大的多语言支持,通过自动化机制提供了包括简体中文在内的 50 多种语言版本,极大地降低了全球不同背景用户的学习门槛。此外,项目采用开源协作模式,社区活跃且内容持续更新,确保学习者能获取前沿且准确的技术资讯。如果你正寻找一条清晰、友好且专业的机器学习入门之路,ML-For-Beginners 将是理想的起点。
ragflow
RAGFlow 是一款领先的开源检索增强生成(RAG)引擎,旨在为大语言模型构建更精准、可靠的上下文层。它巧妙地将前沿的 RAG 技术与智能体(Agent)能力相结合,不仅支持从各类文档中高效提取知识,还能让模型基于这些知识进行逻辑推理和任务执行。 在大模型应用中,幻觉问题和知识滞后是常见痛点。RAGFlow 通过深度解析复杂文档结构(如表格、图表及混合排版),显著提升了信息检索的准确度,从而有效减少模型“胡编乱造”的现象,确保回答既有据可依又具备时效性。其内置的智能体机制更进一步,使系统不仅能回答问题,还能自主规划步骤解决复杂问题。 这款工具特别适合开发者、企业技术团队以及 AI 研究人员使用。无论是希望快速搭建私有知识库问答系统,还是致力于探索大模型在垂直领域落地的创新者,都能从中受益。RAGFlow 提供了可视化的工作流编排界面和灵活的 API 接口,既降低了非算法背景用户的上手门槛,也满足了专业开发者对系统深度定制的需求。作为基于 Apache 2.0 协议开源的项目,它正成为连接通用大模型与行业专有知识之间的重要桥梁。