comfyui-animatediff
comfyui-animatediff 是一款专为 ComfyUI 设计的开源插件,旨在让静态图像生成模型轻松创作出流畅自然的动画视频。它成功将 AnimateDiff 技术引入 ComfyUI 的节点工作流中,解决了传统 AI 绘图工具在生成连续动态画面时容易出现的闪烁、抖动或不连贯问题,让用户无需复杂编程即可制作高质量 GIF 或短视频。
这款工具特别适合熟悉 ComfyUI 操作的设计师、数字艺术家以及希望探索 AI 视频生成的创作者使用。无论是制作动态插画、角色动作演示,还是实验性视觉艺术,都能通过简单的节点连接实现。其核心亮点包括支持多种运动模块(Motion Modules)以适配不同风格动画,并创新性地引入了“滑动窗口”技术,突破帧数限制,可生成长时间连贯视频。此外,它还兼容 Motion LoRA,允许用户微调摄像机运镜效果,如推拉摇移等,极大提升了创作自由度。配合灵活的输出格式选项(含 GIF、WebP 及多种视频编码),comfyui-animatediff 为本地化 AI 动画制作提供了强大而易用的解决方案。
使用场景
一位独立游戏开发者需要为角色技能设计一段流畅的循环攻击动画,以用于游戏引擎中的特效展示。
没有 comfyui-animatediff 时
- 生成的视频帧之间闪烁严重,人物动作不连贯,仿佛在不同图片间生硬切换,完全无法作为可用素材。
- 想要延长动画时长超过 16 帧时,显存直接爆满导致任务失败,无法制作长周期的技能前摇或后摇动作。
- 只能产出静态图像或极短的动图,缺乏如“镜头推拉”或“特定行走节奏”等精细的运动控制能力。
- 后期需要手动使用繁琐的外部软件将数百张序列帧合成视频,调整帧率和编码格式耗时耗力。
使用 comfyui-animatediff 后
- 通过加载 Motion Module,生成的角色攻击动作丝滑流畅,彻底消除了帧间闪烁,直接达到商用动画标准。
- 利用 Sliding Window(滑动窗口)功能,轻松生成超长时长的连续动画而不受显存限制,完美呈现复杂技能全过程。
- 结合 Motion LoRA 节点,只需简单配置即可让角色实现特定的运镜效果或稳定的步行循环,精准匹配设计需求。
- 内置 AnimateDiffCombine 节点一键输出 MP4 或 WebP 格式成品,自动处理帧率与无限循环设置,大幅缩短工作流。
comfyui-animatediff 将原本破碎的静态图生成过程转化为可控、连贯且高效的视频创作流,让单人开发者也能低成本制作高质量游戏资产。
运行环境要求
- 未说明
需要 NVIDIA GPU(提及 CUDA 错误),显存需求取决于设置:低显存需减少 context_length(默认推荐 16),未明确具体最低显存大小
未说明

快速开始
ComfyUI 的 AnimateDiff 插件
这是 AnimateDiff 在 ComfyUI 中的集成版本,基于 sd-webui-animatediff 进行适配。更多信息请参阅原始仓库的 README 文件。
使用方法
- 将此仓库克隆到
custom_nodes文件夹中。 - 下载运动模块并将其放置在
comfyui-animatediff/models/目录下。
- 原始模块:Google Drive | HuggingFace | CivitAI | Baidu NetDisk
- 社区模块:manshoety/AD_Stabilized_Motion | CiaraRowles/TemporalDiff
- AnimateDiff v2 mm_sd_v15_v2.ckpt
2023年9月25日更新
Motion LoRA 现已支持!
下载 motion LoRA 并将其放置在 comfyui-animatediff/loras/ 文件夹中。
注意:LoRA 仅适用于 AnimateDiff v2 mm_sd_v15_v2.ckpt 模块。
新节点:AnimateDiffLoraLoader
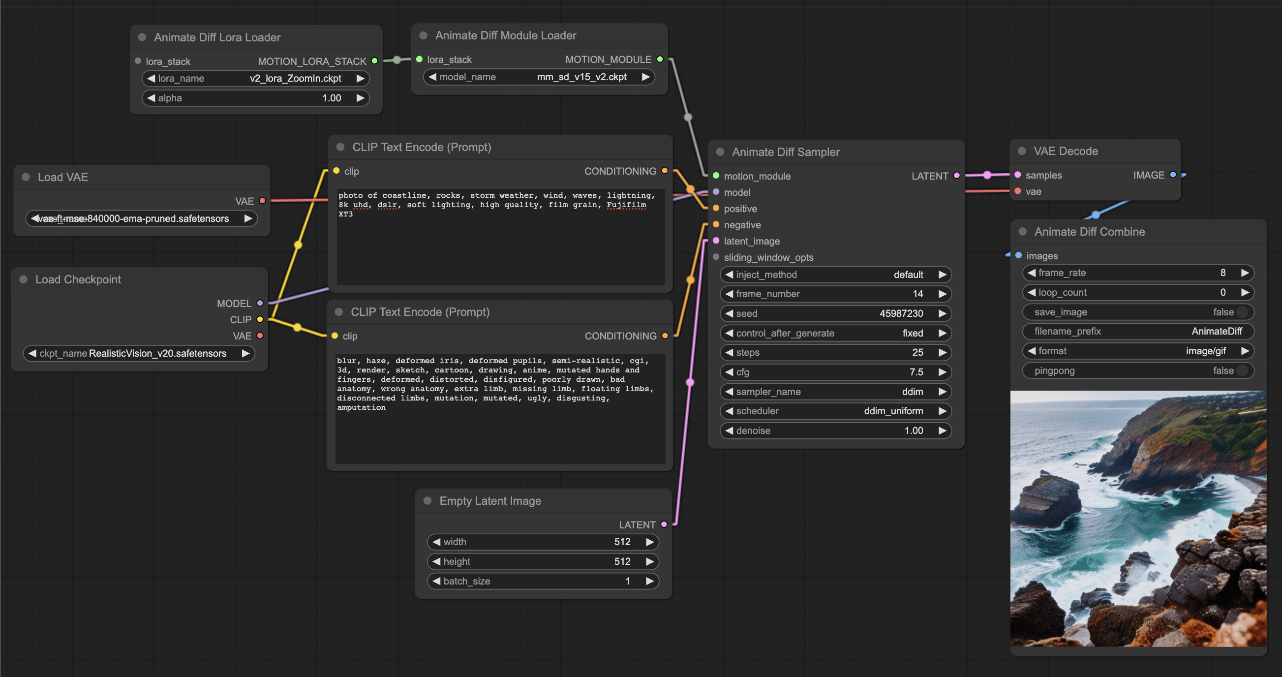
示例工作流:

工作流:lora.json
样本:
|
|
|
|
2023年9月21日更新
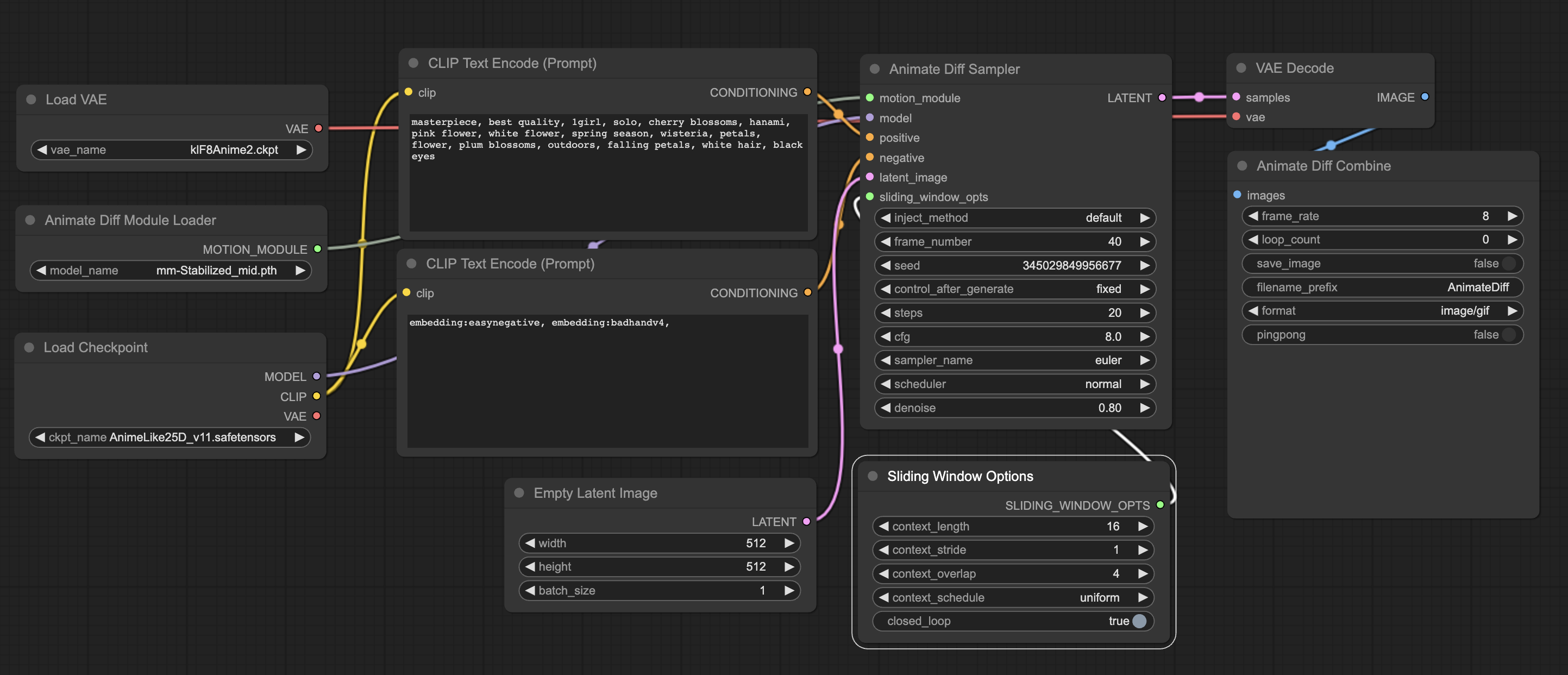
滑动窗口 功能现已可用!
滑动窗口功能允许您生成无帧数限制的 GIF 动画。它会将帧分割成较小的批次,并进行轻微重叠。当生成超过 16 帧时,此功能会自动启用。如需修改触发帧数及其他设置,请使用 SlidingWindowOptions 节点。请参阅下方的 长时长滑动窗口示例工作流。
节点说明
AnimateDiffLoader
AnimateDiffSampler
- 大部分与
KSampler相同 motion_module:使用AnimateDiffLoader加载运动模块inject_method:应保持默认frame_number:动画长度latent_image:您可以传递一个EmptyLatentImagesliding_window_opts:自定义滑动窗口选项
AnimateDiffCombine
- 组合 GIF 帧并生成最终的 GIF 图像
frame_rate:每秒帧数loop_count:设置为 0 可实现无限循环save_image:是否将 GIF 保存到磁盘format:支持image/gif、image/webp(压缩率更高)、video/webm、video/h264-mp4、video/h265-mp4。若要使用视频格式,您需要安装 ffmpeg,并确保其已在系统的PATH中可用。
SlidingWindowOptions
自定义滑动窗口选项
context_length:每个“窗口”包含的帧数。建议使用 16 以获得最佳效果。如果显存较低,请适当减少该值。context_stride:- 1:逐帧采样
- 2:隔帧采样
- 3:每隔两帧再隔三帧采样
- …
context_overlap:相邻窗口之间的帧重叠量closed_loop:使 GIF 形成闭环,这会增加额外的采样步骤。
LoadVideo
将 GIF 或视频加载为图像序列。可用于将 GIF 作为 ControlNet 的输入。
frame_start:跳过开头若干帧,从frame_start开始frame_limit:仅取前frame_limit帧
工作流示例
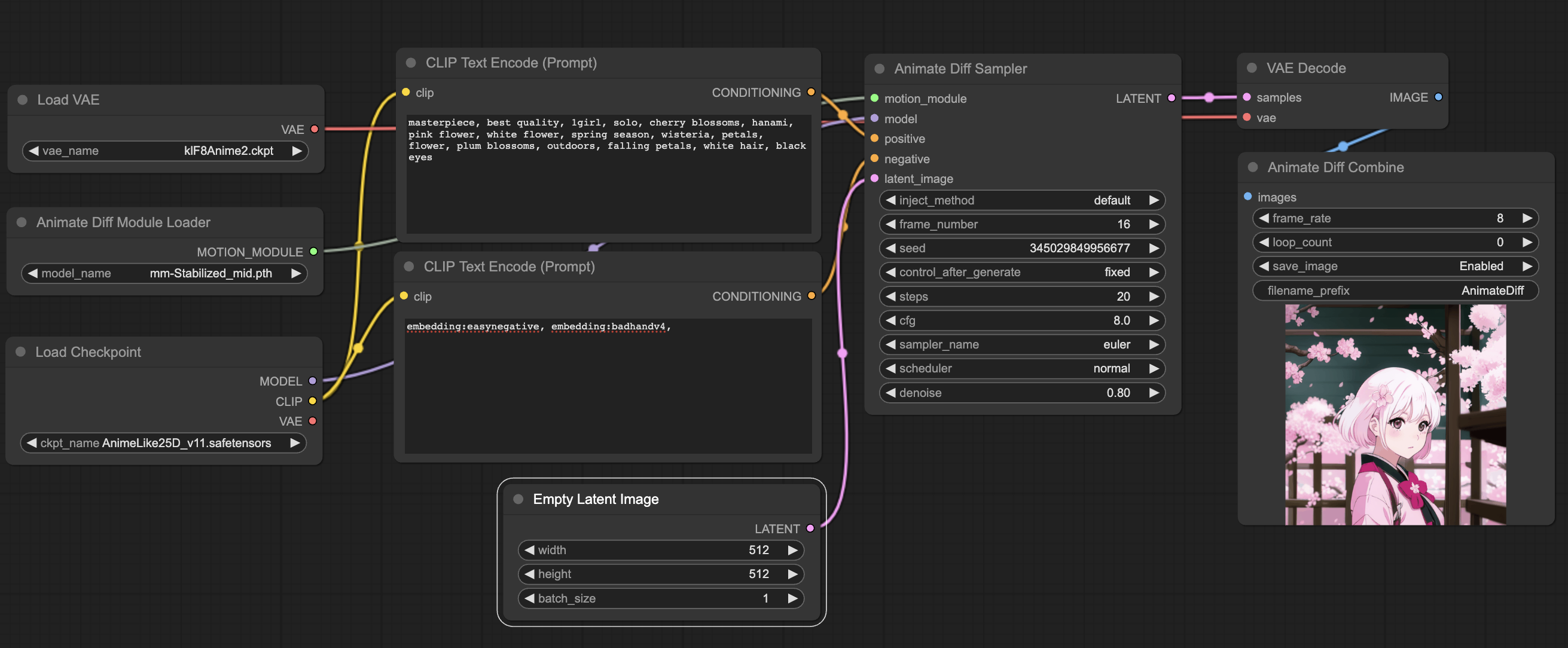
简单的文本转 GIF
工作流:simple.json
样本:


长时长滑动窗口
样本:
|
|
隐变量上采样
使用 LatentUpscale 对隐变量输出进行上采样,然后再通过 AnimateDiffSampler 进行第二次处理。
样本:

与 ControlNet 配合使用
您需要以下额外节点:
- Kosinkadink/ComfyUI-Advanced-ControlNet:为批次中的每个潜在变量应用不同的权重
- Fannovel16/comfyui_controlnet_aux:ControlNet 预处理模块
使用起始和结束图像进行动画制作
- 使用来自 ComfyUI-Advanced-ControlNet 的
LatentKeyframe和TimestampKeyframe来为每个潜在变量索引应用不同的权重。 - 对两张图像使用两个 ControlNet 模块,并将权重设置为相反。

工作流:cn-2images.json
示例:
|
|
|
|
使用 GIF 作为 ControlNet 输入
将 GIF(或视频、或一系列图片)用作 ControlNet 的输入。

工作流:cn-vid2vid.json
示例:
|
|
已知问题
CUDA 错误:无效的配置参数
这是由原始 AnimateDiff CrossAttention 的传递方式意外触发的 xformers 错误。目前的解决方法是在启动 ComfyUI 时使用 --disable-xformers 来禁用 xformers。
GIF 被拆分为多个场景

解决方法:
- 缩短提示词和负面提示词
- 降低分辨率。AnimateDiff 是在 512x512 图像上训练的,因此在 512x512 输出时效果最佳。
- 使用
--disable-xformers禁用 xformers
GIF 中带有水印(尤其是在使用 mm_sd_v15 时)
详情请参见:https://github.com/continue-revolution/sd-webui-animatediff/issues/31
AnimateDiff 论文作者使用的训练数据中包含 Shutterstock 水印。由于 mm_sd_v15 是在更精细、动作更轻微的数据上微调的,该运动模块会尝试复制那种透明水印的效果,而不会像 mm_sd_v14 那样将其模糊掉。建议尝试其他社区微调的模块。
常见问题
相似工具推荐
stable-diffusion-webui
stable-diffusion-webui 是一个基于 Gradio 构建的网页版操作界面,旨在让用户能够轻松地在本地运行和使用强大的 Stable Diffusion 图像生成模型。它解决了原始模型依赖命令行、操作门槛高且功能分散的痛点,将复杂的 AI 绘图流程整合进一个直观易用的图形化平台。 无论是希望快速上手的普通创作者、需要精细控制画面细节的设计师,还是想要深入探索模型潜力的开发者与研究人员,都能从中获益。其核心亮点在于极高的功能丰富度:不仅支持文生图、图生图、局部重绘(Inpainting)和外绘(Outpainting)等基础模式,还独创了注意力机制调整、提示词矩阵、负向提示词以及“高清修复”等高级功能。此外,它内置了 GFPGAN 和 CodeFormer 等人脸修复工具,支持多种神经网络放大算法,并允许用户通过插件系统无限扩展能力。即使是显存有限的设备,stable-diffusion-webui 也提供了相应的优化选项,让高质量的 AI 艺术创作变得触手可及。
ComfyUI
ComfyUI 是一款功能强大且高度模块化的视觉 AI 引擎,专为设计和执行复杂的 Stable Diffusion 图像生成流程而打造。它摒弃了传统的代码编写模式,采用直观的节点式流程图界面,让用户通过连接不同的功能模块即可构建个性化的生成管线。 这一设计巧妙解决了高级 AI 绘图工作流配置复杂、灵活性不足的痛点。用户无需具备编程背景,也能自由组合模型、调整参数并实时预览效果,轻松实现从基础文生图到多步骤高清修复等各类复杂任务。ComfyUI 拥有极佳的兼容性,不仅支持 Windows、macOS 和 Linux 全平台,还广泛适配 NVIDIA、AMD、Intel 及苹果 Silicon 等多种硬件架构,并率先支持 SDXL、Flux、SD3 等前沿模型。 无论是希望深入探索算法潜力的研究人员和开发者,还是追求极致创作自由度的设计师与资深 AI 绘画爱好者,ComfyUI 都能提供强大的支持。其独特的模块化架构允许社区不断扩展新功能,使其成为当前最灵活、生态最丰富的开源扩散模型工具之一,帮助用户将创意高效转化为现实。
ML-For-Beginners
ML-For-Beginners 是由微软推出的一套系统化机器学习入门课程,旨在帮助零基础用户轻松掌握经典机器学习知识。这套课程将学习路径规划为 12 周,包含 26 节精炼课程和 52 道配套测验,内容涵盖从基础概念到实际应用的完整流程,有效解决了初学者面对庞大知识体系时无从下手、缺乏结构化指导的痛点。 无论是希望转型的开发者、需要补充算法背景的研究人员,还是对人工智能充满好奇的普通爱好者,都能从中受益。课程不仅提供了清晰的理论讲解,还强调动手实践,让用户在循序渐进中建立扎实的技能基础。其独特的亮点在于强大的多语言支持,通过自动化机制提供了包括简体中文在内的 50 多种语言版本,极大地降低了全球不同背景用户的学习门槛。此外,项目采用开源协作模式,社区活跃且内容持续更新,确保学习者能获取前沿且准确的技术资讯。如果你正寻找一条清晰、友好且专业的机器学习入门之路,ML-For-Beginners 将是理想的起点。
ragflow
RAGFlow 是一款领先的开源检索增强生成(RAG)引擎,旨在为大语言模型构建更精准、可靠的上下文层。它巧妙地将前沿的 RAG 技术与智能体(Agent)能力相结合,不仅支持从各类文档中高效提取知识,还能让模型基于这些知识进行逻辑推理和任务执行。 在大模型应用中,幻觉问题和知识滞后是常见痛点。RAGFlow 通过深度解析复杂文档结构(如表格、图表及混合排版),显著提升了信息检索的准确度,从而有效减少模型“胡编乱造”的现象,确保回答既有据可依又具备时效性。其内置的智能体机制更进一步,使系统不仅能回答问题,还能自主规划步骤解决复杂问题。 这款工具特别适合开发者、企业技术团队以及 AI 研究人员使用。无论是希望快速搭建私有知识库问答系统,还是致力于探索大模型在垂直领域落地的创新者,都能从中受益。RAGFlow 提供了可视化的工作流编排界面和灵活的 API 接口,既降低了非算法背景用户的上手门槛,也满足了专业开发者对系统深度定制的需求。作为基于 Apache 2.0 协议开源的项目,它正成为连接通用大模型与行业专有知识之间的重要桥梁。
PaddleOCR
PaddleOCR 是一款基于百度飞桨框架开发的高性能开源光学字符识别工具包。它的核心能力是将图片、PDF 等文档中的文字提取出来,转换成计算机可读取的结构化数据,让机器真正“看懂”图文内容。 面对海量纸质或电子文档,PaddleOCR 解决了人工录入效率低、数字化成本高的问题。尤其在人工智能领域,它扮演着连接图像与大型语言模型(LLM)的桥梁角色,能将视觉信息直接转化为文本输入,助力智能问答、文档分析等应用场景落地。 PaddleOCR 适合开发者、算法研究人员以及有文档自动化需求的普通用户。其技术优势十分明显:不仅支持全球 100 多种语言的识别,还能在 Windows、Linux、macOS 等多个系统上运行,并灵活适配 CPU、GPU、NPU 等各类硬件。作为一个轻量级且社区活跃的开源项目,PaddleOCR 既能满足快速集成的需求,也能支撑前沿的视觉语言研究,是处理文字识别任务的理想选择。
tesseract
Tesseract 是一款历史悠久且备受推崇的开源光学字符识别(OCR)引擎,最初由惠普实验室开发,后由 Google 维护,目前由全球社区共同贡献。它的核心功能是将图片中的文字转化为可编辑、可搜索的文本数据,有效解决了从扫描件、照片或 PDF 文档中提取文字信息的难题,是数字化归档和信息自动化的重要基础工具。 在技术层面,Tesseract 展现了强大的适应能力。从版本 4 开始,它引入了基于长短期记忆网络(LSTM)的神经网络 OCR 引擎,显著提升了行识别的准确率;同时,为了兼顾旧有需求,它依然支持传统的字符模式识别引擎。Tesseract 原生支持 UTF-8 编码,开箱即用即可识别超过 100 种语言,并兼容 PNG、JPEG、TIFF 等多种常见图像格式。输出方面,它灵活支持纯文本、hOCR、PDF、TSV 等多种格式,方便后续数据处理。 Tesseract 主要面向开发者、研究人员以及需要构建文档处理流程的企业用户。由于它本身是一个命令行工具和库(libtesseract),不包含图形用户界面(GUI),因此最适合具备一定编程能力的技术人员集成到自动化脚本或应用程序中