ComfyUI_SLK_joy_caption_two
ComfyUI_SLK_joy_caption_two 是一个为 ComfyUI 工作流设计的开源节点插件,用于自动为图像生成高质量文字描述(字幕)。它基于 JoyCaptionAlpha Two 项目实现,结合了 SIGLIP 视觉编码器与 Llama-3.1-8B 大语言模型,能理解图像内容并输出自然、详细的中文或英文描述。该插件特别适合需要批量处理图像标注的 AI 绘图爱好者、数据准备人员或微调模型的开发者,解决了手动编写训练用字幕效率低、一致性差的问题。其亮点包括支持多种 LLM 模型(如 4bit 量化版以节省显存)、可自定义前缀/后缀触发词、透明通道图片兼容,以及通过 ComfyUI Manager 一键安装。用户只需按指引下载必要模型,即可在可视化工作流中灵活调用,轻松集成到图像生成或训练流程中。
使用场景
一位独立AI绘画创作者正在为自己的Stable Diffusion模型训练准备数千张带精准描述的图像数据集,需要为每张图片生成高质量、风格一致的中文或英文标题。
没有 ComfyUI_SLK_joy_caption_two 时
- 需手动使用在线JoyCaption服务逐张上传图片并复制字幕,效率极低,处理1000张图耗时数天。
- 无法批量添加统一前缀(如角色名“艾琳”)或后缀(如“高清,8k”),导致训练时缺乏触发词一致性。
- 在线服务常因网络或队列拥堵失败,且不支持自定义LLM参数(如temperature),生成结果不可控。
- RGBA格式图片经常报错,需预先转换格式,增加预处理步骤。
- 生成的字幕难以自动与原图同目录保存,后续整理和匹配容易出错。
使用 ComfyUI_SLK_joy_caption_two 后
- 直接在ComfyUI工作流中批量处理整文件夹图片,1000张图可在几小时内完成,全程自动化。
- 利用“高级批量”功能一键添加前缀/后缀字幕,轻松嵌入训练所需的触发词,提升模型收敛效果。
- 可自由切换Llama-3.1等大模型,并调节top_p、temperature等参数,精细控制生成风格与多样性。
- 自动兼容RGBA图像,无需额外预处理,减少数据准备环节的出错风险。
- 字幕默认保存至图片所在目录,命名自动对齐,便于后续直接用于LoRA或Dreambooth训练。
ComfyUI_SLK_joy_caption_two 将原本繁琐、易错的手工标注流程转变为高效、可控的自动化管线,显著提升AI绘画训练数据的构建效率与质量。
运行环境要求
- Windows
- Linux
- macOS
需要 NVIDIA GPU,显存至少 8GB(推荐使用 bnb-4bit 版本以降低显存占用),CUDA 支持(代码中指定使用 'cuda')
未说明

快速开始
JoyCaptionAlpha Two for ComfyUI
English | 中文
Joy Caption 原作者在这:https://github.com/fpgaminer/joycaption ,非常感谢他的开源!
Recent changes(近期更新)
- [2024-10-22] v0.0.8: 高级批量增加前缀字幕、后缀字幕,方便训练时批量添加触发词。
- [2024-10-16] v0.0.7: 统一模型加载精度,修复模型第二次无法切换的 BUG,高级批量字幕增加重命名开关。
- [2024-10-16] v0.0.6: 高级模式增加 top_p 与 temperature(用于控制生成文本的随机性),给予更多的选择,添加更多的大模型选择,我试了一下 John6666/Llama-3.1-8B-Lexi-Uncensored-V2-nf4 效果不错,你们也可以尝试使用,另外也添加了原版的模型 Orenguteng/Llama-3.1-8B-Lexi-Uncensored-V2,可以自行选择。
- [2024-10-15] v0.0.5: 修复批处理时图片有透明通道 RGBA 时的 BUG。
- [2024-10-15] v0.0.4: 添加指量处理节点:字幕保存目录为空时则保存在图片文件夹下,参考工作流可以在 examples 目录下查看。
- [2024-10-15] v0.0.3: 修复 'cuda:0' 部分出错的问题,直接设置为 'cuda'。
- [2024-10-14] v0.0.2: 添加注册到 Comfy Manager,可以通过它来安装该节点。修复错误的模型选择引导,原框架是基于
unsloth/Meta-Llama-3.1-8B-Instruct而不是Meta-Llama-3.1-8B。 - [2024-10-12] v0.0.1: 基本完成 JoyCaptionAlpha Two 到 ComfyUI 的实现。
ComfyUI 上 JoyCaptionAlpha Two 的实现
参考自 Comfyui_CXH_joy_caption,以及 JoyCaptionAlpha Two
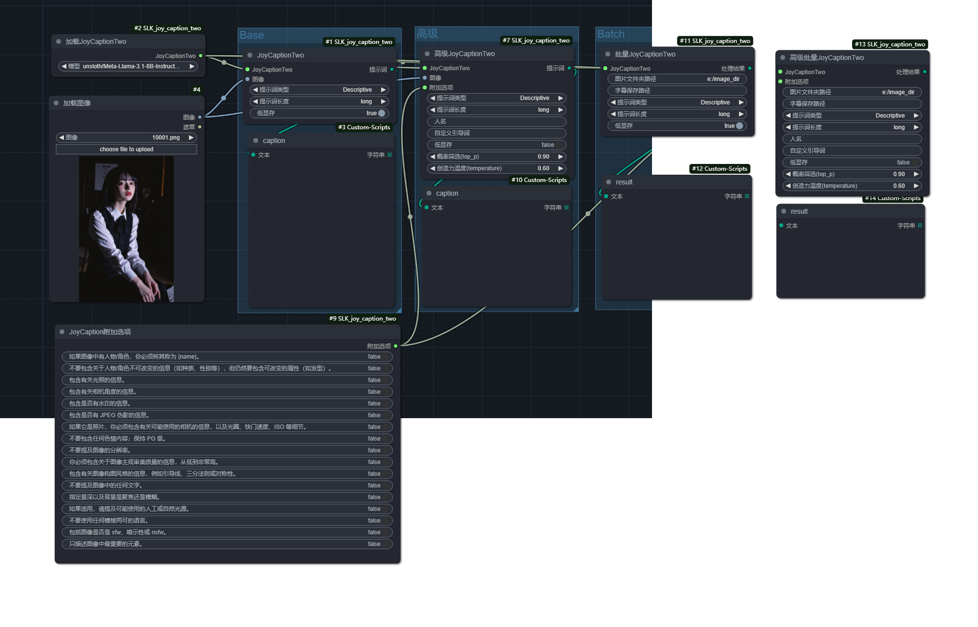
参考工作流在 examples/workflows.png 中获取:

安装
使用 Comfy Manager,节点安装搜索:JoyCaptionAlpha Two for ComfyUI 安装即可,或者使用下面手动安装方式也可以,另外注意查看下面的相关模型下载,特别是 Joy-Caption-alpha-two 模型下载(必须手动下载)。
依赖安装
- 把仓库下载克隆到 custom_nodes 子文件夹下。
cd custom_nodes
git clone https://github.com/EvilBT/ComfyUI_SLK_joy_caption_two.git
- 安装相关依赖:
pip install -r ComfyUI_SLK_joy_caption_two\requirements.txt
- 2.1 一定要确保相关依赖的版本都不小于 requirements.txt 的版本要求。
- 下载相关模型。
- 3.1 最好都是手动下载到指定目录,一定要注意路径要对得上,可以参考下面的截图。
- 重启 ComfyUI。
相关模型下载
以下的 models 目录是指 ComfyUI 根目录下的 models 文件夹。
1. google/siglip-so400m-patch14-384:
国外:google/siglip-so400m-patch14-384
国内:hf/google/siglip-so400m-patch14-384
会自动下载,也可以手动下载整个仓库,并把 siglip-so400m-patch14-384 内的文件全部复制到 models/clip/siglip-so400m-patch14-384
2. Llama3.1-8B-Instruct 模型下载
支持两个版本:bnb-4bit 是小显存的福音,我是使用这个版本的,原版的我没有测试过,可自行测试。程序会自动下载,可自行下载。
2.1 unsloth/Meta-Llama-3.1-8B-Instruct-bnb-4bit
国外:unsloth/Meta-Llama-3.1-8B-Instruct-bnb-4bit
国内:hf/unsloth/Meta-Llama-3.1-8B-Instruct-bnb-4bit
把整个文件夹内的内容复制到 models\LLM\Meta-Llama-3.1-8B-Instruct-bnb-4bit 下。
2.2 unsloth/Meta-Llama-3.1-8B-Instruct
国外:unsloth/Meta-Llama-3.1-8B-Instruct
国内:hf/unsloth/Meta-Llama-3.1-8B-Instruct
把下载后的整个文件夹的内容复制到 models\LLM\Meta-Llama-3.1-8B-Instruct 下。
3. Joy-Caption-alpha-two 模型下载(必须手动下载)
把 Joy-Caption-alpha-two 下的 cgrkzexw-599808 文件夹的所有内容下载复制到 models/Joy_caption_two 下。
重启 ComfyUI 之后就可以添加使用了,具体可以参考下面的图片

其他
如果你安装了 AIGODLIKE-ComfyUI-Translation 语言包插件,你可以复制 translation 文件夹下的中文翻译到对应的语言包路径下,重启就可以使用中文版的了。
把 translation/zh-CN/Nodes/Comfyui_SLK_joy_caption_two.json 复制到目录:AIGODLIKE-ComfyUI-Translation\zh-CN\Nodes 即可。
有问题可以开 issue 问我,未完全测试,我是 8G 显存的环境。
常见问题
相似工具推荐
stable-diffusion-webui
stable-diffusion-webui 是一个基于 Gradio 构建的网页版操作界面,旨在让用户能够轻松地在本地运行和使用强大的 Stable Diffusion 图像生成模型。它解决了原始模型依赖命令行、操作门槛高且功能分散的痛点,将复杂的 AI 绘图流程整合进一个直观易用的图形化平台。 无论是希望快速上手的普通创作者、需要精细控制画面细节的设计师,还是想要深入探索模型潜力的开发者与研究人员,都能从中获益。其核心亮点在于极高的功能丰富度:不仅支持文生图、图生图、局部重绘(Inpainting)和外绘(Outpainting)等基础模式,还独创了注意力机制调整、提示词矩阵、负向提示词以及“高清修复”等高级功能。此外,它内置了 GFPGAN 和 CodeFormer 等人脸修复工具,支持多种神经网络放大算法,并允许用户通过插件系统无限扩展能力。即使是显存有限的设备,stable-diffusion-webui 也提供了相应的优化选项,让高质量的 AI 艺术创作变得触手可及。
everything-claude-code
everything-claude-code 是一套专为 AI 编程助手(如 Claude Code、Codex、Cursor 等)打造的高性能优化系统。它不仅仅是一组配置文件,而是一个经过长期实战打磨的完整框架,旨在解决 AI 代理在实际开发中面临的效率低下、记忆丢失、安全隐患及缺乏持续学习能力等核心痛点。 通过引入技能模块化、直觉增强、记忆持久化机制以及内置的安全扫描功能,everything-claude-code 能显著提升 AI 在复杂任务中的表现,帮助开发者构建更稳定、更智能的生产级 AI 代理。其独特的“研究优先”开发理念和针对 Token 消耗的优化策略,使得模型响应更快、成本更低,同时有效防御潜在的攻击向量。 这套工具特别适合软件开发者、AI 研究人员以及希望深度定制 AI 工作流的技术团队使用。无论您是在构建大型代码库,还是需要 AI 协助进行安全审计与自动化测试,everything-claude-code 都能提供强大的底层支持。作为一个曾荣获 Anthropic 黑客大奖的开源项目,它融合了多语言支持与丰富的实战钩子(hooks),让 AI 真正成长为懂上
ComfyUI
ComfyUI 是一款功能强大且高度模块化的视觉 AI 引擎,专为设计和执行复杂的 Stable Diffusion 图像生成流程而打造。它摒弃了传统的代码编写模式,采用直观的节点式流程图界面,让用户通过连接不同的功能模块即可构建个性化的生成管线。 这一设计巧妙解决了高级 AI 绘图工作流配置复杂、灵活性不足的痛点。用户无需具备编程背景,也能自由组合模型、调整参数并实时预览效果,轻松实现从基础文生图到多步骤高清修复等各类复杂任务。ComfyUI 拥有极佳的兼容性,不仅支持 Windows、macOS 和 Linux 全平台,还广泛适配 NVIDIA、AMD、Intel 及苹果 Silicon 等多种硬件架构,并率先支持 SDXL、Flux、SD3 等前沿模型。 无论是希望深入探索算法潜力的研究人员和开发者,还是追求极致创作自由度的设计师与资深 AI 绘画爱好者,ComfyUI 都能提供强大的支持。其独特的模块化架构允许社区不断扩展新功能,使其成为当前最灵活、生态最丰富的开源扩散模型工具之一,帮助用户将创意高效转化为现实。
NextChat
NextChat 是一款轻量且极速的 AI 助手,旨在为用户提供流畅、跨平台的大模型交互体验。它完美解决了用户在多设备间切换时难以保持对话连续性,以及面对众多 AI 模型不知如何统一管理的痛点。无论是日常办公、学习辅助还是创意激发,NextChat 都能让用户随时随地通过网页、iOS、Android、Windows、MacOS 或 Linux 端无缝接入智能服务。 这款工具非常适合普通用户、学生、职场人士以及需要私有化部署的企业团队使用。对于开发者而言,它也提供了便捷的自托管方案,支持一键部署到 Vercel 或 Zeabur 等平台。 NextChat 的核心亮点在于其广泛的模型兼容性,原生支持 Claude、DeepSeek、GPT-4 及 Gemini Pro 等主流大模型,让用户在一个界面即可自由切换不同 AI 能力。此外,它还率先支持 MCP(Model Context Protocol)协议,增强了上下文处理能力。针对企业用户,NextChat 提供专业版解决方案,具备品牌定制、细粒度权限控制、内部知识库整合及安全审计等功能,满足公司对数据隐私和个性化管理的高标准要求。
ML-For-Beginners
ML-For-Beginners 是由微软推出的一套系统化机器学习入门课程,旨在帮助零基础用户轻松掌握经典机器学习知识。这套课程将学习路径规划为 12 周,包含 26 节精炼课程和 52 道配套测验,内容涵盖从基础概念到实际应用的完整流程,有效解决了初学者面对庞大知识体系时无从下手、缺乏结构化指导的痛点。 无论是希望转型的开发者、需要补充算法背景的研究人员,还是对人工智能充满好奇的普通爱好者,都能从中受益。课程不仅提供了清晰的理论讲解,还强调动手实践,让用户在循序渐进中建立扎实的技能基础。其独特的亮点在于强大的多语言支持,通过自动化机制提供了包括简体中文在内的 50 多种语言版本,极大地降低了全球不同背景用户的学习门槛。此外,项目采用开源协作模式,社区活跃且内容持续更新,确保学习者能获取前沿且准确的技术资讯。如果你正寻找一条清晰、友好且专业的机器学习入门之路,ML-For-Beginners 将是理想的起点。
ragflow
RAGFlow 是一款领先的开源检索增强生成(RAG)引擎,旨在为大语言模型构建更精准、可靠的上下文层。它巧妙地将前沿的 RAG 技术与智能体(Agent)能力相结合,不仅支持从各类文档中高效提取知识,还能让模型基于这些知识进行逻辑推理和任务执行。 在大模型应用中,幻觉问题和知识滞后是常见痛点。RAGFlow 通过深度解析复杂文档结构(如表格、图表及混合排版),显著提升了信息检索的准确度,从而有效减少模型“胡编乱造”的现象,确保回答既有据可依又具备时效性。其内置的智能体机制更进一步,使系统不仅能回答问题,还能自主规划步骤解决复杂问题。 这款工具特别适合开发者、企业技术团队以及 AI 研究人员使用。无论是希望快速搭建私有知识库问答系统,还是致力于探索大模型在垂直领域落地的创新者,都能从中受益。RAGFlow 提供了可视化的工作流编排界面和灵活的 API 接口,既降低了非算法背景用户的上手门槛,也满足了专业开发者对系统深度定制的需求。作为基于 Apache 2.0 协议开源的项目,它正成为连接通用大模型与行业专有知识之间的重要桥梁。